編輯:關於android開發
系統對四大組件的過程進行了很大程度的封裝,日常開發中並不需要了解底層的工作原理,那麼研究這些原理的意義在哪裡呢?
如果你想在技術上更進一步,那麼了解一些系統的工作原理是十分必要的,也是開發人員日後成長為高級工程師所必備的技術能力。 Android作為一個優秀的基於Linux操作系統,其內部一定有很多值得我們學習的地方,通過對Android操作系統的學習對提高開發人員的內功有很大的好處。 如果你從事Android Rom開發,那就沒什麼好說的了,看源碼吧。本文側重於對四大組件工作過程的分析,通過分析他們的工作過程理解系統內部運行機制,加深我們對Android整體系統結構的認識。
Android相關部分的源碼實在是太多,全部貼上了太過繁瑣,所以借用了amurocrash同學的UML圖使得整個流程更加容易理解。

注<喎?http://www.Bkjia.com/kf/ware/vc/" target="_blank" class="keylink">vcD4NCsb0tq9BY3Rpdml0ebXE1ebKtcq1z9bKx9PJQWN0aXZpdHlNYW5hZ2VyTmF0aXZlLmdldERlZmF1bHQoKS5zdGFydEFjdGl2aXR5t723qMC0zeqzybXEoaPV4rj2t723qLe1u9hBY3Rpdml0eU1hbmFnZXJTZXJ2aWNloaMgQWN0aXZpdHlNYW5hZ2VyU2VydmljZaOoQU1To6m8zLPQ19RBY3Rpdml0eU1hbmFnZXJOYXRpdmWjrLb4QWN0aXZpdHlNYW5hZ2VyTmF0aXZlvMyz0NfUQmluZGVysqLKtc/WwctJQWN0aXZpdHlNYW5hZ2Vy1eK49kJpbmRlcr3Tv9qjrNLytMtBTVPSssrH0ru49kJpbmRlcqGjIEFNU9XiuPZCaW5kZXK21M/zssnTw7WlwP3Eo8q9ttTN4szhuamjrLXa0ru0zrX308PL/LXEZ2V0t723qMqxu+HNqLn9Y3JlYXRlt723qLP1yry7r6OsuvPQ+LX308PW0NaxvdO3tbvY1q7HsLS0vai1xLbUz/OhoyC0021ha2VBcHBsaWNhdGlvbrXEyrXP1r/J0tS/tLP2o6zI57n7QXBwbGljYXRpb27S0b6tsbu0tL2ouf3By6OsxMfDtL7Nsru74dTZ1ti4tLS0vaijrNXi0rLS4s6218XSu7j206bTw9a709DSu7j2QXBwbGljYXRpb2621M/zoaNBcHBsaWNhdGlvbrXEtLS9qNKyysfNqLn9SW5zdHJ1bWVudGF0aW9uwLTN6rPJtcSjrNXiuPa5/bPMus1BY3Rpdml0ebbUz/O1xLS0vai5/bPM0rvR+aOstrzKx82ouf3A4LzT1NjG98C0yrXP1rXEoaMgQ29udGV4dEltcGzKx0NvbnRleHS1xL7fzOXKtc/Wo6xDb250ZXh0SW1wbMrHzai5/UFjdGl2aXR5tcRhdHRhY2i3vbeowLS6zUFjdGl2aXR5vajBornYwaq1xKOs1NphdHRhY2i3vbeo1tBBY3Rpdml0ebu5u+HN6rPJV2luZG93tcS0tL2osqK9qMGi19S8urrNV2luZG93tcS52MGqo6zV4tH5tbFBY3Rpdml0eb3Tyty1vcrCvP6+zb/J0tS0q7XduPh3aW5kb3fBy6GjDQo8aDEgaWQ9"service的工作過程">Service的工作過程
啟動過程

綁定過程

注
- Service有兩種狀態:啟動狀態和綁定狀態,兩種狀態是可以共存的。
BroadcastReceiver的工作過程包括廣播注冊過程、廣播發送和接收過程。
動態注冊

發送接收

注:
靜態注冊是由PackageManagerService(PMS)在應用安裝的時候完成整個注冊過程的,除廣播以外,其他三大組件也都是在應用安裝時由PMS解析並注冊的。 廣播的發送有幾種類型:普通廣播、有序廣播和粘性廣播,有序廣播和粘性廣播與普通廣播相比具有不同的特性,但是發送和接收過程是類似的。 FLAG_INCLUDE_STOPPED_PACKAGES:廣播會發送給已經停止的應用,FLAG_EXCLUDE_STOPPED_PACKAGES廣播不會發送給已經停止的應用 從Android 3.1開始,處於停止狀態的應用無法接受到開機廣播。啟動過程

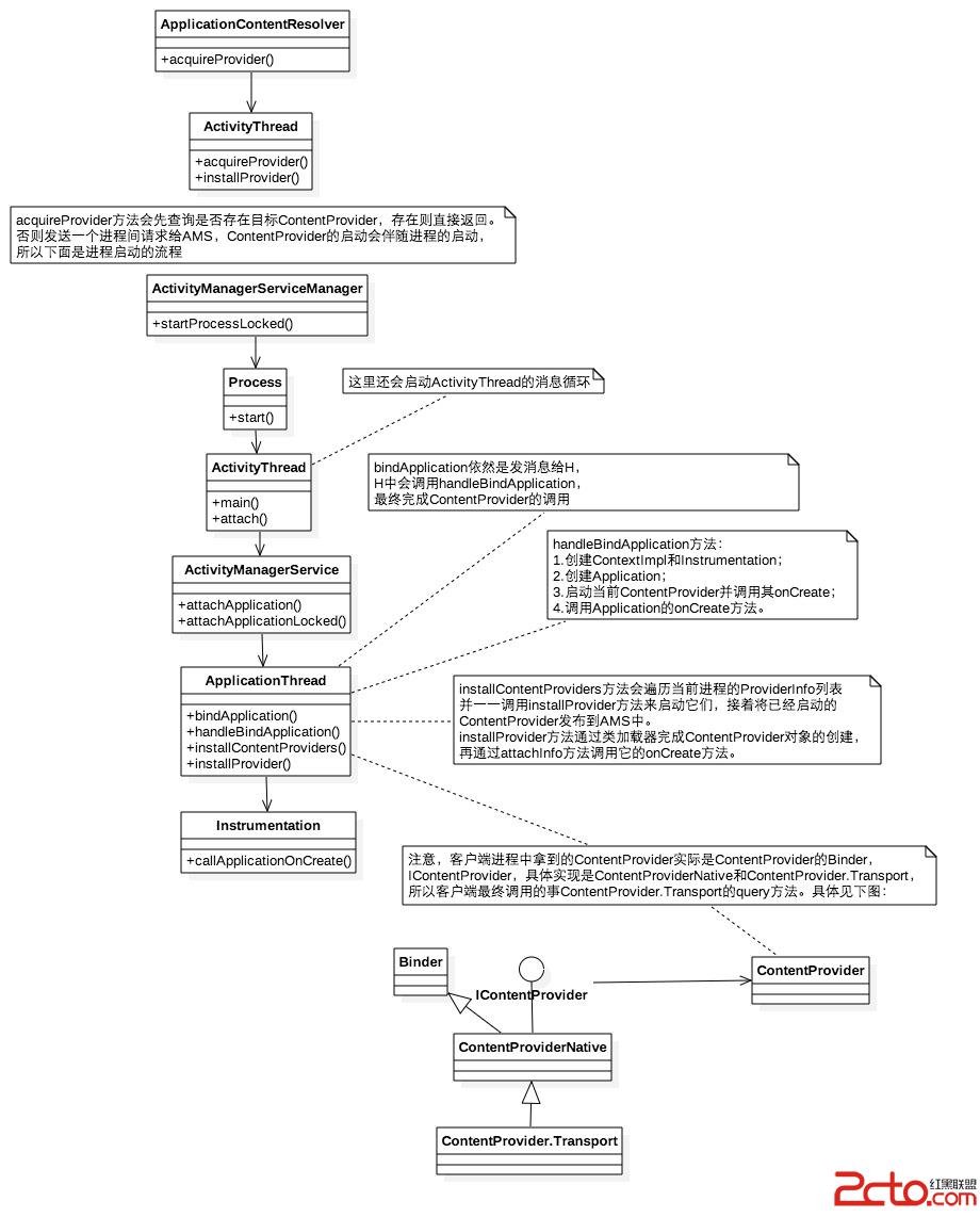
Query流程

insert,delete和update方法類似,這裡就不在分析了。
手把手帶你畫一個 時尚儀表盤 Android 自定義View
手把手帶你畫一個 時尚儀表盤 Android 自定義View 拿到美工效果圖,咱們程序員就得畫得一模一樣。 為了不被老板噴,只能多練啊。 聽說你覺得前面幾篇都so eas
左右滑動刪除ListView條目Item--第三方開源--SwipeToDismiss,第三方listview
左右滑動刪除ListView條目Item--第三方開源--SwipeToDismiss,第三方listview Android的SwipeToDismiss是github
釋放Android的函數式能量(I):Kotlin語言的Lambda表達式,kotlinlambda
釋放Android的函數式能量(I):Kotlin語言的Lambda表達式,kotlinlambda原文標題:Unleash functional power on An
android:Activity啟動模式之singleTask(二)
android:Activity啟動模式之singleTask(二) 先看一下standard啟動模式的說明: 只有一個實例,在同一個應用程序中啟動他的時候,若不存在