編輯:關於Android編程
一.信息發送:
com.android.mms.data.WorkingMessage.java 類
send()函數:
public void send() {
......
if (requiresMms() || addressContainsEmailToMms(conv, msgTxt)) {
// 彩信
slideshow.prepareForSend();
new Thread(new Runnable() {
public void run() {
sendMmsWorker(conv, mmsUri, persister, slideshow, sendReq);
}
}).start();
} else {
// 短信
new Thread(new Runnable() {
public void run() {
preSendSmsWorker(conv, msgText);
}
}).start();
......
}
prapareForSend(). 先確保有slidshow,也就是實質內容。 確保文字已拷貝。確保標題。 根據消息分類,如果是短信直接起一個線程,跑preSendSmsWorker函數,發送短信;如果是彩信,先跑prapareForSave確保文本信息,然後起一個線程,單獨跑sendMmsWorker函數。不管是短信還是彩信,起了那個worker函數之一就算發送信息成功了。 最後修改Recipient cache, 重置標志位,過程就結束了。
短信發送先調用preSendSmsWorker函數,在preSendSmsWorker函數中又起了sendSmsWorker函數。
private void sendSmsWorker(String msgText, String semiSepRecipients, long threadId) {
......
MessageSender sender = new SmsMessageSender(mContext, dests, msgText, threadId);
sender.sendMessage(threadId);
......
}
SmsMessageSender.java類,在mms/transaction下面,實現了MessageSender接口,這個接口sendMessage並返回boolean的值。若發送的是mms,返回true。若發送的是sms,返回false。
當然,對於單卡手機和雙卡雙待手機的短信發送流程是有區別的(短信接收的流程是相同的,相對流程也比較簡潔),關於具體的流程還是直接用UML圖來說明更為直接:
信息發送與接收時序圖:
發送短信
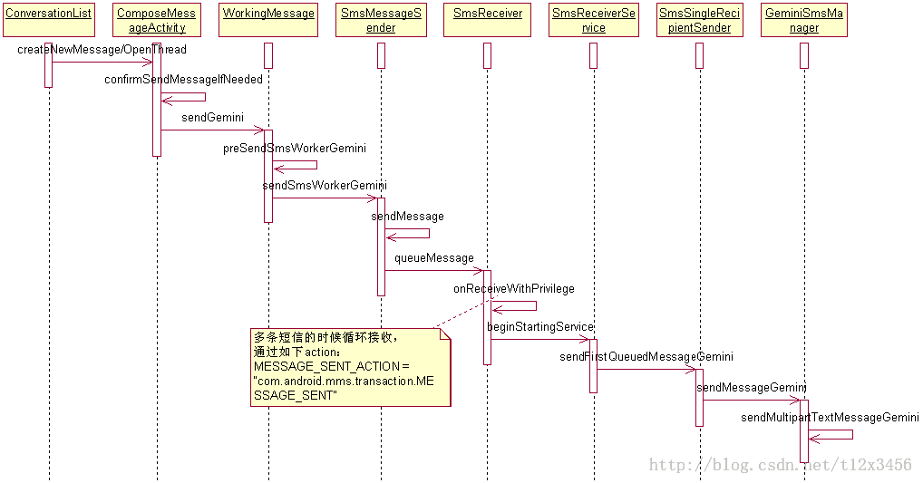
單卡手機短信發送的時序圖如圖所示:

雙卡手機短信發送的時序圖則如下圖所示:

二.短信的接收
信息的接收工作是由底層來完成的,當有一個 新的信息時底層完成接收後會以Intent的方式來通知上層應用,信息的相關內容也包含在Intent當中,Android所支持的信息Intent都定義在android.provider.Telephony.Intents裡面。
短信接收,對於上層應用程序來講就是要處理廣播事件SMS_RECEIVED_ACTION,它是由Frameworks發出告訴上層有新的SMS已收到。在Mms中,是由PrivilegedSmsReceiver來處理,它收到SMS_RECEIVED_ACTION(android.provider.Telephony.Intents.SMS_RECEIVED_ACTION=”android.provider.Telephony.SMS_RECEIVED”)後會啟動SmsReceiverService來做具體的處理。
SmsReceiverService會先檢查短信的類型,如果是Class0短信,直接在GUI中顯示,不做任何其他的處理,也即不會存儲到數據庫中,也不會在Notification Bar中做Notification。
對於其他短信,會進行替換現有的消息,或是當作新消息插入。原則就是如果在數據庫中已有的短信中,與新來的短信的原始地址和協議標識都一樣,那麼就把其替換成新進的短信,否則就當作新短信插入。
具體的替換流程:先用新進的短信生成一個ContentValues,再用短信的地址和協議標識當作條件到數據庫中去查詢,如果查到了,就替換,否則就存儲。
存儲的流程,也是先生成一個CotentValues,然後取出短信的Thread Id和地址,地址要與聯系人數據庫同步一下,以保證是能識別的地址。如果Thread Id不是合法的,那麼就用同步過的地址嘗試重新生成Thread Id,嘗試5次。然後把刷新過的Thread Id放到ContentValues中,把ContentValues插入到數據庫中。如果設置為把信息存儲到SIM卡,還要調用SmsManager把信息拷貝到SIM卡上。計算短信的大小,並更新至數據庫。刪除過期的短信,和超過數量限制的短信,然後返回插入後得到的短信Uri。
最後,對於替換或插入的短信,用Uri去StatusBar做Notification。
GUI在刷新列表時也能得到新短信,因為短信已經被存儲到數據庫中。
短信接收的時序圖如圖所示:

三、雙卡雙待手機解析短信異常分析及解決
由於是雙SIM卡,而且兩個卡槽支持的運營商或者網絡制式不一定相同,比如一個卡槽支持WCDMA,另一個卻只支持GSM ,導致用正常方法解析短信很容易遇到異常。
這裡先看下解決方案,這裡需要以反射的方式解析不同類型的短信,並且對於不同機型,需對應地進行調整適配:
獲取短信信息,注意:為解決雙卡雙待手機解析短信異常問題,使用Java反射機制,優先解析GSM類型的短信,假如解析失敗才按CDMA類型的短信進行解析)
public static SmsMessage[] getSmsMessage(Intent intent) {
SmsMessage[] msgs = null;
Object messages[] = (Object[]) intent.getSerializableExtra("pdus");
int len = 0;
if (null != messages && (len = messages.length) > 0) {
msgs = new SmsMessage[len];
try {
for (int i = 0; i < len; i++) {
SmsMessage message = null;
if ("GSM".equals(intent.getStringExtra("from"))) { // 適配MOTO XT800雙卡雙待手機
message = createFromPduGsm((byte[]) messages[i]);
} else if ("CDMA".equals(intent.getStringExtra("from"))) { // 適配MOTO XT800雙卡雙待手機
message = createFromPduCdma((byte[]) messages[i]);
} else {
message = SmsMessage.createFromPdu((byte[]) messages[i]); // 系統默認的解析短信方式
}
if (null == message) { // 解決雙卡雙待類型手機解析短信異常問題
message = createFromPduGsm((byte[]) messages[i]);
if (null == message) {
message = createFromPduCdma((byte[]) messages[i]);
}
}
if (null != message) {
msgs[i] = message;
}
}
} catch (Exception e) {
e.printStackTrace();
msgs = getSmsMessageByReflect(intent); // 解決雙卡雙待手機解析短信異常問題
} catch (Error er) {
er.printStackTrace();
msgs = getSmsMessageByReflect(intent); // 解決雙卡雙待手機解析短信異常問題
}
}
return msgs;
}
反射方式獲取短信
/**
* 使用Java反射機制獲取短信信息(解決雙卡雙待手機解析短信異常問題,優先解析GSM類型的短信,假如解析失敗才按CDMA類型的短信進行解析)
*
* @param intent
* @return
*/
private static SmsMessage[] getSmsMessageByReflect(Intent intent) {
SmsMessage[] msgs = null;
Object messages[] = (Object[]) intent.getSerializableExtra("pdus");
int len = 0;
if (null != messages && (len = messages.length) > 0) {
msgs = new SmsMessage[len];
try {
for (int i = 0; i < len; i++) {
SmsMessage message = createFromPduGsm((byte[]) messages[i]);
if (null == message) {
message = createFromPduCdma((byte[]) messages[i]);
}
if (null != message) {
msgs[i] = message;
}
}
} catch (SecurityException e) {
e.printStackTrace();
} catch (IllegalArgumentException e) {
e.printStackTrace();
} catch (ClassNotFoundException e) {
e.printStackTrace();
} catch (NoSuchMethodException e) {
e.printStackTrace();
} catch (IllegalAccessException e) {
e.printStackTrace();
} catch (InvocationTargetException e) {
e.printStackTrace();
} catch (InstantiationException e) {
e.printStackTrace();
}
}
return msgs;
}
通過Java反射機制解析GSM類型的短信:
private static SmsMessage createFromPduGsm(byte[] pdu) throws SecurityException, IllegalArgumentException, ClassNotFoundException, NoSuchMethodException, IllegalAccessException, InvocationTargetException, InstantiationException {
return createFromPdu(pdu, "com.android.internal.telephony.gsm.SmsMessage");
}
解析CDMA類型的短信
private static SmsMessage createFromPduCdma(byte[] pdu) throws SecurityException, IllegalArgumentException, ClassNotFoundException, NoSuchMethodException, IllegalAccessException, InvocationTargetException, InstantiationException {
return createFromPdu(pdu, "com.android.internal.telephony.cdma.SmsMessage");
}
解析GSM或者CDMA類型的短信
private static SmsMessage createFromPdu(byte[] pdu, String className) throws ClassNotFoundException, SecurityException, NoSuchMethodException, IllegalArgumentException, IllegalAccessException, InvocationTargetException, InstantiationException {
Class<?> clazz = Class.forName(className);
Object object = clazz.getMethod("createFromPdu", byte[].class).invoke(clazz.newInstance(), pdu);
if (null != object) {
Constructor<?> constructor = SmsMessage.class.getDeclaredConstructor(Class.forName("com.android.internal.telephony.SmsMessageBase"));
constructor.setAccessible(true);
return (SmsMessage) constructor.newInstance(object);
} else {
return null;
}
}
Android控件之ProgressBar用法實例分析
本文實例講述了Android控件之ProgressBar用法。分享給大家供大家參考。具體如下:ProgressBar位於android.widget包下,其繼承於View
android編程之ip2id程序實例
本文實例講述了android編程之ip2id程序。分享給大家供大家參考。具體分析如下:一、說明:公司一個項目中需要給一系列網絡設備分配id號,id是根據ip算出來的,算法
多線程下載器(不含數據庫部分)
1、寫在前面:雖然demo中程序框架已搭建完成,但是由於筆者時間原因,暫時只完成了核心部分:多線程下載的部分,其他數據庫、服務通知、暫停部分還未添加到項目中。2、相關知識
Android Studio(二)導入eclipse項目
一、導入單個Eclipse項目 1.在Eclipse中導出包含有gradle的項目,操作如下: 如果操作中出現finish按鈕是灰色的,將force overridin