編輯:關於Android編程
自定義View控件, 算是常見的用法. 剛接觸安卓開發的時候, 很多人習慣在不同的XML布局文件裡面Copy一大段代碼, "達到相同View不斷被使用的效果",但如果以後要改這個view了,估計也是很頭疼的事情,而且一大段代碼看起來也不夠簡潔. 而一旦自定義一個view, 就能在布局裡面重復的調用它,而不必寫一大段XML代碼了. 這裡用一個簡單的例子介紹下.
比如這個布局: (一個RelativeLayout裡面, 左右分別一個TextView),常見的是在某個列表裡充當item

首先, 當然是在layout文件夾新建這個布局文件: item_list_cus_2.xml
於是,在values文件夾新建一個attrs.xml
我們假設,左邊那個TextView是充當Title, 右邊的TextView是充當content. 所以上面分別自定義title和content的屬性, 格式都是string.
public class ItemListCustomText extends RelativeLayout{
private TextView tv_left;
private TextView tv_rirght;
private String title;
private String content;
public ItemListCustomText(Context context, AttributeSet attrs) {
super(context, attrs);
View view = View.inflate(context, R.layout.item_list_custom_2, this);
tv_left = (TextView) view.findViewById(R.id.tv_item_list_cus_2_title);
tv_rirght = (TextView) view.findViewById(R.id.tv_item_list_cus_2_con);
TypedArray t = context.obtainStyledAttributes(attrs, R.styleable.ItemListCustomText);
title = t.getString(R.styleable.ItemListCustomText_title);
if(title != null) tv_left.setText(title);
content = t.getString(R.styleable.ItemListCustomText_content);
if(content != null) tv_rirght.setText(content);
t.recycle();
}
public void setTitle(String title){
tv_left.setText(title);
}
public void setContent(String content){
tv_rirght.setText(content);
}
} 上面類中主要提供了兩個方法, setTitle(String title) 和setContent(String content), 這樣代碼裡就能通過在它們去設置文本內容.
要注意的地方:xmlns:itemText="http://schemas.android.com/apk/res/com.sample.android"
com.sample.android 這裡應該寫自己的包名,就是AndroidManifest.xml裡面的那個,你懂的~
在代碼裡findViewById後,直接調用自定義的方法設置文本即可.
itemText.setContent("標題~");
itemText.setContent("內容~");
Android Studio重構之路
Android Studio,自Google2013年發布以來,就倍受Android開發者的喜愛,我們本書,就是基於Android Studio來進行案例演示的,大家都
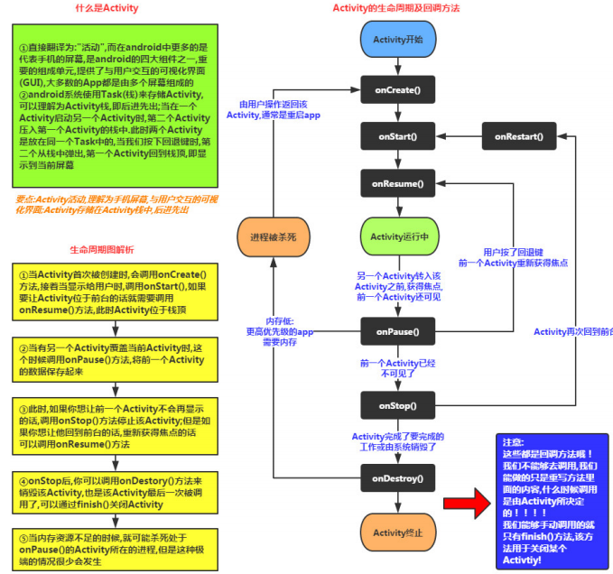
Android四大組件之 Activity(上)
(一)概述本節開始講解Android的四大組件之一的Activity(活動);官方文檔:Activity是一個應用程序的組件,他在屏幕上提供了一個區域,允許用戶在上面做一
實例解析Android ImageView的scaleType屬性
這篇隨筆將會簡單的記錄下ImageView這個控件的一些使用方法,以及其最重要的一個屬性: scaleTypeImageView這個控件是用來顯示圖片用的,例如我們可以通
Android五大布局Layout
?? Android開發中,我們可能會遇到過一些很復雜的布局,對於初學者來說,可能腦子會嗡的一下,“這麼復雜!該怎麼整?!”。 不要擔心!再復雜的