編輯:Android技術基礎
前面講了一堆看似和我們Android開發無關的東西是吧,當然是現在看似而已,以後你回頭看就知道了! 好吧,本節我們就來以前面創建的Hello World項目為入口,來了解工程結構, 以及Android中的資源訪問的兩種方式!後續教程使用的IDE是Android Studio,因為在前幾天谷歌正式宣布,在年底前終止對其他IDE開發環境的支持!

我們開發大部分時間都花在下面這個部分上:

接下來我們對關鍵部分進行講解:
- java:我們寫Java代碼的地方,業務功能都在這裡實現
- res:存放我們各種資源文件的地方,有圖片,字符串,動畫,音頻等,還有各種形式的XML文件
PS:說到這個res目錄,另外還有提下這個assets目錄,雖然這裡沒有,但是我們可以自己創建,兩者的區別在於是否前者下所有的資源文件都會在R.java文件下生成對應的資源id,而後者並不會;前者我們可以直接通過資源id訪問到對應的資源;而後者則需要我們通過AssetManager以二進制流的形式來讀取!對了,這個R文件可以理解為字典,res下每個資源都都會在這裡生成一個唯一的id!
接著說下res這個資源目錄下的相關目錄:
PS:下述mipmap的目錄,在Eclipse並不存在這個,Eclipse中都是drawable開頭的,其實區別不大,只是使用mipmap會在圖片縮放在提供一定的性能優化,分辨率不同系統會根據屏幕分辨率來選擇hdpi,mdpi,xmdpi,xxhdpi下的對應圖片,所以你解壓別人的apk可以看到上述目錄同一名稱的圖片,在四個文件夾下都有,只是大小和像素不一樣而已!當然,這也不是絕對的,比如我們把所有的圖片都丟在了drawable-hdpi下的話,即使手機 本該加載ldpi文件夾下的圖片資源,但是ldpi下沒有,那麼加載的還會是hdpi下的圖片! 另外,還有一種情況:比如是hdpi,mdpi目錄下有,ldpi下沒有,那麼會加載mdpi中的資源! 原則是使用最接近的密度級別!另外如果你想禁止Android不跟隨屏幕密度加載不同文件夾的資源,只需在AndroidManifest.xml文件中添加android:anyDensity="false"字段即可!
1.先說下圖片資源:
- drawable:存放各種位圖文件,(.png,.jpg,.9png,.gif等)除此之外可能是一些其他的drawable類型的XML文件
- mipmap-hdpi:高分辨率,一般我們把圖片丟這裡
- mipmap-mdpi:中等分辨率,很少,除非兼容的的手機很舊
- mipmap-xhdpi:超高分辨率,手機屏幕材質越來越好,以後估計會慢慢往這裡過渡
- mipmap-xxhdpi:超超高分辨率,這個在高端機上有所體現
2.接著說下布局資源:
- layout:該目錄下存放的就是我們的布局文件,另外在一些特定的機型上,我們做屏幕適配,比如480*320這樣的手機,我們會另外創建一套布局,就行:layout-480x320這樣的文件夾!
3.接下來說下菜單資源:
- menu:在以前有物理菜單按鈕,即menu鍵的手機上,用的較多,現在用的並不多,菜單項相關的資源xml可在這裡編寫,不知道谷歌會不會出新的東西來替代菜單了~
4.接下來說下values目錄:
- demens.xml:定義尺寸資源
- string.xml:定義字符串資源
- styles.xml:定義樣式資源
- colors.xml:定義顏色資源
- arrays.xml:定義數組資源
- attrs.xml:自定義控件時用的較多,自定義控件的屬性!
- theme主題文件,和styles很相似,但是會對整個應用中的Actvitiy或指定Activity起作用,一般是改變窗口外觀的!可在Java代碼中通過setTheme使用,或者在Androidmanifest.xml中為<application...>添加theme的屬性! PS:你可能看到過這樣的values目錄:values-w820dp,values-v11等,前者w代表平板設備,820dp代表屏幕寬度;而v11這樣代表在API(11),即android 3.0後才會用到的!
5.在接著說下這個raw目錄: 用於存放各種原生資源(音頻,視頻,一些XML文件等),我們可以通過openRawResource(int id)來獲得資源的二進制流!其實和Assets差不多,不過這裡面的資源會在R文件那裡生成一個資源id而已
6.最後還有個動畫的,動畫有兩種:屬性動畫和補間動畫:
- animator:存放屬性動畫的XML文件
- anim:存放補間動畫的XML文件
嗯,知道有什麼資源,接下來就來了解該怎麼用了: 前面也說了,我們所有的資源文件都會在R.java文件下生成一個資源id,我們可以通過這個資源id來完成資源的訪問,使用情況有兩種:Java代碼中使用和XML代碼中使用。
Java代碼中使用:
Java 文字:
txtName.setText(getResources().getText(R.string.name));
圖片:
imgIcon.setBackgroundDrawableResource(R.drawable.icon);
顏色:
txtName.setTextColor(getResouces().getColor(R.color.red));
布局:
setContentView(R.layout.main);
控件:
txtName = (TextView)findViewById(R.id.txt_name);
XML代碼中使用:
通過@xxx即可得到,比如這裡獲取文本和圖片:
<TextView android:text="@string/hello_world" android:layout_width="wrap_content" android:layout_height="wrap_content" android:background = "@drawable/img_back"/>
好了,接下來我們就要剖析工程裡三個比較重要的文件: MainActivity.java,布局文件:activity_main和Android配置文件:AndroidManifest.xml PS:圖片內容可能有點差距,沒時間做圖,望體諒~

代碼如下
package jay.com.example.firstapp;
import android.support.v7.app.AppCompatActivity;
import android.os.Bundle;
public class MainActivity extends AppCompatActivity {
@Override
protected void onCreate(Bundle savedInstanceState) {
super.onCreate(savedInstanceState);
setContentView(R.layout.activity_main);
}
}
代碼分析:
代碼如下:
<RelativeLayout xmlns:android="http://schemas.android.com/apk/res/android"
xmlns:tools="http://schemas.android.com/tools"
android:layout_width="match_parent"
android:layout_height="match_parent"
tools:context=".MainActivity">
<TextView
android:layout_width="wrap_content"
android:layout_height="wrap_content"
android:text="@string/hello_world" />
</RelativeLayout>
代碼分析:
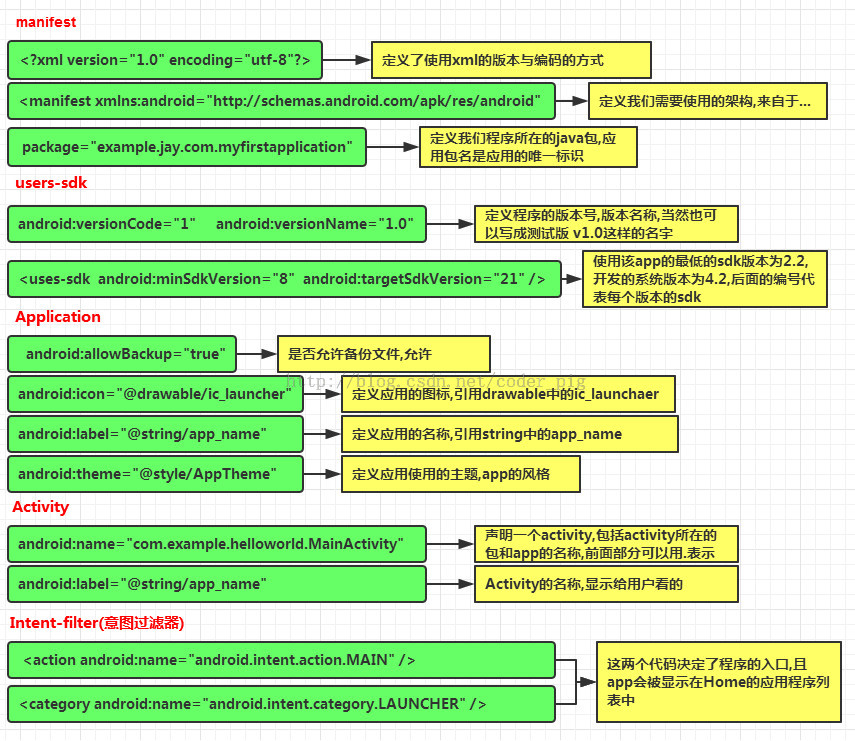
我們定義了一個LinearLayout線性布局,在xml命名空間中定義我們所需要使用的架構,來自於①

代碼如下:
<?xml version="1.0" encoding="utf-8"?>
<manifest xmlns:android="http://schemas.android.com/apk/res/android"
package="jay.com.example.firstapp" >
<application
android:allowBackup="true"
android:icon="@mipmap/ic_launcher"
android:label="@string/app_name"
android:theme="@style/AppTheme" >
<activity
android:name=".MainActivity"
android:label="@string/app_name" >
<intent-filter>
<action android:name="android.intent.action.MAIN" />
<category android:name="android.intent.category.LAUNCHER" />
</intent-filter>
</activity>
</application>
</manifest>
代碼分析:

除了上述內容外:
①如果app包含其他組件的話,都要使用類型說明語法在該文件中進行聲明 Server:
元素 BroadcastReceiver 元素 ContentProvider 元素 IntentFilter<intent-filter>元素 ②權限的聲明: 在該文件中顯式地聲明程序需要的權限,防止app錯誤地使用服務, 不恰當地訪問 資源,最終提高android app的健壯性 android.permission.SEND_SMS 有這句話表示app需要使用發送信息的權限,安裝的時候就會提示用戶, 相關權限可以在sdk參考手冊查找!
本節我們對我們的Hello World項目進行了詳細的了解,相關目錄是做什麼的,res下的資源文件有哪些,有什麼作用,怎麼使用這些資源!同時來通過畫圖的方式詳細地講解了工程中三個最重要的文件!到這裡相信你對Android項目已經有個大體的了解了!謝謝~
第83章、Service之一(從零開始學Android)
android中的Service(服務)是一個什麼樣的東東呢?如果你對Windows系統中的服務理解,可以認為他們同理。如果你不了解也沒有關系,你只管把Service當成
第11章、日期DatePicker與時間TimePicker控件(從零開始學Android)
在Android App應用中,設置日期和時間時間也是經常遇見的,下面我們一起學習一下。 我們需要學習Android中的基本控件:(1)日期選擇控件DatePicker
1.7 界面原型設計
本節引言:引用錘子科技視覺設計總監——羅子雄在重慶TEDx活動上說的一小段話:每當我們看到一些美妙的設計的時候,很多人心裡面會有一種沖動,這種沖動會
第72章、再識Intent-調用撥號程序(從零開始學Android)
我們可以通過設置ACTION_CALL或者ACTION_DIAL完成在Android中進行電話撥號。二者區別在於:(1)ACTION_CALL:直接撥號;(2)ACTIO