編輯:關於android開發
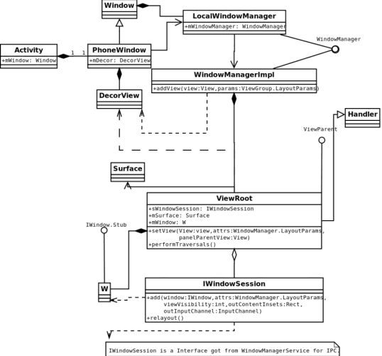
在看Android的窗口機制之前,先看看其主要的類圖關系以及層級之間的依賴與調用關系

1.window在當前的android系統的中的呈現形式是PhoneWindow
(frameworks/base/policy/src/com/android/internal/policy/impl/PhoneWindow.java);
2.WindowManager的實現實體是WindowManagerImpl.java
(frameworks/base/core/java/android/view/WindowManagerImpl.java);
下圖主要描述了window系統的層級關系,由圖可見WindowManager是運行在Application process中,WindowManagerService是在system_server中運行,兩者的通信是通過中間的會話層IWindowSession來進行的。

ViewRoot是GUI管理系統與GUI呈現系統之間的橋梁,根據ViewRoot的定義,我們發現它並不是一個View類型,而是一個Handler。
主要作用如下:
在完成Activity的ContentView設置之後,下面的工作就是准備顯示了,准備顯示的主要工作就是建立起Application和WindowManagerService之間的聯系,第一步的工作就是向WindowManager添加前面涉及到的DecorView,這個DecorView包含了整個Activity的GUI,所以我們只需要把這個DecorView交給WindowManager打理就可以了。
Activity可以看做是整個android系統的人機接口,它提供了一個窗口來繪制UI,每個Activity在啟動時,我們都需要給它設置一個Content view,作為Activity所呈現的UI內容,這個過程是通過setContentView()方法來實現的。
眾所周知,android系統中強化了view的概念,主要是體現在對view的管理上,Android中的view以2種形態存在,單一的View和多個View組成的ViewGroup。Content view是以ViewGroup的形式存在的,也就是說在一個Activity窗口中可以添加多個View,這樣就實現了Android窗口系統的UI多樣化。activity啟動時給activity窗口設置的Content view 是從xml文件中解析出來的,那麼android是怎麼樣對這個ContentView進行管理的呢,它的內部實現邏輯又是怎樣的呢?
在進行分析之前,首先看一個Activity的window和view系統的層級關系,這個層級關系就是在Activity設置完ContentView之後的狀況。
各個層級的含義與作用
PhoneWindow是Android中的最基本的窗口系統,每個Activity 均會創建一個PhoneWindow對象,是Activity和整個View系統交互的接口。
DecorView是當前Activity所有View的祖先,它並不會向用戶呈現任何東西。
它主要有如下幾個功能,可能不全:
目前android根據用戶需求預設了幾種UI 風格,通過PhoneWindow通過解析預置的layout.xml來獲得包含有不同Window decorations的layout,我們稱之為System Layout,我們將這個System Layout添加到DecorView中,目前android提供了8種System Layout。
預設風格可以通過PhoneWindow方法requestFeature()來設置,需要注意的是這個方法需要在setContentView()方法調用之前調用。

Content Parent這個ViewGroup對象才是真正的ContentView的parent,ContentView終於找到了寄主,它其實對應的是System Layout中的id為”content”的一個FrameLayout。這個FrameLayout對象包括的才是Activity的layout(每個System Layout都會有這麼一個id為”content”的一個FrameLayout)。
這個ActivityLayout便是我們需要向窗口設置的ContentView,現在我們發現其實它的地位很低,同時這一部分才是和user交互的UI部分,其上的幾層並不能響應並完成user輸入所期望達到的目的。
轉自:http://www.cnblogs.com/lcw/p/3372914.html
Smalidea+IntelliJ IDEA/Android Studio動態調試安卓app教程
Smalidea+IntelliJ IDEA/Android Studio動態調試安卓app教程 smalidea smalidea是一個IntelliJ IDEA
自定義Dialog寬度占滿屏幕,dialog寬度
自定義Dialog寬度占滿屏幕,dialog寬度 一、自定義Dialog繼承Dialog public class MyDialog extends Dialog {
Android熱補丁技術—dexposed原理簡析(手機淘寶采用方案)
Android熱補丁技術—dexposed原理簡析(手機淘寶采用方案) 本文由嵌入式企鵝圈原創團隊成員、阿裡資深工程師Hao分享。 上篇文章《Android無線開發的幾種
與MySQL傳統復制相比,GTID有哪些獨特的復制姿勢?
與MySQL傳統復制相比,GTID有哪些獨特的復制姿勢?本文為DBA+社群的投稿文章:http://dbaplus.cn/news-11-857-1.html與MySQL
Android APP 讀取 AndroidManifest.xml 中的版本信息詳解,androidmanifest.xml
Android APP 讀取 AndroidManifest.xml 中