編輯:關於Android編程
在前面一篇文章淺談Service Manager成為Android進程間通信(IPC)機制Binder守護進程之路中,介紹了Service Manager是如何成為Binder機制的守護進程的。既然作為守護進程,Service Manager的職責當然就是為Server和Client服務了。那麼,Server和Client如何獲得Service Manager接口,進而享受它提供的服務呢?本文將簡要分析Server和Client獲得Service Manager的過程。
在閱讀本文之前,希望讀者先閱讀Android進程間通信(IPC)機制Binder簡要介紹和學習計劃一文提到的參考資料Android深入淺出之Binder機制,這樣可以加深對本文的理解。
我們知道,Service Manager在Binder機制中既充當守護進程的角色,同時它也充當著Server角色,然而它又與一般的Server不一樣。對於普通的Server來說,Client如果想要獲得Server的遠程接口,那麼必須通過Service Manager遠程接口提供的getService接口來獲得,這本身就是一個使用Binder機制來進行進程間通信的過程。而對於Service Manager這個Server來說,Client如果想要獲得Service Manager遠程接口,卻不必通過進程間通信機制來獲得,因為Service Manager遠程接口是一個特殊的Binder引用,它的引用句柄一定是0。
獲取Service Manager遠程接口的函數是defaultServiceManager,這個函數聲明在frameworks/base/include/binder/IServiceManager.h文件中:
sp<IServiceManager> defaultServiceManager();
實現在frameworks/base/libs/binder/IServiceManager.cpp文件中:
sp<IServiceManager> defaultServiceManager()
{
if (gDefaultServiceManager != NULL) return gDefaultServiceManager;
{
AutoMutex _l(gDefaultServiceManagerLock);
if (gDefaultServiceManager == NULL) {
gDefaultServiceManager = interface_cast<IServiceManager>(
ProcessState::self()->getContextObject(NULL));
}
}
return gDefaultServiceManager;
}
gDefaultServiceManagerLock和gDefaultServiceManager是全局變量,定義在frameworks/base/libs/binder/Static.cpp文件中:
Mutex gDefaultServiceManagerLock; sp<IServiceManager> gDefaultServiceManager;
從這個函數可以看出,gDefaultServiceManager是單例模式,調用defaultServiceManager函數時,如果gDefaultServiceManager已經創建,則直接返回,否則通過interface_cast<IServiceManager>(ProcessState::self()->getContextObject(NULL))來創建一個,並保存在gDefaultServiceManager全局變量中。
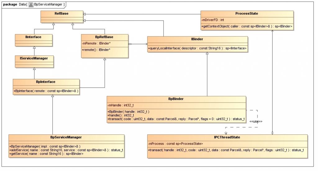
在繼續介紹interface_cast<IServiceManager>(ProcessState::self()->getContextObject(NULL))的實現之前,先來看一個類圖,這能夠幫助我們了解Service Manager遠程接口的創建過程。

參考資料Android深入淺出之Binder機制一文的讀者,應該會比較容易理解這個圖。這個圖表明了,BpServiceManager類繼承了BpInterface<IServiceManager>類,BpInterface是一個模板類,它定義在frameworks/base/include/binder/IInterface.h文件中:
template<typename INTERFACE>
class BpInterface : public INTERFACE, public BpRefBase
{
public:
BpInterface(const sp<IBinder>& remote);
protected:
virtual IBinder* onAsBinder();
};
IServiceManager類繼承了IInterface類,而IInterface類和BpRefBase類又分別繼承了RefBase類。在BpRefBase類中,有一個成員變量mRemote,它的類型是IBinder*,實現類為BpBinder,它表示一個Binder引用,引用句柄值保存在BpBinder類的mHandle成員變量中。BpBinder類通過IPCThreadState類來和Binder驅動程序並互,而IPCThreadState又通過它的成員變量mProcess來打開/dev/binder設備文件,mProcess成員變量的類型為ProcessState。ProcessState類打開設備/dev/binder之後,將打開文件描述符保存在mDriverFD成員變量中,以供後續使用。
理解了這些概念之後,就可以繼續分析創建Service Manager遠程接口的過程了,最終目的是要創建一個BpServiceManager實例,並且返回它的IServiceManager接口。創建Service Manager遠程接口主要是下面語句:
gDefaultServiceManager = interface_cast<IServiceManager>(
ProcessState::self()->getContextObject(NULL));
看起來簡短,卻暗藏玄機,具體可閱讀Android深入淺出之Binder機制這篇參考資料,這裡作簡要描述。
首先是調用ProcessState::self函數,self函數是ProcessState的靜態成員函數,它的作用是返回一個全局唯一的ProcessState實例變量,就是單例模式了,這個變量名為gProcess。如果gProcess尚未創建,就會執行創建操作,在ProcessState的構造函數中,會通過open文件操作函數打開設備文件/dev/binder,並且返回來的設備文件描述符保存在成員變量mDriverFD中。
接著調用gProcess->getContextObject函數來獲得一個句柄值為0的Binder引用,即BpBinder了,於是創建Service Manager遠程接口的語句可以簡化為:
gDefaultServiceManager = interface_cast<IServiceManager>(new BpBinder(0));
再來看函數interface_cast<IServiceManager>的實現,它是一個模板函數,定義在framework/base/include/binder/IInterface.h文件中:
template<typename INTERFACE>
inline sp<INTERFACE> interface_cast(const sp<IBinder>& obj)
{
return INTERFACE::asInterface(obj);
}
這裡的INTERFACE是IServiceManager,於是調用了IServiceManager::asInterface函數。IServiceManager::asInterface是通過DECLARE_META_INTERFACE(ServiceManager)宏在IServiceManager類中聲明的,它位於framework/base/include/binder/IServiceManager.h文件中:
DECLARE_META_INTERFACE(ServiceManager);
展開即為:
#define DECLARE_META_INTERFACE(ServiceManager) \ static const android::String16 descriptor; \ static android::sp<IServiceManager> asInterface( \ const android::sp<android::IBinder>& obj); \ virtual const android::String16& getInterfaceDescriptor() const; \ IServiceManager(); \ virtual ~IServiceManager();
IServiceManager::asInterface的實現是通過IMPLEMENT_META_INTERFACE(ServiceManager, "android.os.IServiceManager")宏定義的,它位於framework/base/libs/binder/IServiceManager.cpp文件中:
IMPLEMENT_META_INTERFACE(ServiceManager, "android.os.IServiceManager");
展開即為:
#define IMPLEMENT_META_INTERFACE(ServiceManager, "android.os.IServiceManager") \
const android::String16 IServiceManager::descriptor("android.os.IServiceManager"); \
const android::String16& \
IServiceManager::getInterfaceDescriptor() const { \
return IServiceManager::descriptor; \
} \
android::sp<IServiceManager> IServiceManager::asInterface( \
const android::sp<android::IBinder>& obj) \
{ \
android::sp<IServiceManager> intr; \
if (obj != NULL) { \
intr = static_cast<IServiceManager*>( \
obj->queryLocalInterface( \
IServiceManager::descriptor).get()); \
if (intr == NULL) { \
intr = new BpServiceManager(obj); \
} \
} \
return intr; \
} \
IServiceManager::IServiceManager() { } \
IServiceManager::~IServiceManager() { }
估計寫這段代碼的員工是從Microsoft跳槽到Google的。這裡我們關注IServiceManager::asInterface的實現:
android::sp<IServiceManager> IServiceManager::asInterface(const android::sp<android::IBinder>& obj)
{
android::sp<IServiceManager> intr;
if (obj != NULL) {
intr = static_cast<IServiceManager*>(
obj->queryLocalInterface(IServiceManager::descriptor).get());
if (intr == NULL) {
intr = new BpServiceManager(obj);
}
}
return intr;
}
這裡傳進來的參數obj就則剛才創建的new BpBinder(0)了,BpBinder類中的成員函數queryLocalInterface繼承自基類IBinder,IBinder::queryLocalInterface函數位於framework/base/libs/binder/Binder.cpp文件中:
sp<IInterface> IBinder::queryLocalInterface(const String16& descriptor)
{
return NULL;
}
由此可見,在IServiceManager::asInterface函數中,最終會調用下面語句:
intr = new BpServiceManager(obj);
即為:
intr = new BpServiceManager(new BpBinder(0));
回到defaultServiceManager函數中,最終結果為:
gDefaultServiceManager = new BpServiceManager(new BpBinder(0));
這樣,Service Manager遠程接口就創建完成了,它本質上是一個BpServiceManager,包含了一個句柄值為0的Binder引用。
在Android系統的Binder機制中,Server和Client拿到這個Service Manager遠程接口之後怎麼用呢?
對Server來說,就是調用IServiceManager::addService這個接口來和Binder驅動程序交互了,即調用BpServiceManager::addService 。而BpServiceManager::addService又會調用通過其基類BpRefBase的成員函數remote獲得原先創建的BpBinder實例,接著調用BpBinder::transact成員函數。在BpBinder::transact函數中,又會調用IPCThreadState::transact成員函數,這裡就是最終與Binder驅動程序交互的地方了。回憶一下前面的類圖,IPCThreadState有一個PorcessState類型的成中變量mProcess,而mProcess有一個成員變量mDriverFD,它是設備文件/dev/binder的打開文件描述符,因此,IPCThreadState就相當於間接在擁有了設備文件/dev/binder的打開文件描述符,於是,便可以與Binder驅動程序交互了。
對Client來說,就是調用IServiceManager::getService這個接口來和Binder驅動程序交互了。具體過程上述Server使用Service Manager的方法是一樣的,這裡就不再累述了。
IServiceManager::addService和IServiceManager::getService這兩個函數的具體實現,在下面兩篇文章中,會深入到Binder驅動程序這一層,進行詳細的源代碼分析,以便更好地理解Binder進程間通信機制,敬請關注。
以上就是對Android Binder 通信資料的整理,後續繼續補充相關資料,謝謝大家對本站的支持!
android 將開源項目發布到JCenter及問題總結
大家都知道,android studio 有一個功能就是使用第三方jar的時候在build.gradle中直接 compile 'com.android.supp
Android開發之解決APP啟動白屏或者黑屏閃現的問題
在做搜芽的過程中,發現那個外包人緣做的不行,因為啟動的時候會停頓,然後白屏一會,聯想到幾個月前我在我的三僚企業通信軟件裡面拉起9K-Mail的時候也會黑屏,所以決定學習一
android簽名機制
1.android為什麼要簽名 所有的Android應用程序都要求開發人員用一個證書進行數字簽名,anroid系統不會安裝沒有進行簽名的由於程序。平時我們的程序可
Android提高之BroadcastReceiver實例詳解
前面幾篇文章分別討論了Activity和Service,本文就來討論BroastcastReceiver,Broastcast是應用程序間通信的手段。Broastcast