編輯:關於Android編程
從本篇博客開始,我們開始分析PKMS的構造函數,看看PKMS到底是如何解析和管理手機中APK的信息的。
由於PKMS的構造函數較長,我們會分段進行研究。
public PackageManagerService(Context context, Installer installer,
boolean factoryTest, boolean onlyCore) {
........
mContext = context;
mFactoryTest = factoryTest; //假定為false,運行在非工廠模式下
mOnlyCore = onlyCore; //假定為false,即掃描所有的APK
mMetrics = new DisplayMetrics(); //分辨率相關
mSettings = new Settings(mPackages);
mSettings.addSharedUserLPw("android.uid.system", Process.SYSTEM_UID,
ApplicationInfo.FLAG_SYSTEM, ApplicationInfo.PRIVATE_FLAG_PRIVILEGED);
mSettings.addSharedUserLPw("android.uid.phone", RADIO_UID,
ApplicationInfo.FLAG_SYSTEM, ApplicationInfo.PRIVATE_FLAG_PRIVILEGED);
mSettings.addSharedUserLPw("android.uid.log", LOG_UID,
ApplicationInfo.FLAG_SYSTEM, ApplicationInfo.PRIVATE_FLAG_PRIVILEGED);
mSettings.addSharedUserLPw("android.uid.nfc", NFC_UID,
ApplicationInfo.FLAG_SYSTEM, ApplicationInfo.PRIVATE_FLAG_PRIVILEGED);
mSettings.addSharedUserLPw("android.uid.bluetooth", BLUETOOTH_UID,
ApplicationInfo.FLAG_SYSTEM, ApplicationInfo.PRIVATE_FLAG_PRIVILEGED);
mSettings.addSharedUserLPw("android.uid.shell", SHELL_UID,
ApplicationInfo.FLAG_SYSTEM, ApplicationInfo.PRIVATE_FLAG_PRIVILEGED);
...................
}
一、PKMS中的Settings
剛進入到PKMS的構造函數,我們就遇到了Settings對象,及一大堆的addSharedUserLPw調用。
我們看看Settings的構造函數:
Settings(Object lock) {
this(Environment.getDataDirectory(), lock);
}
Settings(File dataDir, Object lock) {
mLock = lock;
mRuntimePermissionsPersistence = new RuntimePermissionPersistence(mLock);
//目錄指向"data/system"
mSystemDir = new File(dataDir, "system");
//創建目錄
mSystemDir.mkdirs();
FileUtils.setPermissions(mSystemDir.toString(),
FileUtils.S_IRWXU|FileUtils.S_IRWXG
|FileUtils.S_IROTH|FileUtils.S_IXOTH,
-1, -1);
//packages.xml和packages-backup.xml為一組,用於描述系統所安裝的Package信息,其中packages-backup.xml是packages.xml的備份
//PKMS寫把數據寫到backup文件中,信息全部寫成功後在改名為非backup文件,以防止在寫文件的過程中出錯,導致信息丟失
mSettingsFilename = new File(mSystemDir, "packages.xml");
mBackupSettingsFilename = new File(mSystemDir, "packages-backup.xml");
//packages.list保存系統中存在的所有非系統自帶的APK信息,即UID大於10000的apk
mPackageListFilename = new File(mSystemDir, "packages.list");
FileUtils.setPermissions(mPackageListFilename, 0640, SYSTEM_UID, PACKAGE_INFO_GID);
//感覺是sdcardfs相關的文件
final File kernelDir = new File("/config/sdcardfs");
mKernelMappingFilename = kernelDir.exists() ? kernelDir : null;
// Deprecated: Needed for migration
//packages-stopped.xml用於描述系統中強行停止運行的package信息,backup也是備份文件
mStoppedPackagesFilename = new File(mSystemDir, "packages-stopped.xml");
mBackupStoppedPackagesFilename = new File(mSystemDir, "packages-stopped-backup.xml");
}
從代碼可以看出,Settings的構造函數主要用於創建一些目錄和文件,並配置相應的權限。其中:
* PKMS掃描完目標文件夾後,會創建packages.xml。當系統進行程序安裝、卸載和更新等操作時,均會更新該文件;
* packages-list用於描述系統中存在的所有非系統自帶的APK信息。當這些APK有變化時,PKMS就會更新該文件;
* packages-stopped.xml記錄被用戶強行停止的應用的Package信息(例如,從設置進入某個應用,然後點擊強行停止,那麼應用的Package信息就會被記錄)。
因此,我們可以推測出Settings主要用於保存一些信息,實際上它確實是用於管理Android系統運行過程中的一些設置信息。
我們繼續跟進Settings的addSharedUserLPw函數:
//name和uid一一對應,例如:"android.uid.system":Process.SYSTEM_UID(1000)
// "android.uid.phone" :RADIO_UID(Process.PHONE_UID, 1001)
//pkgFlags均為:ApplicationInfo.FLAG_SYSTEM
//pkgPrivateFlags均為:ApplicationInfo.PRIVATE_FLAG_PRIVILEGED
SharedUserSetting addSharedUserLPw(String name, int uid, int pkgFlags, int pkgPrivateFlags) {
SharedUserSetting s = mSharedUsers.get(name);
if (s != null) {
if (s.userId == uid) {
return s;
}
PackageManagerService.reportSettingsProblem(Log.ERROR,
"Adding duplicate shared user, keeping first: " + name);
return null;
}
//目的就是利用參數構造出SharedUserSetting
s = new SharedUserSetting(name, pkgFlags, pkgPrivateFlags);
s.userId = uid;
if (addUserIdLPw(uid, s, name)) {
//按 <名稱---SharedUserSettings> 存入map中
mSharedUsers.put(name, s);
return s;
}
return null;
}
private boolean addUserIdLPw(int uid, Object obj, Object name) {
//LAST_APPLICATION_UID = 19999
if (uid > Process.LAST_APPLICATION_UID) {
return false;
}
//普通APK的uid
if (uid >= Process.FIRST_APPLICATION_UID) {
int N = mUserIds.size();
final int index = uid - Process.FIRST_APPLICATION_UID;
while (index >= N) {
mUserIds.add(null);
N++;
}
if (mUserIds.get(index) != null) {
PackageManagerService.reportSettingsProblem(Log.ERROR,
"Adding duplicate user id: " + uid
+ " name=" + name);
return false;
}
mUserIds.set(index, obj);
} else {
if (mOtherUserIds.get(uid) != null) {
PackageManagerService.reportSettingsProblem(Log.ERROR,
"Adding duplicate shared id: " + uid
+ " name=" + name);
return false;
}
mOtherUserIds.put(uid, obj);
}
return true;
}

PKMS創建Settings後,調用一系列的addSharedUserLPw函數,將形成如上圖所示的數據結構。
如圖所示,PKMS將根據參數構建出SharedUserSettings對象,可以通過兩個維度來引用創建出的對象,即名稱和uid。
在Settings中mSharedUsers是一個map對象,利用名稱作為索引管理SharedUserSettings對象。
Settings中的mOtherUserIds和mUserIds,均是利用userId作為索引管理SharedUserSettings對象。不同的是mOtherUserIds是SparseArray,以系統uid作為鍵值;mUserIds是ArrayList,普通APK的uid為ArrayList的下標。
說了這麼多,SharedUserSettings到底是什麼?PKMS為什麼要花這麼大的力氣,創建和管理SharedUserSettings?接下來,我們就來逐步揭曉答案。
1.1 SharedUserSettings
我們看看SharedUserSettings類:
final class SharedUserSetting extends SettingBase {
final String name;
int userId;
// flags that are associated with this uid, regardless of any package flags
int uidFlags;
int uidPrivateFlags;
//關鍵點
final ArraySet packages = new ArraySet();
final PackageSignatures signatures = new PackageSignatures();
SharedUserSetting(String _name, int _pkgFlags, int _pkgPrivateFlags) {
super(_pkgFlags, _pkgPrivateFlags);
uidFlags = _pkgFlags;
uidPrivateFlags = _pkgPrivateFlags;
name = _name;
}
............
void removePackage(PackageSetting packageSetting) {
if (packages.remove(packageSetting)) {
.......
}
}
void addPackage(PackageSetting packageSetting) {
if (packages.add(packageSetting)) {
........
}
}
}
從上面的代碼來看,SharedUserSettings將持有一組PackageSetting。
從SharedUserSettings的命名來看,這一組PackageSetting應該有相似的共性。
為了進一步分析,我們舉個例子來看看。
在packages/apps/Settings的AndroidManifest.xml中,有以下內容:
...............
如上所示,在xml文件中,聲明了一個名為android:sharedUserId的屬性,其值為”android.uid.system”。
實際上多個聲明了同一種sharedUserId的APK可共享彼此的數據,並且可運行在同一進程中。更重要的是,通過聲明特點的sharedUserId,該APK所在的進程將被賦予指定UID對應的權限。
我們知道Android系統中的UID表示用戶ID,GID表示用戶組ID,均與Linux系統中進程的權限管理有關。一般來說,每一個進程都會有一個對應的UID,針對不同的UID可以有不同的權限;同時,每個進程也可以分屬於不同的用戶組,即有對應的GID,針對不同的GID也可以有不同的權限。
通過上面這個例子及UID/GID的用途,SharedUserSettings的作用就可以體現出來了:
SharedUserSettings將“android:sharedUserId”屬性的名稱和對應的uid關聯起來,同時持有所有聲明相同sharedUserId的APK的PackageSettings,因此PKMS可以為同一類APK設置相同的權限。
除了在AndroidManifest.xml中聲明sharedUserId外,APK在編譯時還必須使用對應的證書簽名。例如Settings.apk,對應的Android.mk中就聲明了LOCAL_CERTIFICATE := platform。這樣Settings.apk就具有系統權限了。
1.2 SharedUserSettings相關的類圖

在這一部分的最後,我們來簡單回顧一下SharedUserSettings相關的類圖。
如上圖所示,Settings對象中持有多個SharedUserSettings對象,每個SharedUserSettings對象由會持有多個PackageSettings對象。
從繼承關系來看,SharedUserSettings和PackageSettings對象,最終都將繼承SettingsBase對象。
從圖上可以看出,SettingsBase對象持有PermissionsState對象,用於表示可用的權限。
因此,SharedUserSettings對象和PackageSettings對象中都將包含有PermissionsState。
可以據此推測出,SharedUserSettings中持有的是一組Package共有的權限;PackageSettings中持有的是單個Package獨有的權限。
PKMS中Settings除去SharedUserSettings之外,還管理了其它重要的數據結構,我們暫時略過,等流程涉及到時,再作分析。
二、讀取XML文件中系統配置信息
我們回到PKMS的構造函數,看下一段代碼:
//debug相關
.......
//構造函數傳入的InstallerService,與底層Installd通信
mInstaller = installer;
mPackageDexOptimizer = new PackageDexOptimizer(installer, mInstallLock, context,
"*dexopt*");
//定義一些回調函數
mMoveCallbacks = new MoveCallbacks(FgThread.get().getLooper());
mOnPermissionChangeListeners = new OnPermissionChangeListeners(
FgThread.get().getLooper());
//存儲顯示信息
getDefaultDisplayMetrics(context, mMetrics);
//獲取系統配置信息
SystemConfig systemConfig = SystemConfig.getInstance();
//將系統配置信息,存儲到PKMS中
mGlobalGids = systemConfig.getGlobalGids();
mSystemPermissions = systemConfig.getSystemPermissions();
mAvailableFeatures = systemConfig.getAvailableFeatures();
..........
在這一段代碼中,PKMS創建了許多對象,暫時可以先不管它們,重點看看SystemConfig相關的函數。
//單例模式
public static SystemConfig getInstance() {
synchronized (SystemConfig.class) {
if (sInstance == null) {
sInstance = new SystemConfig();
}
return sInstance;
}
}
SystemConfig() {
// Read configuration from system
//從“system”目錄下讀取
readPermissions(Environment.buildPath(
Environment.getRootDirectory(), "etc", "sysconfig"), ALLOW_ALL);
// Read configuration from the old permissions dir
readPermissions(Environment.buildPath(
Environment.getRootDirectory(), "etc", "permissions"), ALLOW_ALL);
// Allow ODM to customize system configs around libs, features and apps
//從"/odm"目錄下讀取
int odmPermissionFlag = ALLOW_LIBS | ALLOW_FEATURES | ALLOW_APP_CONFIGS;
readPermissions(Environment.buildPath(
Environment.getOdmDirectory(), "etc", "sysconfig"), odmPermissionFlag);
readPermissions(Environment.buildPath(
Environment.getOdmDirectory(), "etc", "permissions"), odmPermissionFlag);
// Only allow OEM to customize features
//從“oem”目錄下讀取
readPermissions(Environment.buildPath(
Environment.getOemDirectory(), "etc", "sysconfig"), ALLOW_FEATURES);
readPermissions(Environment.buildPath(
Environment.getOemDirectory(), "etc", "permissions"), ALLOW_FEATURES);
}
從上面的代碼可以看出,創建SystemConfig時,將從不同的“etc”目錄下讀取權限信息,包括root目錄、odm和oem目錄,不同目錄對應的可讀取權限的范圍不同。
我們看看readPermissions函數:
void readPermissions(File libraryDir, int permissionFlag) {
//檢測目錄是否存在,是否可讀
..........
// Iterate over the files in the directory and scan .xml files
File platformFile = null;
for (File f : libraryDir.listFiles()) {
// We'll read platform.xml last
if (f.getPath().endsWith("etc/permissions/platform.xml")) {
platformFile = f;
continue;
}
//僅讀取可讀的xml文件
..........
readPermissionsFromXml(f, permissionFlag);
}
// Read platform permissions last so it will take precedence
if (platformFile != null) {
readPermissionsFromXml(platformFile, permissionFlag);
}
}
現在我們知道了,readPermissions就是從指定目錄下,讀取xml中的配置的權限信息。實際的手機上,可能沒有代碼中指定的所有目錄,例如沒有“odm”等,但system/etc/permissions目錄一般都是有的。
1、xml文件內容舉例
我手邊有一台root過的android 6.0的手機,以system目錄為例,看看其system/etc/permissions下的xml文件:
android.hardware.bluetooth.xml android.hardware.camera.xml //中間略去了一些。在中間甚至有廠商自己添加的xml //與Android的設計初衷不符,可能是考慮到PKMS限制了"oem"目錄下可以定義的權限種類,才添加到這個位置的 ....... platform.xml
1.1 platform.xml
platform.xml優先級最高,我們先看看platform.xml中的內容:
........ ............ ..........
從上面的xml文件可以看出,platform.xml主要作用是:
* permission和group字段用於建立Linux層GID和Android層permission字段之間的映射關系;
* assign-permission用於向指定的uid賦予相應的權限;
* library字段用於可鏈接的指定系統庫
* allow-in-power-save-except-idle用於指定進程在省電模式下(非Idle)仍可上網
* backup-transport-whitelisted-service用於指定服務具有傳輸備份數據的權利
1.2 一般的xml
了解了platform.xml後,再看看其它的xml文件,這裡以android.hardware.bluetooth.xml為例:
這種類型的xml文件包含了一些feature標簽,用於描述一個手持終端應該支持的硬件特性,例如上面的feature表示一個終端應該支持藍牙功能。
最後需要說明的是,不同設備支持的硬件特性不一樣。
同一套代碼可能需要適配不同的設備,此時通過定義mk文件,可以在編譯階段根據當前硬件平台的配置信息,復制相關的xml文件到system/etc/permission目錄下。
2、 readPermissionsFromXml
了解了xml文件的定義後,我們來看看readPermissionsFromXml函數:
private void readPermissionsFromXml(File permFile, int permissionFlag) {
FileReader permReader = null;
try {
//利用file構造fileReader
permReader = new FileReader(permFile);
} catch (FileNotFoundException e) {
.......
}
//讀取系統屬性"ro.config.low_ram",如果該屬性為true,不會加載指定notLowRam的feature屬性
//自己曾經試過,將大量的文件利用adb push導入到/data目錄下,直到手機內存僅剩10幾M,不能再導入任何文件
//此時,手機提示內存耗盡,部分系統功能可能無法正常使用
//個人感覺和這裡的屬性比較類似,一旦手機low_ram,此時終端重啟後,將不再支持一些必須工作在內存足夠條件下的特性
//不知道這個理解是否正確??
final boolean lowRam = ActivityManager.isLowRamDeviceStatic();
try {
XmlPullParser parser = Xml.newPullParser();
//Xml解析器的輸入為fileReader讀取的內容
parser.setInput(permReader);
//找到解析的起點
.........
//根據傳入的flag,決定當前目錄下,從xml文件中解析內容的范圍
//對於system目錄,allowAll
boolean allowAll = permissionFlag == ALLOW_ALL;
boolean allowLibs = (permissionFlag & ALLOW_LIBS) != 0;
boolean allowFeatures = (permissionFlag & ALLOW_FEATURES) != 0;
boolean allowPermissions = (permissionFlag & ALLOW_PERMISSIONS) != 0;
boolean allowAppConfigs = (permissionFlag & ALLOW_APP_CONFIGS) != 0;
while (true) {
XmlUtils.nextElement(parser);
if (parser.getEventType() == XmlPullParser.END_DOCUMENT) {
break;
}
String name = parser.getName();
//解析group標簽,前面介紹的xml文件中沒有單獨使用該標簽的地方
if ("group".equals(name) && allowAll) {
String gidStr = parser.getAttributeValue(null, "gid");
if (gidStr != null) {
//將Gid字符串轉化成整形,保存到mGlobalGids中
int gid = android.os.Process.getGidForName(gidStr);
mGlobalGids = appendInt(mGlobalGids, gid);
} else {
.........
}
XmlUtils.skipCurrentTag(parser);
continue;
} else if ("permission".equals(name) && allowPermissions) {
String perm = parser.getAttributeValue(null, "name");
.......
perm = perm.intern();
//調用readPermission解析permission標簽
readPermission(parser, perm);
} else if ("assign-permission".equals(name) && allowPermissions) {
//得到權限名
String perm = parser.getAttributeValue(null, "name");
........
//得到uid字符串
String uidStr = parser.getAttributeValue(null, "uid");
......
//將uid字符串轉變為整形
int uid = Process.getUidForName(uidStr);
.......
perm = perm.intern();
//得到保存uid當前已有的所有權限的ArraySet
ArraySet perms = mSystemPermissions.get(uid);
if (perms == null) {
perms = new ArraySet();
mSystemPermissions.put(uid, perms);
}
//將uid新增的權限,加入到它的ArraySet
perms.add(perm);
XmlUtils.skipCurrentTag(parser);
} else if ("library".equals(name) && allowLibs) {
String lname = parser.getAttributeValue(null, "name");
String lfile = parser.getAttributeValue(null, "file");
if (lname == null) {
......
} else if (lfile == null) {
.....
} else {
//保存library標簽對應的內容
mSharedLibraries.put(lname, lfile);
}
} else if ("feature".equals(name) && allowFeatures) {
String fname = parser.getAttributeValue(null, "name");
int fversion = XmlUtils.readIntAttribute(parser, "version", 0);
if (!lowRam) {
allowed = true;
} else {
//內存不足時,指定notLowRam的feature不再加載
String notLowRam = parser.getAttributeValue(null, "notLowRam");
allowed = !"true".equals(notLowRam);
}
if (fname == null) {
.....
} else if (allowed) {
//將feature構造成featureInfo,加入到mAvailableFeatures對象中
addFeature(fname, fversion);
}
.......
} else if ("unavailable-feature".equals(name) && allowFeatures) {
//mUnavailableFeatures保存不支持的feature
.........
} else if ("allow-in-power-save-except-idle".equals(name) && allowAll) {
// These are the packages that are white-listed to be able to run in the
// background while in power save mode (but not whitelisted from device idle modes),
// as read from the configuration files.
//mAllowInPowerSaveExceptIdle中保存省電模式下(非Idle),可上網的應用
.........
} else if ("allow-in-power-save".equals(name) && allowAll) {
// These are the packages that are white-listed to be able to run in the
// background while in power save mode, as read from the configuration files.
//mAllowInPowerSave與mAllowInPowerSaveExceptIdle類似,權限更高
//這與Android M新特性Doze and App Standby模式有關
//DeviceIdleController用於判斷設備是否進入Idle狀態,進入Idle狀態時,mAllowInPowerSaveExceptIdle中的應用要被禁掉
//但mAllowInPowerSave中的應用仍可運行
............
} else if ("allow-in-data-usage-save".equals(name) && allowAll) {
// These are the packages that are white-listed to be able to run in the
// background while in data-usage save mode, as read from the configuration files.
//mAllowInDataUsageSave保存此標簽對應的packageName
//貌似android 7新增了一個節省數據流量的能力,有此標簽的應用在節省數據流量時,仍可訪問網絡
............
} else if ("app-link".equals(name) && allowAppConfigs) {
// These are the package names of apps which should be in the 'always'
// URL-handling state upon factory reset.
//mLinkedApps保存此標簽對應的packageName
//這個不太明白,好像是指定可以一直處於URL-handling state的app
.......
} else if ("system-user-whitelisted-app".equals(name) && allowAppConfigs) {
// These are the packages that are whitelisted to be able to run as system user
//mSystemUserWhitelistedApps保存此標簽對應的packageName
//指定以system user權限運行的app
.......
} else if ("system-user-blacklisted-app".equals(name) && allowAppConfigs) {
// These are the packages that should not run under system user
//mSystemUserBlacklistedApp保存此標簽對應的packageName
//指定在system user權限下,不應該運行的app
.........
}else if ("default-enabled-vr-app".equals(name) && allowAppConfigs) {
// These are the components that are enabled by default as VR mode listener services.
//mDefaultVrComponents保存此標簽對應的packageName
//指定默認運行在VR模式下的components
.......
} else if ("backup-transport-whitelisted-service".equals(name) && allowFeatures) {
// These are the permitted backup transport service components
//mBackupTransportWhitelist保存此標簽對應的packageName
//保存能夠傳輸備份數據的服務
........
} else {
.......
}
}
} catch (XmlPullParserException e) {PullParserException e) {
.......
} catch (IOException e) {
.......
} finally {
IoUtils.closeQuietly(permReader);
}
// Some devices can be field-converted to FBE, so offer to splice in
// those features if not already defined by the static config
//加密相關的feature
if (StorageManager.isFileEncryptedNativeOnly()) {
addFeature(PackageManager.FEATURE_FILE_BASED_ENCRYPTION, 0);
addFeature(PackageManager.FEATURE_SECURELY_REMOVES_USERS, 0);
}
for (String featureName : mUnavailableFeatures) {
//從mAvailableFeatures移除不支持的feature
removeFeature(featureName);
}
}
從上面的代碼可以看出readPermissions函數就是將xml文件中的標簽轉換成對應的數據結構,此處重要的是理解各種標簽的作用。
對於”permission”標簽,還調用了readPermission函數:
void readPermission(XmlPullParser parser, String name)
throws IOException, XmlPullParserException {
if (mPermissions.containsKey(name)) {
throw new IllegalStateException("Duplicate permission definition for " + name);
}
final boolean perUser = XmlUtils.readBooleanAttribute(parser, "perUser", false);
final PermissionEntry perm = new PermissionEntry(name, perUser);
//將permission name和permissionEntry結合起來
mPermissions.put(name, perm);
........
while(.....) {
.......
String tagName = parser.getName();
if ("group".equals(tagName)) {
String gidStr = parser.getAttributeValue(null, "gid");
if (gidStr != null) {
int gid = Process.getGidForName(gidStr);
//對應gid存入permissionEntry結構體中,於是permission name與gid對應起來
perm.gids = appendInt(perm.gids, gid);
} else {
......
}
}
.......
}
}

PKMS創建的SystemConfig負責解析系統的xml配置文件,最終將形成上圖所示的數據結構(列舉了主要數據)。
在此之後,PKMS取出並保存了SystemConfig中的權限和feature等信息。
三、加載簽名策略
我們回到PKMS的構造函數,看下一段代碼:
..............
synchronized (mInstallLock) {
synchronized (mPackages) {
//mHandlerThread將負責Apk的安裝和卸載
mHandlerThread = new ServiceThread(TAG,
Process.THREAD_PRIORITY_BACKGROUND, true /*allowIo*/);
mHandlerThread.start();
//PackageHandler、ProcessLoggingHandler共用ServiceThread
mHandler = new PackageHandler(mHandlerThread.getLooper());
mProcessLoggingHandler = new ProcessLoggingHandler();
//Watchdog監控ServiceThread是否長時間阻塞
Watchdog.getInstance().addThread(mHandler, WATCHDOG_TIMEOUT);
//創建/data下下一系列的目錄
File dataDir = Environment.getDataDirectory();
mAppInstallDir = new File(dataDir, "app");
mAppLib32InstallDir = new File(dataDir, "app-lib");
mEphemeralInstallDir = new File(dataDir, "app-ephemeral");
mAsecInternalPath = new File(dataDir, "app-asec").getPath();
mDrmAppPrivateInstallDir = new File(dataDir, "app-private");
//針對Android系統中多用戶場景
sUserManager = new UserManagerService(context, this, mPackages);
//Propagate permission configuration in to package manager.
//取出SystemConfig中的mPermissions
ArrayMap<string, systemconfig.permissionentry=""> permConfig
= systemConfig.getPermissions();
for (int i=0; i<permconfig.size(); systemconfig.permissionentry="" perm="permConfig.valueAt(i);" basepermission="" bp="=" if="" perm.gids="" string=""> libConfig = systemConfig.getSharedLibraries();
for (int i=0; i<libconfig.size(); new="" mfoundpolicyfile="SELinuxMMAC.readInstallPolicy();" pre="">
我們看看代碼:
/**
* Load the mac_permissions.xml file containing all seinfo assignments used to
* label apps. The loaded mac_permissions.xml file is determined by the
* MAC_PERMISSIONS class variable which is set at class load time which itself
* is based on the USE_OVERRIDE_POLICY class variable. For further guidance on
* the proper structure of a mac_permissions.xml file consult the source code
* located at system/sepolicy/mac_permissions.xml.
*/
public static boolean readInstallPolicy() {
// Temp structure to hold the rules while we parse the xml file
List policies = new ArrayList<>();
FileReader policyFile = null;
XmlPullParser parser = Xml.newPullParser();
try {
//MAC_PERMISSIONS為SELinuxMMAC中的靜態變量,保存"system/etc/security/mac_permissions.xml"對應的file
//源碼7.0中路徑為"system/sepolicy/mac_permissions.xml",應該是編譯後拷入到etc目錄的
policyFile = new FileReader(MAC_PERMISSIONS);
.............
while (parser.next() != XmlPullParser.END_TAG) {
.........
switch (parser.getName()) {
case "signer":
//加載簽名策略
//readSignerOrThrow負責解析xml,構造出policy
policies.add(readSignerOrThrow(parser));
break;
..........
}
}
} ......
// Now sort the policy stanzas
PolicyComparator policySort = new PolicyComparator();
Collections.sort(policies, policySort);
..........
synchronized (sPolicies) {
//加載完簽名策略後存入靜態變量
sPolicies = policies;
.....
}
return true;
}
從上面的代碼可以看出,readInstallPolicy其實也是解析xml文件,以讀出相應的簽名策略。 我們看看”system/sepolicy/mac_permissions.xml”:
seinfo決定了Android中進程所在的domain,以及其數據文件在安全上下文中的Type,linux將根據此制定訪問策略。這些內容涉及到SEAndroid安全機制,自己其實也是一知半解,有機會再做分析。
根據mac_permissions.xml的定義,如果App是在Android源碼編譯環境下,其Android.mk中指定了LOCAL_CERTIFICATE : = platform的話,它的 seinfo就是platform。如果Android.mk中不進行對應的設置,setinfo為默認值default。對於第三方APK,其seinfo值通常為default。
mac_permissions.xml編譯進system/etc目錄時,@PLATFORM將被實際的簽名信息替換,以下是我從android6.0機器中導出的文件內容:
了解mac_permissions.xml的內容後,最後再看看解析xml使用的函數:
private static Policy readSignerOrThrow(XmlPullParser parser) throws IOException,
XmlPullParserException {
parser.require(XmlPullParser.START_TAG, null, "signer");
//策略構造器
Policy.PolicyBuilder pb = new Policy.PolicyBuilder();
// Check for a cert attached to the signer tag. We allow a signature
// to appear as an attribute as well as those attached to cert tags.
String cert = parser.getAttributeValue(null, "signature");
if (cert != null) {
pb.addSignature(cert);
}
while (parser.next() != XmlPullParser.END_TAG) {
.............
String tagName = parser.getName();
if ("seinfo".equals(tagName)) {
String seinfo = parser.getAttributeValue(null, "value");
pb.setGlobalSeinfoOrThrow(seinfo);
readSeinfo(parser);
} else if ("package".equals(tagName)) {
readPackageOrThrow(parser, pb);
} else if ("cert".equals(tagName)) {
String sig = parser.getAttributeValue(null, "signature");
pb.addSignature(sig);
readCert(parser);
} else {
skip(parser);
}
}
//構造出實際的policy
return pb.build();
}
容易看出,上面的函數就是根據標簽信息,構造出對應的Selinux Policy。
四、掃描Package 我們回到PKMS的構造函數,看下一段代碼:
........
//解析Settings構造函數中提及的文件:"packages.xml"、"packages-stopped.xml"等
//此處將通過解析XML文件,得到之前系統保存的Package相關的信息,暫時不深入分析函數
mRestoredSettings = mSettings.readLPw(sUserManager.getUsers(false));
..............
long startTime = SystemClock.uptimeMillis();
..............
// Set flag to monitor and not change apk file paths when
// scanning install directories.
//定義掃描參數
final int scanFlags = SCAN_NO_PATHS | SCAN_DEFER_DEX | SCAN_BOOTING | SCAN_INITIAL;
.........
/**
* Ensure all external libraries have had dexopt run on them.
*/
//這一部分代碼,應該是利用installd對所有platform.xml定義的鏈接庫文件進行dex優化
if (mSharedLibraries.size() > 0) {
// NOTE: For now, we're compiling these system "shared libraries"
// (and framework jars) into all available architectures. It's possible
// to compile them only when we come across an app that uses them (there's
// already logic for that in scanPackageLI) but that adds some complexity.
......................
}
//指向system/framework目錄
File frameworkDir = new File(Environment.getRootDirectory(), "framework");
//處理系統升級相關的問題
..............
// Collect vendor overlay packages.
// (Do this before scanning any apps.)
// For security and version matching reason, only consider
// overlay packages if they reside in VENDOR_OVERLAY_DIR.
File vendorOverlayDir = new File(VENDOR_OVERLAY_DIR);
//掃描目標目錄下的Package
scanDirTracedLI(vendorOverlayDir, mDefParseFlags
| PackageParser.PARSE_IS_SYSTEM
| PackageParser.PARSE_IS_SYSTEM_DIR
| PackageParser.PARSE_TRUSTED_OVERLAY, scanFlags | SCAN_TRUSTED_OVERLAY, 0);
//利用scanDirTracedLI掃描system/framework、system/priv-app、system/app、vendor/app等目錄,傳入的parseFlag不一樣
........
我們跟進一下scanDirTracedLI:
private void scanDirTracedLI(File dir, final int parseFlags, int scanFlags, long currentTime) {
Trace.traceBegin(TRACE_TAG_PACKAGE_MANAGER, "scanDir");
try {
//此處進行實際的掃描工作
scanDirLI(dir, parseFlags, scanFlags, currentTime);
} finally {
Trace.traceEnd(TRACE_TAG_PACKAGE_MANAGER);
}
}
private void scanDirLI(File dir, final int parseFlags, int scanFlags, long currentTime) {
final File[] files = dir.listFiles();
.......
for (File file : files) {
final boolean isPackage = (isApkFile(file) || file.isDirectory())
&& !PackageInstallerService.isStageName(file.getName());
if (!isPackage) {
// Ignore entries which are not packages
continue;
}
try {
//處理目錄下每一個package文件
scanPackageTracedLI(file, parseFlags | PackageParser.PARSE_MUST_BE_APK,
scanFlags, currentTime, null);
} catch (PackageManagerException e) {
.........
}
}
}
private PackageParser.Package scanPackageTracedLI(File scanFile, final int parseFlags,
int scanFlags, long currentTime, UserHandle user) throws PackageManagerException {
Trace.traceBegin(TRACE_TAG_PACKAGE_MANAGER, "scanPackage");
try {
return scanPackageLI(scanFile, parseFlags, scanFlags, currentTime, user);
} finally {
Trace.traceEnd(TRACE_TAG_PACKAGE_MANAGER);
}
}
我們看一下此時調用的scanPackageLI函數:
private PackageParser.Package scanPackageLI(File scanFile, int parseFlags, int scanFlags,
long currentTime, UserHandle user) throws PackageManagerException {
//創建出PackageParser對象
PackageParser pp = new PackageParser();
...........
final PackageParser.Package pkg;
try {
pkg = pp.parsePackage(scanFile, parseFlags);
} catch (PackageParserException e) {
..........
} finally {
..........
}
//調用另一個scanPackageLI
return scanPackageLI(pkg, scanFile, parseFlags, scanFlags, currentTime, user);
}
從上面的代碼,可以看出scanPackageLI先調用PackageParser對APK文件進行解析,完成從物理文件從對應數據結構的轉換。 我們先來看看對應的parsePackage函數。
1、 PackageParser的parsePackage函數
/**
* Parse the package at the given location. Automatically detects if the
* package is a monolithic style (single APK file) or cluster style
* (directory of APKs).
*/
public Package parsePackage(File packageFile, int flags) throws PackageParserException {
if (packageFile.isDirectory()) {
return parseClusterPackage(packageFile, flags);
} else {
return parseMonolithicPackage(packageFile, flags);
}
}
從上面的代碼可以看出,對於單一APK文件和多APK文件的package,分別調用了不同的函數進行處理。實際上,兩個函數中的關鍵部分是一致的,我們以第一個函數為例,繼續分析:
/**
* Parse all APKs contained in the given directory, treating them as a
* single package. This also performs sanity checking, such as requiring
* identical package name and version codes, a single base APK, and unique
* split names.
* /
private Package parseClusterPackage(File packageDir, int flags) throws PackageParserException {
//1、解析出簡化信息,例如名稱、路徑之類的
final PackageLite lite = parseClusterPackageLite(packageDir, 0);
.........
final AssetManager assets = new AssetManager();
try {
// Load the base and all splits into the AssetManager
// so that resources can be overriden when parsing the manifests.
//2、將APK的一些信息放入資源管理器中
loadApkIntoAssetManager(assets, lite.baseCodePath, flags);
if (!ArrayUtils.isEmpty(lite.splitCodePaths)) {
for (String path : lite.splitCodePaths) {
loadApkIntoAssetManager(assets, path, flags);
}
}
final File baseApk = new File(lite.baseCodePath);
//3、解析主要APK信息
final Package pkg = parseBaseApk(baseApk, assets, flags);
.........
if (!ArrayUtils.isEmpty(lite.splitNames)) {
final int num = lite.splitNames.length;
pkg.splitNames = lite.splitNames;
pkg.splitCodePaths = lite.splitCodePaths;
pkg.splitRevisionCodes = lite.splitRevisionCodes;
pkg.splitFlags = new int[num];
pkg.splitPrivateFlags = new int[num];
for (int i = 0; i < num; i++) {
//4、解析其它分離的APK信息
parseSplitApk(pkg, i, assets, flags);
}
}
pkg.setCodePath(packageDir.getAbsolutePath());
pkg.setUse32bitAbi(lite.use32bitAbi);
return pkg;
} finally {
IoUtils.closeQuietly(assets);
}
}
上面的代碼可以分為4個主要的步驟,我們現在來一一分析:
1.1 parseClusterPackageLite
private static PackageLite parseClusterPackageLite(File packageDir, int flags)
throws PackageParserException {
final File[] files = packageDir.listFiles();
................
String packageName = null;
int versionCode = 0;
final ArrayMap apks = new ArrayMap<>();
for (File file : files) {
if (isApkFile(file)) {
//執行實際的parse工作
final ApkLite lite = parseApkLite(file, flags);
// Assert that all package names and version codes are
// consistent with the first one we encounter.
if (packageName == null) {
packageName = lite.packageName;
versionCode = lite.versionCode;
} else {
//檢查名稱一致性
if (!packageName.equals(lite.packageName)) {
//throw exception
..............
}
//檢查版本號一致性
if (versionCode != lite.versionCode) {
//throw exception
..............
}
}
// Assert that each split is defined only once
if (apks.put(lite.splitName, lite) != null) {
//throw exception
..........
}
}
}
//baseApk的splitName為null,因此remove後被移出
final ApkLite baseApk = apks.remove(null);
..........
// Always apply deterministic ordering based on splitName
final int size = apks.size();
String[] splitNames = null;
String[] splitCodePaths = null;
int[] splitRevisionCodes = null;
//splitAPK信息排序後,存儲
if (size > 0) {
splitNames = new String[size];
splitCodePaths = new String[size];
splitRevisionCodes = new int[size];
splitNames = apks.keySet().toArray(splitNames);
Arrays.sort(splitNames, sSplitNameComparator);
for (int i = 0; i < size; i++) {
splitCodePaths[i] = apks.get(splitNames[i]).codePath;
splitRevisionCodes[i] = apks.get(splitNames[i]).revisionCode;
}
}
final String codePath = packageDir.getAbsolutePath();
//構造出PackageLite並返回
return new PackageLite(codePath, baseApk, splitNames, splitCodePaths,
splitRevisionCodes);
}
容易看出,上述代碼中進行實際解析操作的函數是parseApkLite:
public static ApkLite parseApkLite(File apkFile, int flags)
throws PackageParserException {
final String apkPath = apkFile.getAbsolutePath();
AssetManager assets = null;
XmlResourceParser parser = null;
try {
assets = new AssetManager();
assets.setConfiguration(0, 0, null, 0, 0, 0, 0, 0, 0, 0, 0, 0, 0, 0, 0, 0,
Build.VERSION.RESOURCES_SDK_INT);
//資源管理器中存儲路徑信息
int cookie = assets.addAssetPath(apkPath);
........
final DisplayMetrics metrics = new DisplayMetrics();
metrics.setToDefaults();
final Resources res = new Resources(assets, metrics, null);
//獲取一個XML資源解析文件,該對象解析的是APK中的AndroidManifest.xml文件
parser = assets.openXmlResourceParser(cookie, ANDROID_MANIFEST_FILENAME);
//獲取APK中的簽名信息
..........
//XmlResourceParser繼承自AttributeSet
final AttributeSet attrs = parser;
return parseApkLite(apkPath, res, parser, attrs, flags, signatures, certificates);
} catch (XmlPullParserException | IOException | RuntimeException e) {
.......
} finally {
IoUtils.closeQuietly(parser);
IoUtils.closeQuietly(assets);
}
}
private static ApkLite parseApkLite(String codePath, Resources res, XmlPullParser parser,
AttributeSet attrs, int flags, Signature[] signatures, Certificate[][] certificates)
throws IOException, XmlPullParserException, PackageParserException {
//得到packageName+splitName
final Pair packageSplit = parsePackageSplitNames(parser, attrs);
//以下變量設為默認值
int installLocation = PARSE_DEFAULT_INSTALL_LOCATION;
int versionCode = 0;
int revisionCode = 0;
boolean coreApp = false;
boolean multiArch = false;
boolean use32bitAbi = false;
boolean extractNativeLibs = true;
//利用XML資源解析器,從xml中取出上述變量對應的值(未定義則用默認值)
................
//利用上述變量構成ApkLite返回
return new ApkLite(codePath, packageSplit.first, packageSplit.second, versionCode,
revisionCode, installLocation, verifiers, signatures, certificates, coreApp,
multiArch, use32bitAbi, extractNativeLibs);
}
上面的代碼做了多次封裝,但本質是獲取AndroidManifest.xml對應的XML資源解析器,解析出其中部分屬性,然後形成ApkLite對象返回。
1.2 loadApkIntoAssetManager
private static int loadApkIntoAssetManager(AssetManager assets, String apkPath, int flags)
throws PackageParserException {
...........
// The AssetManager guarantees uniqueness for asset paths, so if this asset path
// already exists in the AssetManager, addAssetPath will only return the cookie
// assigned to it
//前一部分實際上已經調用過AssetManager添加apkPath
int cookie = assets.addAssetPath(apkPath);
...........
return cookie;
}
/**
* Add an additional set of assets to the asset manager. This can be
* either a directory or ZIP file. Not for use by applications. Returns
* the cookie of the added asset, or 0 on failure.
*/
public final int addAssetPath(String path) {
return addAssetPathInternal(path, false);
}
private final int addAssetPathInternal(String path, boolean appAsLib) {
synchronized (this) {
//依賴Native函數,完成實際的添加
int res = addAssetPathNative(path, appAsLib);
.........
return res;
}
}
上面的主要是APK對應的資源文件的路徑,加入到資源管理器中。最終還是依賴於Native層的函數完成實際的工作,在此處先不做進一步分析。
1.3 parseBaseApk
private Package parseBaseApk(Resources res, XmlResourceParser parser, int flags,
String[] outError) throws XmlPullParserException, IOException {
//創建Package對象,填充部分構造Package對象需要的信息
.........
return parseBaseApkCommon(pkg, null, res, parser, flags, outError);
}
/**
* This is the common parsing routing for handling parent and child
* packages in a base APK. The difference between parent and child
* parsing is that some tags are not supported by child packages as
* well as some manifest attributes are ignored. The implementation
* assumes the calling code has already handled the manifest tag if needed
* (this applies to the parent only).
* /
private Package parseBaseApkCommon(Package pkg, Set acceptedTags, Resources res,
XmlResourceParser parser, int flags, String[] outError) throws XmlPullParserException,
IOException {
...........
while ((type = parser.next()) != XmlPullParser.END_DOCUMENT
&& (type != XmlPullParser.END_TAG || parser.getDepth() > outerDepth)) {
...........
String tagName = parser.getName();
............
if (tagName.equals(TAG_APPLICATION)) {
........
//解析“application”標簽
f (!parseBaseApplication(pkg, res, parser, flags, outError)) {
return null;
}
} else if (tagName.equals(TAG_OVERLAY)) {
//填充overlay資源對應信息
...........
}.........
//解析一系列AndroidManifest.xml中定義的標簽
................
}
}
parseBaseApk主要就是構造Package對象,然後解析AndroidManifest.xml中的標簽,形成對應的數據結構。 由於AndroidManifest.xml可使用的標簽太多,不一一列舉。
1.4 parseSplitApk parseSplitApk的內容與parseBaseApk基本一致:
private void parseSplitApk(Package pkg, int splitIndex, AssetManager assets, int flags)
throws PackageParserException {
final String apkPath = pkg.splitCodePaths[splitIndex];
...........
//路徑進入到資源管理器中
final int cookie = loadApkIntoAssetManager(assets, apkPath, flags);
..........
try {
res = new Resources(assets, mMetrics, null);
assets.setConfiguration(0, 0, null, 0, 0, 0, 0, 0, 0, 0, 0, 0, 0, 0, 0, 0,
Build.VERSION.RESOURCES_SDK_INT);
//同樣構造出AndroidManifest.xml對應的資源解析器
parser = assets.openXmlResourceParser(cookie, ANDROID_MANIFEST_FILENAME);
//同樣是解析AndroidManifest.xml中的標簽信息,只是解析的標簽內容不同
pkg = parseSplitApk(pkg, res, parser, flags, splitIndex, outError);
.........
} .......
.......
}
以上就是parseClusterPackage的主要內容,實際上就是解析出Package對應的數據結構。 代碼看起來相當繁瑣,但實際思想確實很簡單的,無非就是解析AndroidManifest.xml對應的標簽項,然後形成對應的數據結構插入到Package中。
前面提到過parseClusterPackage是用於解析存在多個APK文件的Package,parseMonolithicPackage用於解析單個APK文件的Package。 實際上parseMonolithicPackage就是靠parseBaseApk函數完成解析工作的,是parseClusterPackage函數對應工作的一個子集。
圖片鏈接
掃描Package的第一部分工作,難度不大,但極其的繁瑣,跟著流程走一邊真是想死的心都有了。不過正如Torvalds大神所說的,”RTFSC, read the fucking source code”,耐著性子多看看,是提高的基礎條件。
上圖畫出了PackageParser解析Apk文件,得到的主要的數據結構,實際的內容遠多於這些,我們僅保留了四大組件和權限相關的內容。 上面這些類,全部是定義於PackageParser中的內部類,這些內部類主要的作用就是保存AndroidManifest.xml解析出的對應信息。 以PackageParser.Activity為例,注意到該類持有ActivityInfo類,繼承自Component< ActivityIntentInfo>。其中,ActivityInfo用於保存Activity的信息;Component類是一個模板,對應元素類型是ActivityIntentInfo,頂層基類為IntentFilter。四大組件中的其它成員,也有類似的繼承結構。 這種設計的原因是:Package除了保存信息外,還需要支持Intent匹配查詢。例如,當收到某個Intent後,由於ActivityIntentInfo繼承自IntentFilter,因此它能判斷自己是否滿足Intent的要求。如果滿足,則返回對應的ActivityInfo。
最後,我們結合上圖回憶一下整個掃描過程: * PackageParser首先解析出了ApkLite,得到每個Apk文件的簡化信息(對於具有多個Apk文件的Package來說,將得到多個ApkLite); * 利用所有的ApkLite及XML中的其它信息,解析出PackageLite; * 利用PackageLite中的信息及XML中的其它信息,解析出Package信息;Package中就基本上涵蓋了AndroidManifest.xml中涉及的所有信息。 注意在上述的解析過程中,PackageParser利用AssetManager存儲了Package中資源文件的地址。
2、另一個scanPackageLI函數 通過上述的掃描過程,我們得到了當前Apk文件對應的Package信息。但這部分信息是存儲在PackageParser中的,必須將這部分信息上交到PKMS中。畢竟最終的目的是:讓PKMS能得到所有目錄下Package的信息。
private PackageParser.Package scanPackageLI(PackageParser.Package pkg, File scanFile,
final int policyFlags, int scanFlags, long currentTime, UserHandle user)
throws PackageManagerException {
// If the package has children and this is the first dive in the function
// we recursively scan the package with the SCAN_CHECK_ONLY flag set to see
// whether all packages (parent and children) would be successfully scanned
// before the actual scan since scanning mutates internal state and we want
// to atomically install the package and its children
//有childPackage時,第一次只執行檢查的工作
if ((scanFlags & SCAN_CHECK_ONLY) == 0) {
//當解析一個Package的AndroidManifest.xml時,如果該XML文件中使用了"package"的tag
//那麼該tag對應的package是當前XML文件對應package的childPackage
if (pkg.childPackages != null && pkg.childPackages.size() > 0) {
scanFlags |= SCAN_CHECK_ONLY;
}
} else {
//第二次進入,才開始實際的解析
scanFlags &= ~SCAN_CHECK_ONLY;
}
final PackageParser.Package scannedPkg;
try {
// Scan the parent
//scanFlags將決定這一次是否僅執行檢查工作
scannedPkg = scanPackageLI(pkg, policyFlags, scanFlags, currentTime, user);
final int childCount = (pkg.childPackages != null) ? pkg.childPackages.size() : 0;
for (int i = 0; i < childCount; i++) {
PackageParser.Package childPkg = pkg.childPackages.get(i);
scanPackageLI(childPkg, policyFlags,
scanFlags, currentTime, user);
}
} finally {
.........
}
if ((scanFlags & SCAN_CHECK_ONLY) != 0) {
//第一次檢查完畢後,再次調用函數
return scanPackageTracedLI(pkg, policyFlags, scanFlags, currentTime, user);
}
return scannedPkg;
}
private PackageParser.Package scanPackageLI(PackageParser.Package pkg, final int policyFlags,
int scanFlags, long currentTime, UserHandle user) throws PackageManagerException {
boolean success = false;
try {
//實際的解析函數,長達1000行......我覺得要是我來寫的話,應該無法通過代碼審查
final PackageParser.Package res = scanPackageDirtyLI(pkg, policyFlags, scanFlags,
currentTime, user);
success = true;
return res;
} finally {
...........
}
}
我們跟進一下scanPackageDirtyLI函數:
2.1 特殊處理”Android” package
private PackageParser.Package scanPackageDirtyLI(PackageParser.Package pkg,
final int policyFlags, final int scanFlags, long currentTime, UserHandle user)
throws PackageManagerException {
final File scanFile = new File(pkg.codePath);
..........
//根據policyFlags設置package及其中applicationInfo等成員的信息
..........
//mCustomResolverComponentName是從系統資源中讀出的,可以配置
if (mCustomResolverComponentName != null &&
mCustomResolverComponentName.getPackageName().equals(pkg.packageName)) {
//這裡的用途和下面判斷packageName是否為"android有關"
//Replacing default ResolverActivity
setUpCustomResolverActivity(pkg);
}
if (pkg.packageName.equals("android")) {
synchronized (mPackages) {
........
if ((scanFlags & SCAN_CHECK_ONLY) == 0) {
// Set up information for our fall-back user intent resolution activity.
mPlatformPackage = pkg;
pkg.mVersionCode = mSdkVersion;
mAndroidApplication = pkg.applicationInfo;
//上面的setUpCustomResolverActivity被調用時,mResolverReplaced就為true
if (!mResolverReplaced) {
mResolveActivity.applicationInfo = mAndroidApplication;
mResolveActivity.name = ResolverActivity.class.getName();
mResolveActivity.packageName = mAndroidApplication.packageName;
mResolveActivity.processName = "system:ui";
mResolveActivity.launchMode = ActivityInfo.LAUNCH_MULTIPLE;
mResolveActivity.documentLaunchMode = ActivityInfo.DOCUMENT_LAUNCH_NEVER;
mResolveActivity.flags = ActivityInfo.FLAG_EXCLUDE_FROM_RECENTS;
mResolveActivity.theme = R.style.Theme_Material_Dialog_Alert;
mResolveActivity.exported = true;
mResolveActivity.enabled = true;
mResolveActivity.resizeMode = ActivityInfo.RESIZE_MODE_RESIZEABLE;
mResolveActivity.configChanges = ActivityInfo.CONFIG_SCREEN_SIZE
| ActivityInfo.CONFIG_SMALLEST_SCREEN_SIZE
| ActivityInfo.CONFIG_SCREEN_LAYOUT
| ActivityInfo.CONFIG_ORIENTATION
| ActivityInfo.CONFIG_KEYBOARD
| ActivityInfo.CONFIG_KEYBOARD_HIDDEN;
mResolveInfo.activityInfo = mResolveActivity;
mResolveInfo.priority = 0;
mResolveInfo.preferredOrder = 0;
mResolveInfo.match = 0;
mResolveComponentName = new ComponentName(
mAndroidApplication.packageName, mResolveActivity.name);
}
}
}
.............
}
在這一部分代碼中,scanPackageDirtyLI函數單獨處理了名為”android”的Package。 和該Pacakge對應的APK是framework-res.apk,定義於frameworks/base/core/res中,對應的AndroidManifest.xml為:
..................
實際上,framework-res.apk還包含了以下常用的Activity: * ChooserActivity:當多個Activity符合某個Intent的時候,系統會彈出此Activity,由用戶選擇合適的應用來處理。 *ShutdownActivity:關機前彈出的系統對話框。
現在很多做ROM的廠商,應該就會修改這些Activity,以滿足自己的Feature。
該Package和系統息息相關,因此得到了PKMS的特變青睐,主要提現在以下幾點: * PKMS中的mPlatformPackage成員用於保存該Package信息。 * mAndroidApplication用於保存此Package中的ApplicationInfo。 * mResolveActivity指向用於表示ChooserActivity信息的ActivityInfo。 * mResolveInfo為ResolveInfo類型,它用於存儲系統解析Intent(經IntentFilter過濾)後得到得到的結果信息,例如滿足某個Intent的Activity的信息。
在從PKMS中查詢滿足某個Intent的Activity時,返回的就是ResolveInfo,再根據ResolveInfo的信息得到具體的Activity。 可能是因為ChooserActivity使用的地方較多,因此PKMS在此處保存這些信息,以提高運行過程中的效率。
在PKMS的構造函數中,有以下代碼:
..............
String customResolverActivity = Resources.getSystem().getString(
R.string.config_customResolverActivity);
if (TextUtils.isEmpty(customResolverActivity)) {
ustomResolverActivity = null;
} else {
mCustomResolverComponentName = ComponentName.unflattenFromString(
customResolverActivity);
}
...........
因此可以通過改變配置信息,使得setUpCustomResolverActivity被調用,從而替換默認的ResolverActivity。
2.2 正常處理流程 我們回到scanPackageDirtyLI函數:
.........
synchronized (mPackages) {
//mPackages用於保存系統內所有Package,以pacakgeName為key
if (mPackages.containsKey(pkg.packageName)
|| mSharedLibraries.containsKey(pkg.packageName)) {
throw new PackageManagerException(INSTALL_FAILED_DUPLICATE_PACKAGE,
"Application package " + pkg.packageName
+ " already installed. Skipping duplicate.");
}
// If we're only installing presumed-existing packages, require that the
// scanned APK is both already known and at the path previously established
// for it. Previously unknown packages we pick up normally, but if we have an
// a priori expectation about this package's install presence, enforce it.
// With a singular exception for new system packages. When an OTA contains
// a new system package, we allow the codepath to change from a system location
// to the user-installed location. If we don't allow this change, any newer,
// user-installed version of the application will be ignored.
//這一段注釋和代碼都不是很懂........
............
}
// Initialize package source and resource directories
File destCodeFile = new File(pkg.applicationInfo.getCodePath());
File destResourceFile = new File(pkg.applicationInfo.getResourcePath());
//代表該Package的SharedUserSettings對象
SharedUserSetting suid = null;
//代表該Pacakge的PacakgeSettings對象
PackageSetting pkgSetting = null;
..........
synchronized (mPackages) {
if (pkg.mSharedUserId != null) {
//創建Package對應的ShareduserSetting,然後加入到PKMS中Settings對象維護的數據結構中
suid = mSettings.getSharedUserLPw(pkg.mSharedUserId, 0, 0, true);
if (suid == null) {
//創建失敗,拋出異常
.........
}
}
//創建出Package對應的PackageSettings,必要時還要處理Package新舊信息的轉換
.............
if ((policyFlags&PackageParser.PARSE_IS_SYSTEM_DIR) == 0) {
// Check all shared libraries and map to their actual file path.
// We only do this here for apps not on a system dir, because those
// are the only ones that can fail an install due to this. We
// will take care of the system apps by updating all of their
// library paths after the scan is done.
//如果Package申明需要library或option-library, PKMS要確保這些library已經被加載到mSharedLibraries中
updateSharedLibrariesLPw(pkg, null);
}
//根據policy文件,找到Pacakge對應的seinfo,然後存入Pacakge的applicationInfo中
if (mFoundPolicyFile) {
SELinuxMMAC.assignSeinfoValue(pkg);
}
//處理Package的簽名信息,還包括更新和驗證
............
// Verify that this new package doesn't have any content providers
// that conflict with existing packages. Only do this if the
// package isn't already installed, since we don't want to break
// things that are installed.
if ((scanFlags & SCAN_NEW_INSTALL) != 0) {
//如果是新安裝的Pacakge,需要檢查其中的Provider是否與之前安裝的Package沖突
...........
}
//還是處理權限相關的,不太懂mAdoptPermissions
if ((scanFlags & SCAN_CHECK_ONLY) == 0 && pkg.mAdoptPermissions != null) {
// This package wants to adopt ownership of permissions from
// another package.
.................
}
}
.........
//設置運行該Pacakge的進程的進程名,一般為PackageName
pkg.applicationInfo.processName = fixProcessName(
pkg.applicationInfo.packageName,
pkg.applicationInfo.processName,
pkg.applicationInfo.uid);
if (pkg != mPlatformPackage) {
// Get all of our default paths setup
//看代碼,此處只是為Pacakge賦予了安裝路徑
pkg.applicationInfo.initForUser(UserHandle.USER_SYSTEM);
}
//處理Native庫和CPU ABI
................
//處理系統APK更新時,鏈接庫的改變
synchronized (mPackages) {
..............
// New library entries can only be added through the
// system image. This is important to get rid of a lot
// of nasty edge cases: for example if we allowed a non-
// system update of the app to add a library, then uninstalling
// the update would make the library go away, and assumptions
// we made such as through app install filtering would now
// have allowed apps on the device which aren't compatible
// with it. Better to just have the restriction here, be
// conservative, and create many fewer cases that can negatively
// impact the user experience.
..................
}
...........
//將Package中的信息加入到PKMS的Settings對象中
//在此之前,四大組件的信息都是屬於Package的私有財產,現在同一注冊到PKMS中
//於是PKMS就可以對外提供統一的組件信息了
synchronized (mPackages) {
// Add the new setting to mSettings
mSettings.insertPackageSettingLPw(pkgSetting, pkg);
// Add the new setting to mPackages
mPackages.put(pkg.applicationInfo.packageName, pkg);
..............
// Add the package's KeySets to the global KeySetManagerService
ksms.addScannedPackageLPw(pkg);
//處理Provider信息
int N = pkg.providers.size();
.........
for (i=0; i<n; packageparser.provider="" p="pkg.providers.get(i);" ........="" ..............="" n="pkg.services.size();" .........="" for="" i="0;" receiver="" .......="" activity="" permissiongroup="" .....="" ......="" return="" pre="">

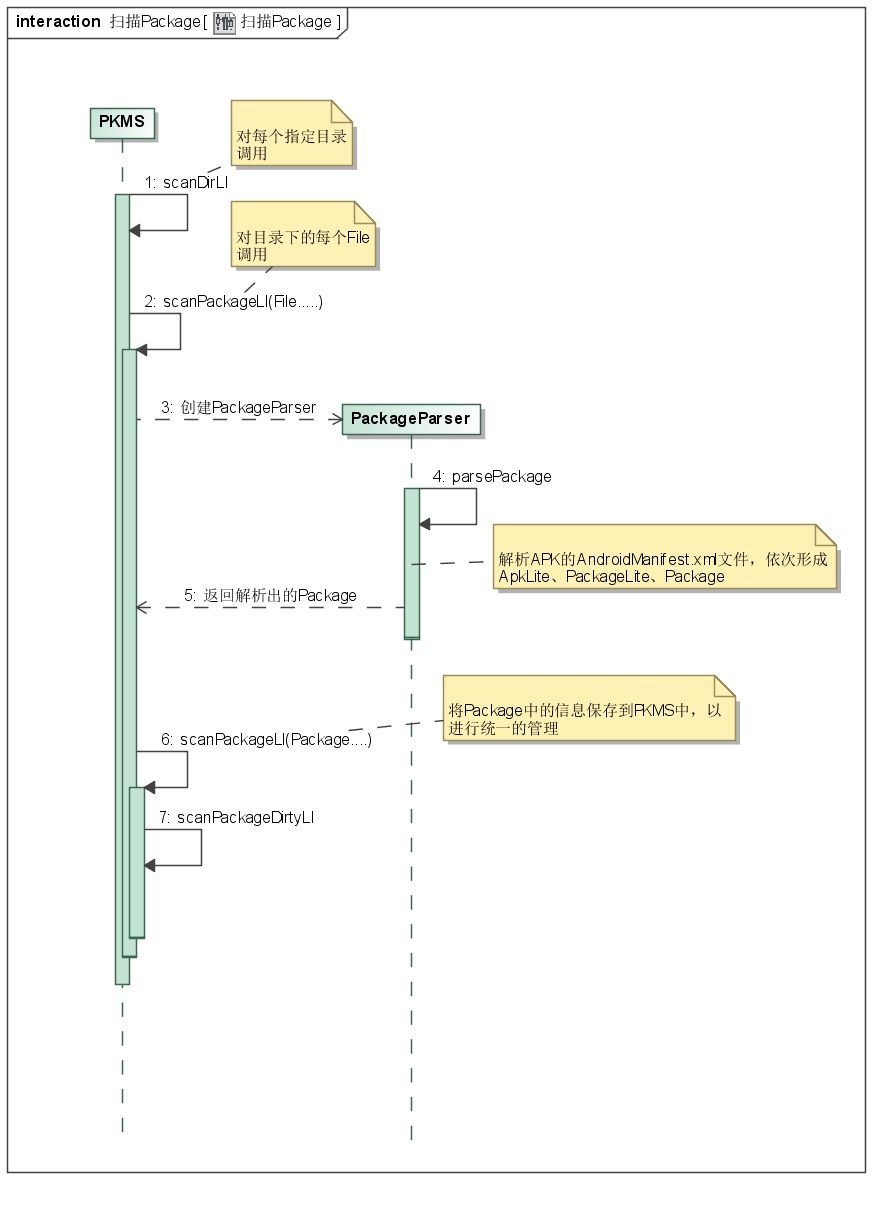
PKMS掃描Pacakge的過程終於整理完畢,其實整個邏輯可以整理成上圖。 我們從代碼也可以看出,整個過程從大的邏輯上來看,其實並不復雜。但其中很多地方,例如每個標簽的含義、對某些字段的處理細節,還是需要進一步分析才談的上深入理解。此處,我們就像PKMS中提到的SCAN_CHECK_ONLY一樣,先做一個大致的了解。需要實際問題時,再作詳細分析。
五、最後的工作 我們再次回到PKMS的構造函數:
..............
// Prune any system packages that no longer exist.
//以下代碼會清除一些Pacakge,例如不能使用的或不完整的,同時清除PKMS中保留的對應信息
...............
if (!mOnlyCore) {
..........
//掃描第三方APK的Pacakge
scanDirTracedLI(mAppInstallDir, 0, scanFlags | SCAN_REQUIRE_KNOWN, 0);
scanDirTracedLI(mDrmAppPrivateInstallDir, mDefParseFlags
| PackageParser.PARSE_FORWARD_LOCK,
scanFlags | SCAN_REQUIRE_KNOWN, 0);
scanDirLI(mEphemeralInstallDir, mDefParseFlags
| PackageParser.PARSE_IS_EPHEMERAL,
scanFlags | SCAN_REQUIRE_KNOWN, 0);
.............
}
// Resolve protected action filters. Only the setup wizard is allowed to
// have a high priority filter for these actions.
//為開機向導的action filter保留高優先級,不知原因
mSetupWizardPackage = getSetupWizardPackageName();
if (mProtectedFilters.size() > 0) {
...........
for (ActivityIntentInfo filter : mProtectedFilters) {
if (filter.activity.info.packageName.equals(mSetupWizardPackage)) {
.........
continue;
}
......
filter.setPriority(0);
}
}
mDeferProtectedFilters = false;
mProtectedFilters.clear();
// Now that we know all of the shared libraries, update all clients to have
// the correct library paths.
updateAllSharedLibrariesLPw();
//最後做一些其它的更新操作,例如Pacakge使用時間、權限
//做一些其它檢查
...........
// can downgrade to reader
//將信息寫到package.xml、package.lsit及pacakge-stopped.xml文件中
mSettings.writeLPr();
// Perform dexopt on all apps that mark themselves as coreApps. We do this pretty
// early on (before the package manager declares itself as early) because other
// components in the system server might ask for package contexts for these apps.
//
if ((isFirstBoot() || isUpgrade() || VMRuntime.didPruneDalvikCache()) && !onlyCore) {
..........
//對所有coreApp進行dexopt優化
int[] stats = performDexOpt(coreApps, false,
getCompilerFilterForReason(REASON_CORE_APP));
..........
}
//最後完成PKMS中一些變量的賦值、內存清理等工作
...............最後一部分比較重要的其實還是解析非系統Apk的AndroidManifest.xml,形成對應的Package信息加入到PKMS中。 其它部分比較細節,此處不做詳述。
六、總結 從邏輯的角度來看,PKMS構造函數主要功能比較清晰,但隱藏了許多細節。我們關注的是它大體的流程,及形成的數據結構。
Android開發的重要方面之Makefile分析
Android開發的重要方面之Makefile分析 隨著移動互聯網的發展,移動開發也越來越吃香了,目前最火的莫過於android,android是什麼就不用說了,andr
Android插件化開發之OpenAtlas中四大組件與Application功能的驗證
使用OpenAtlas進行插件化開發,插件的開發幾乎可以按照正常程序的開發流程進行,無需添加額外的東西。為了驗證四大組件是否能夠正常工作,這裡編寫一個插件,驗證其功能。除
Android API Guides---Location Strategies
Location Strategies注:本指南中描述的策略適用於平台定位API中android.location。該谷歌位置服務API,谷歌Play的一部分服務,提供了
android組件式開發(1)——可復用的彈出式菜單
組件式開發,融入android**引言**在app中經常能看到底部彈出式菜單的應用,比如手機qq和微信中頭像的選擇。這一組件非常常用。所以,將這一組件進行封裝後,就可以