編輯:關於Android編程
1. 開發環境
Mac OS X , Android Studio 2.1.2


2. 創建新工程
創建SerialPortDemo工程, Minimum SDK 選擇 API 19: Android 4.4。

3. 工程環境
ndk 路徑使用默認的, gradle version 2.10



4. 切換工程顯示方式

5.修改build.gradle
注意是與app目錄同級的build.gradle
修改classpath 對應的版本,請參考:https://sites.google.com/a/android.com/tools/tech-docs/new-build-system/gradle-experimental
gradle version 2.10 目前對應 "com.android.tools.build:gradle-experimental:0.7.0-alpha1"

06.修改app的build.gradle
注意:是app目錄下的build.gradle
新的gradle 參考:https://sites.google.com/a/android.com/tools/tech-docs/new-build-system/gradle-experimental
請注意紅框內的,否則會出現以下一些錯誤:
Error:Cause: org.gradle.api.internal.ExtensibleDynamicObject
Error:No signature of method: org.gradle.model.ModelMap.getDefaultProguardFile() is applicable for argument types: (java.lang.String) values: [proguard-android.txt]

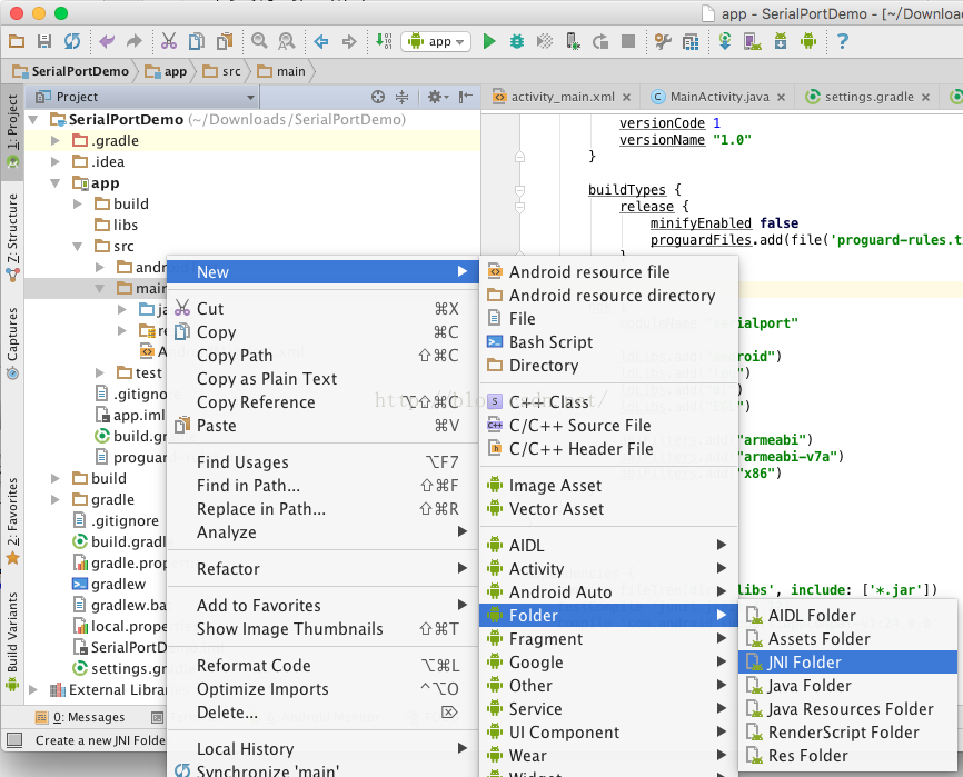
07.創建jni目錄

SerialPort.h
#include#ifndef _Included_com_imlaidian_serialportdemo_serialapi_SerialPort #define _Included_com_imlaidian_serialportdemo_serialapi_SerialPort #ifdef __cplusplus extern "C" { #endif // 命名格式: java_包名_類目錄_類名_接口 JNIEXPORT jobject JNICALL Java_com_imlaidian_serialportdemo_serialapi_SerialPort_open (JNIEnv *, jclass, jstring, jint, jint); JNIEXPORT void JNICALL Java_com_imlaidian_serialportdemo_serialapi_SerialPort_close (JNIEnv *, jobject); #ifdef __cplusplus } #endif #endif
/* * Copyright 2009-2011 Cedric Priscal * * Licensed under the Apache License, Version 2.0 (the "License"); * you may not use this file except in compliance with the License. * You may obtain a copy of the License at * * http://www.apache.org/licenses/LICENSE-2.0 * * Unless required by applicable law or agreed to in writing, software * distributed under the License is distributed on an "AS IS" BASIS, * WITHOUT WARRANTIES OR CONDITIONS OF ANY KIND, either express or implied. * See the License for the specific language governing permissions and * limitations under the License. */ #include#include #include #include #include #include #include "termios.h" #include "SerialPort.h" #include "android/log.h" static const char *TAG="serial_port"; #define LOGI(fmt, args...) __android_log_print(ANDROID_LOG_INFO, TAG, fmt, ##args) #define LOGD(fmt, args...) __android_log_print(ANDROID_LOG_DEBUG, TAG, fmt, ##args) #define LOGE(fmt, args...) __android_log_print(ANDROID_LOG_ERROR, TAG, fmt, ##args) static speed_t getBaudrate(jint baudrate) { switch(baudrate) { case 0: return B0; case 50: return B50; case 75: return B75; case 110: return B110; case 134: return B134; case 150: return B150; case 200: return B200; case 300: return B300; case 600: return B600; case 1200: return B1200; case 1800: return B1800; case 2400: return B2400; case 4800: return B4800; case 9600: return B9600; case 19200: return B19200; case 38400: return B38400; case 57600: return B57600; case 115200: return B115200; case 230400: return B230400; case 460800: return B460800; case 500000: return B500000; case 576000: return B576000; case 921600: return B921600; case 1000000: return B1000000; case 1152000: return B1152000; case 1500000: return B1500000; case 2000000: return B2000000; case 2500000: return B2500000; case 3000000: return B3000000; case 3500000: return B3500000; case 4000000: return B4000000; default: return -1; } } /* * Class: android_serialport_SerialPort * Method: open * Signature: (Ljava/lang/String;II)Ljava/io/FileDescriptor; */ JNIEXPORT jobject JNICALL Java_com_imlaidian_serialdemo_SerialPort_SerialPort_open (JNIEnv *env, jclass thiz, jstring path, jint baudrate, jint flags) { int fd; speed_t speed; jobject mFileDescriptor; /* Check arguments */ { speed = getBaudrate(baudrate); if (speed == -1) { /* TODO: throw an exception */ LOGE("Invalid baudrate"); return NULL; } } /* Opening device */ { jboolean iscopy; const char *path_utf = (*env)->GetStringUTFChars(env, path, &iscopy); LOGD("Opening serial port %s with flags 0x%x", path_utf, O_RDWR | flags); fd = open(path_utf, O_RDWR | flags); LOGD("open() fd = %d", fd); (*env)->ReleaseStringUTFChars(env, path, path_utf); if (fd == -1) { /* Throw an exception */ LOGE("Cannot open port"); /* TODO: throw an exception */ return NULL; } } /* Configure device */ { struct termios cfg; LOGD("Configuring serial port"); if (tcgetattr(fd, &cfg)) { LOGE("tcgetattr() failed"); close(fd); /* TODO: throw an exception */ return NULL; } cfmakeraw(&cfg); cfsetispeed(&cfg, speed); cfsetospeed(&cfg, speed); if (tcsetattr(fd, TCSANOW, &cfg)) { LOGE("tcsetattr() failed"); close(fd); /* TODO: throw an exception */ return NULL; } } /* Create a corresponding file descriptor */ { jclass cFileDescriptor = (*env)->FindClass(env, "java/io/FileDescriptor"); jmethodID iFileDescriptor = (*env)->GetMethodID(env, cFileDescriptor, " ", "()V"); jfieldID descriptorID = (*env)->GetFieldID(env, cFileDescriptor, "descriptor", "I"); mFileDescriptor = (*env)->NewObject(env, cFileDescriptor, iFileDescriptor); (*env)->SetIntField(env, mFileDescriptor, descriptorID, (jint)fd); } return mFileDescriptor; } /* * Class: cedric_serial_SerialPort * Method: close * Signature: ()V */ JNIEXPORT void JNICALL Java_com_imlaidian_serialdemo_SerialPort_SerialPort_close (JNIEnv *env, jobject thiz) { jclass SerialPortClass = (*env)->GetObjectClass(env, thiz); jclass FileDescriptorClass = (*env)->FindClass(env, "java/io/FileDescriptor"); jfieldID mFdID = (*env)->GetFieldID(env, SerialPortClass, "mFd", "Ljava/io/FileDescriptor;"); jfieldID descriptorID = (*env)->GetFieldID(env, FileDescriptorClass, "descriptor", "I"); jobject mFd = (*env)->GetObjectField(env, thiz, mFdID); jint descriptor = (*env)->GetIntField(env, mFd, descriptorID); LOGD("close(fd = %d)", descriptor); close(descriptor); }
由於api 19 之後的 termios.h 裡面的函數有調整,因此調試過程中,出現
java.lang.UnsatisfiedLinkError: dlopen failed: cannot locate symbol "tcgetattr" referenced by "libserialport.so"...
解決方法:
將api 19 的 termios.h 拷貝到 jni 目錄下
termios.h
/* * Copyright (C) 2008 The Android Open Source Project * All rights reserved. * * Redistribution and use in source and binary forms, with or without * modification, are permitted provided that the following conditions * are met: * * Redistributions of source code must retain the above copyright * notice, this list of conditions and the following disclaimer. * * Redistributions in binary form must reproduce the above copyright * notice, this list of conditions and the following disclaimer in * the documentation and/or other materials provided with the * distribution. * * THIS SOFTWARE IS PROVIDED BY THE COPYRIGHT HOLDERS AND CONTRIBUTORS * "AS IS" AND ANY EXPRESS OR IMPLIED WARRANTIES, INCLUDING, BUT NOT * LIMITED TO, THE IMPLIED WARRANTIES OF MERCHANTABILITY AND FITNESS * FOR A PARTICULAR PURPOSE ARE DISCLAIMED. IN NO EVENT SHALL THE * COPYRIGHT OWNER OR CONTRIBUTORS BE LIABLE FOR ANY DIRECT, INDIRECT, * INCIDENTAL, SPECIAL, EXEMPLARY, OR CONSEQUENTIAL DAMAGES (INCLUDING, * BUT NOT LIMITED TO, PROCUREMENT OF SUBSTITUTE GOODS OR SERVICES; LOSS * OF USE, DATA, OR PROFITS; OR BUSINESS INTERRUPTION) HOWEVER CAUSED * AND ON ANY THEORY OF LIABILITY, WHETHER IN CONTRACT, STRICT LIABILITY, * OR TORT (INCLUDING NEGLIGENCE OR OTHERWISE) ARISING IN ANY WAY OUT * OF THE USE OF THIS SOFTWARE, EVEN IF ADVISED OF THE POSSIBILITY OF * SUCH DAMAGE. */ #ifndef _TERMIOS_H_ #define _TERMIOS_H_ #include#include #include #include #include __BEGIN_DECLS /* Redefine these to match their ioctl number */ #undef TCSANOW #define TCSANOW TCSETS #undef TCSADRAIN #define TCSADRAIN TCSETSW #undef TCSAFLUSH #define TCSAFLUSH TCSETSF static __inline__ int tcgetattr(int fd, struct termios *s) { return ioctl(fd, TCGETS, s); } static __inline__ int tcsetattr(int fd, int __opt, const struct termios *s) { return ioctl(fd, __opt, (void *)s); } static __inline__ int tcflow(int fd, int action) { return ioctl(fd, TCXONC, (void *)(intptr_t)action); } static __inline__ int tcflush(int fd, int __queue) { return ioctl(fd, TCFLSH, (void *)(intptr_t)__queue); } static __inline__ pid_t tcgetsid(int fd) { pid_t _pid; return ioctl(fd, TIOCGSID, &_pid) ? (pid_t)-1 : _pid; } static __inline__ int tcsendbreak(int fd, int __duration) { return ioctl(fd, TCSBRKP, (void *)(uintptr_t)__duration); } static __inline__ speed_t cfgetospeed(const struct termios *s) { return (speed_t)(s->c_cflag & CBAUD); } static __inline__ int cfsetospeed(struct termios *s, speed_t speed) { s->c_cflag = (s->c_cflag & ~CBAUD) | (speed & CBAUD); return 0; } static __inline__ speed_t cfgetispeed(const struct termios *s) { return (speed_t)(s->c_cflag & CBAUD); } static __inline__ int cfsetispeed(struct termios *s, speed_t speed) { s->c_cflag = (s->c_cflag & ~CBAUD) | (speed & CBAUD); return 0; } static __inline__ void cfmakeraw(struct termios *s) { s->c_iflag &= ~(IGNBRK|BRKINT|PARMRK|ISTRIP|INLCR|IGNCR|ICRNL|IXON); s->c_oflag &= ~OPOST; s->c_lflag &= ~(ECHO|ECHONL|ICANON|ISIG|IEXTEN); s->c_cflag &= ~(CSIZE|PARENB); s->c_cflag |= CS8; } __END_DECLS #endif /* _TERMIOS_H_ */
http://jp1017.github.io/2016/06/30/jni-開發錯誤之-java-lang-UnsatisfiedLinkError-dlopen-failed-cannot-locate-symbol-tcgetattr-referenced-by-libserial-port-so/
http://www.eoeandroid.com/thread-914514-1-1.html
08.創建串口native接口類
SerialPort.java
/*
* Copyright 2009 Cedric Priscal
*
* Licensed under the Apache License, Version 2.0 (the "License");
* you may not use this file except in compliance with the License.
* You may obtain a copy of the License at
*
* http://www.apache.org/licenses/LICENSE-2.0
*
* Unless required by applicable law or agreed to in writing, software
* distributed under the License is distributed on an "AS IS" BASIS,
* WITHOUT WARRANTIES OR CONDITIONS OF ANY KIND, either express or implied.
* See the License for the specific language governing permissions and
* limitations under the License.
*/
package com.imlaidian.serialportdemo.serialapi;
import java.io.File;
import java.io.FileDescriptor;
import java.io.FileInputStream;
import java.io.FileOutputStream;
import java.io.IOException;
import java.io.InputStream;
import java.io.OutputStream;
import android.util.Log;
public class SerialPort {
private static final String TAG = "SerialPort";
/*
* Do not remove or rename the field mFd: it is used by native method close();
*/
private FileDescriptor mFd;
private FileInputStream mFileInputStream;
private FileOutputStream mFileOutputStream;
public SerialPort(File device, int baudrate, int flags) throws SecurityException, IOException {
/* Check access permission */
if (!device.canRead() || !device.canWrite()) {
try {
/* Missing read/write permission, trying to chmod the file */
Process su;
su = Runtime.getRuntime().exec("/system/bin/su");
String cmd = "chmod 666 " + device.getAbsolutePath() + "\n"
+ "exit\n";
su.getOutputStream().write(cmd.getBytes());
if ((su.waitFor() != 0) || !device.canRead()
|| !device.canWrite()) {
throw new SecurityException();
}
} catch (Exception e) {
e.printStackTrace();
throw new SecurityException();
}
}
mFd = open(device.getAbsolutePath(), baudrate, 8, 1,'n');
if (mFd == null) {
Log.e(TAG, "native open returns null");
throw new IOException();
}
mFileInputStream = new FileInputStream(mFd);
mFileOutputStream = new FileOutputStream(mFd);
}
// Getters and setters
public InputStream getInputStream() {
return mFileInputStream;
}
public OutputStream getOutputStream() {
return mFileOutputStream;
}
// JNI
private native static FileDescriptor open(String path, int baudrate, int databits,int stopbits,char parity);
public native void close();
static {
System.loadLibrary("serialport"); // 調用jni生成的庫
}
}
SerialPortFinder.java
/*
* Copyright 2009 Cedric Priscal
*
* Licensed under the Apache License, Version 2.0 (the "License");
* you may not use this file except in compliance with the License.
* You may obtain a copy of the License at
*
* http://www.apache.org/licenses/LICENSE-2.0
*
* Unless required by applicable law or agreed to in writing, software
* distributed under the License is distributed on an "AS IS" BASIS,
* WITHOUT WARRANTIES OR CONDITIONS OF ANY KIND, either express or implied.
* See the License for the specific language governing permissions and
* limitations under the License.
*/
package com.imlaidian.serialportdemo.serialapi;
import java.io.File;
import java.io.FileReader;
import java.io.IOException;
import java.io.LineNumberReader;
import java.util.Iterator;
import java.util.Vector;
import android.util.Log;
public class SerialPortFinder {
public class Driver {
public Driver(String name, String root) {
mDriverName = name;
mDeviceRoot = root;
}
private String mDriverName;
private String mDeviceRoot;
Vector mDevices = null;
public Vector getDevices() {
if (mDevices == null) {
mDevices = new Vector();
File dev = new File("/dev");
File[] files = dev.listFiles();
int i;
for (i=0; i mDrivers = null;
Vector getDrivers() throws IOException {
if (mDrivers == null) {
mDrivers = new Vector();
LineNumberReader r = new LineNumberReader(new FileReader("/proc/tty/drivers"));
String l;
while((l = r.readLine()) != null) {
// Issue 3:
// Since driver name may contain spaces, we do not extract driver name with split()
String drivername = l.substring(0, 0x15).trim();
String[] w = l.split(" +");
if ((w.length >= 5) && (w[w.length-1].equals("serial"))) {
Log.d(TAG, "Found new driver " + drivername + " on " + w[w.length-4]);
mDrivers.add(new Driver(drivername, w[w.length-4]));
}
}
r.close();
}
return mDrivers;
}
public String[] getAllDevices() {
Vector devices = new Vector();
// Parse each driver
Iterator itdriv;
try {
itdriv = getDrivers().iterator();
while(itdriv.hasNext()) {
Driver driver = itdriv.next();
Iterator itdev = driver.getDevices().iterator();
while(itdev.hasNext()) {
String device = itdev.next().getName();
String value = String.format("%s (%s)", device, driver.getName());
devices.add(value);
}
}
} catch (IOException e) {
e.printStackTrace();
}
return devices.toArray(new String[devices.size()]);
}
public String[] getAllDevicesPath() {
Vector devices = new Vector();
// Parse each driver
Iterator itdriv;
try {
itdriv = getDrivers().iterator();
while(itdriv.hasNext()) {
Driver driver = itdriv.next();
Iterator itdev = driver.getDevices().iterator();
while(itdev.hasNext()) {
String device = itdev.next().getAbsolutePath();
devices.add(device);
}
}
} catch (IOException e) {
e.printStackTrace();
}
return devices.toArray(new String[devices.size()]);
}
}

09.gradle sync同步

10. 生成.so 路徑

Android中的GraphicBuffer同步機制-Fence
Fence是一種同步機制,在Android裡主要用於圖形系統中GraphicBuffer的同步。那它和已有同步機制相比有什麼特點呢?它主要被用來處理跨硬件的情況,尤其是C
Java 集合源碼解析:ListIterator
ListIterator根據官方文檔介紹, ListIterator 有以下功能:允許我們向前、向後兩個方向遍歷 List; 在遍歷時修改 List 的元素; 遍歷時獲取
Android模仿微信語音聊天功能
項目效果如下:項目目錄結構如下:代碼如下:AudioManager.javapackage com.xuliugen.weichat;import java.io.Fil
微信熱補丁Tinker的實踐演進之路
Dev Club 是一個交流移動開發技術,結交朋友,擴展人脈的社群,成員都是經過審核的移動開發工程師。每周都會舉行嘉賓分享,話題討論等活動。本期,我們邀請了騰訊WXG A