編輯:關於Android編程
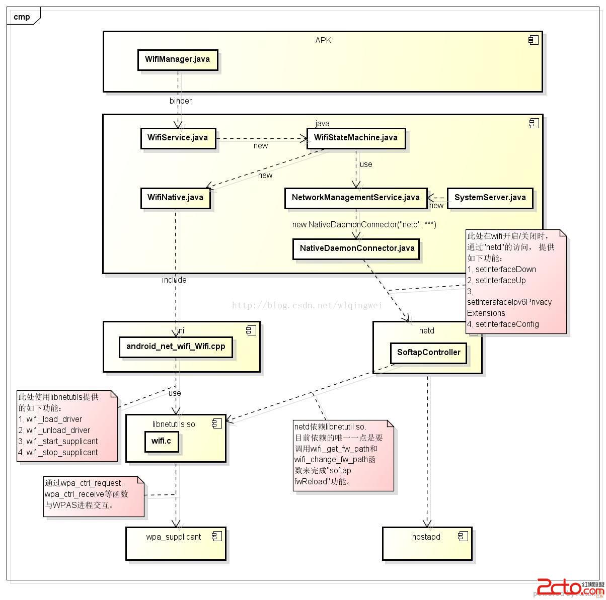
1,組件圖
提供了wifi打開/關閉時,一些相關模塊的依賴關系。

2,簡介:
wifi打開: 由jni依賴的libnetutils.so提供wifi驅動的加載。
由netd來完成softap相關的fwreload的操作。
由jni依賴的libnetutils.so 啟動wpa_supplicant服務
wifi關閉: 由jni依賴的libnetutils.so停掉wpa_supplicant服務。
由jni依賴的libnetutils.so卸載wifi相關驅動。
3,詳細的流程:見如下序列圖

android開發之ExpandableListView的使用,實現類似QQ好友列表
由於工作需要,今天簡單研究了一下ExpandableListView,做了一個類似QQ列表的Demo,和大家分享一下。效果圖如下:先來看看主布局文件: 這裡
Android基礎入門教程——2.4.11 AutoCompleteTextView(自動完成文本框)的基本使用
1.相關屬性: android:completionHint:設置下拉菜單中的提示標題 android:completionHintView:定義提示視圖中顯
android AlertDialog的簡單使用實例
當你的應用需要顯示一個進度條或需要用戶對信息進行確認時,可以使用alertDialog來完成。下面來介紹常用的四種AlertDialog。1、普通對話框package c
Android簽名方法詳解
1. 工具包文件 2. build-signer.xml文件<project name="jarsigner" def