編輯:Android技術基礎
好的,我們在前三節中對Android中的Activity進行了研究學習,相信大家獲益良多吧! 本節開始我們繼續來學習Android中的第二個組件:Service(服務), 好,廢話不多說,開始本節內容!
在開始學習Service之前我們先來了解下線程的一些概念!
1)相關概念:
- 程序:為了完成特定任務,用某種語言編寫的一組指令集合(一組靜態代碼)
- 進程:運行中的程序,系統調度與資源分配的一個獨立單位,操作系統會 為每個進程分配一段內存空間!程序的依次動態執行,經歷代碼的加載,執行, 執行完畢的完整過程!
- 線程:比進程更小的執行單元,每個進程可能有多條線程,線程需要放在一個 進程中才能執行,線程由程序負責管理,而進程則由系統進行調度!
- 多線程的理解:並行執行多個條指令,將CPU時間片按照調度算法分配給各個 線程,實際上是分時執行的,只是這個切換的時間很短,用戶感覺到"同時"而已!
2)線程的生命周期:

3)創建線程的三種方式:
- 繼承Thread類
- 實現Runnable接口
- 實現Callable接口 如果:使用的是2創建的線程的話,可以直接這樣啟動:
new Thread(myThread).start();當更多的時候我們喜歡使用匿名類,即下面這種寫法:new Thread(new Runnable(){ public void run(); }).start();
其實他們兩者並沒有太大的關系,不過有很多朋友經常把這兩個混淆了! Thread是線程,程序執行的最小單元,分配CPU的基本單位! 而Service則是Android提供一個允許長時間留駐後台的一個組件,最常見的 用法就是做輪詢操作!或者想在後台做一些事情,比如後台下載更新! 記得別把這兩個概念混淆!

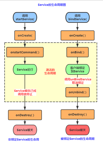
好的,從上圖的生命周期,我們可以知道,Android中使用Service的方式有兩種:
1)StartService()啟動Service
2)BindService()啟動Service
PS:還有一種,就是啟動Service後,綁定Service!
- onCreate():當Service第一次被創建後立即回調該方法,該方法在整個生命周期 中只會調用依次!
- onDestory():當Service被關閉時會回調該方法,該方法只會回調一次!
- onStartCommand(intent,flag,startId):早期版本是onStart(intent,startId), 當客戶端調用startService(Intent)方法時會回調,可多次調用StartService方法, 但不會再創建新的Service對象,而是繼續復用前面產生的Service對象,但會繼續回調 onStartCommand()方法!
- IBinder onOnbind(intent):該方法是Service都必須實現的方法,該方法會返回一個 IBinder對象,app通過該對象與Service組件進行通信!
- onUnbind(intent):當該Service上綁定的所有客戶端都斷開時會回調該方法!
①首次啟動會創建一個Service實例,依次調用onCreate()和onStartCommand()方法,此時Service 進入運行狀態,如果再次調用StartService啟動Service,將不會再創建新的Service對象, 系統會直接復用前面創建的Service對象,調用它的onStartCommand()方法!
②但這樣的Service與它的調用者無必然的聯系,就是說當調用者結束了自己的生命周期, 但是只要不調用stopService,那麼Service還是會繼續運行的!
③無論啟動了多少次Service,只需調用一次StopService即可停掉Service
①當首次使用bindService綁定一個Service時,系統會實例化一個Service實例,並調用其onCreate()和onBind()方法,然後調用者就可以通過IBinder和Service進行交互了,此後如果再次使用bindService綁定Service,系統不會創建新的Sevice實例,也不會再調用onBind()方法,只會直接把IBinder對象傳遞給其他後來增加的客戶端!
②如果我們解除與服務的綁定,只需調用unbindService(),此時onUnbind和onDestory方法將會被調用!這是一個客戶端的情況,假如是多個客戶端綁定同一個Service的話,情況如下 當一個客戶完成和service之間的互動後,它調用 unbindService() 方法來解除綁定。當所有的客戶端都和service解除綁定後,系統會銷毀service。(除非service也被startService()方法開啟)
③另外,和上面那張情況不同,bindService模式下的Service是與調用者相互關聯的,可以理解為 "一條繩子上的螞蚱",要死一起死,在bindService後,一旦調用者銷毀,那麼Service也立即終止!
通過BindService調用Service時調用的Context的bindService的解析 bindService(Intent Service,ServiceConnection conn,int flags)
service:通過該intent指定要啟動的Service
conn:ServiceConnection對象,用戶監聽訪問者與Service間的連接情況, 連接成功回調該對象中的onServiceConnected(ComponentName,IBinder)方法; 如果Service所在的宿主由於異常終止或者其他原因終止,導致Service與訪問者間斷開 連接時調用onServiceDisconnected(CompanentName)方法,主動通過unBindService() 方法斷開並不會調用上述方法!
flags:指定綁定時是否自動創建Service(如果Service還未創建), 參數可以是0(不自動創建),BIND_AUTO_CREATE(自動創建)
如果Service已經由某個客戶端通過StartService()啟動,接下來由其他客戶端 再調用bindService()綁定到該Service後調用unbindService()解除綁定最後在 調用bindService()綁定到Service的話,此時所觸發的生命周期方法如下:
onCreate( )->onStartCommand( )->onBind( )->onUnbind( )->onRebind( )
PS:前提是:onUnbind()方法返回true!!! 這裡或許部分讀者有疑惑了,調用了unbindService後Service不是應該調用 onDistory()方法麼!其實這是因為這個Service是由我們的StartService來啟動的 ,所以你調用onUnbind()方法取消綁定,Service也是不會終止的!
得出的結論: 假如我們使用bindService來綁定一個啟動的Service,注意是已經啟動的Service!!! 系統只是將Service的內部IBinder對象傳遞給Activity,並不會將Service的生命周期 與Activity綁定,因此調用unBindService( )方法取消綁定時,Service也不會被銷毀!
接下來我們寫代碼來驗證下生命周期:
首先我們自定義一個Service,重寫相關的方法,用戶在logcat上打印驗證:
TestService1.java
public class TestService1 extends Service {
private final String TAG = "TestService1";
//必須要實現的方法
@Override
public IBinder onBind(Intent intent) {
Log.i(TAG, "onBind方法被調用!");
return null;
}
//Service被創建時調用
@Override
public void onCreate() {
Log.i(TAG, "onCreate方法被調用!");
super.onCreate();
}
//Service被啟動時調用
@Override
public int onStartCommand(Intent intent, int flags, int startId) {
Log.i(TAG, "onStartCommand方法被調用!");
return super.onStartCommand(intent, flags, startId);
}
//Service被關閉之前回調
@Override
public void onDestroy() {
Log.i(TAG, "onDestory方法被調用!");
super.onDestroy();
}
}
AndroidManifest.xml完成Service注冊
<!-- 配置Service組件,同時配置一個action -->
<service android:name=".TestService1">
<intent-filter>
<action android:name="com.jay.example.service.TEST_SERVICE1"/>
</intent-filter>
</service>
再接著是簡單的布局文件,兩個按鈕,再最後是MainActivity的編寫,在按鈕的點擊事件中分別 調用startService( )和stopService( )!
public class MainActivity extends Activity {
private Button start;
private Button stop;
@Override
protected void onCreate(Bundle savedInstanceState) {
super.onCreate(savedInstanceState);
setContentView(R.layout.activity_main);
start = (Button) findViewById(R.id.btnstart);
stop = (Button) findViewById(R.id.btnstop);
//創建啟動Service的Intent,以及Intent屬性
final Intent intent = new Intent();
intent.setAction("com.jay.example.service.TEST_SERVICE1");
//為兩個按鈕設置點擊事件,分別是啟動與停止service
start.setOnClickListener(new OnClickListener() {
@Override
public void onClick(View v) {
startService(intent);
}
});
stop.setOnClickListener(new OnClickListener() {
@Override
public void onClick(View v) {
stopService(intent);
}
});
}
}
運行截圖:

點擊開始服務:

吃飽飯沒事做,點多幾下:

最後點擊停止服務:

結果分析:
從上面的運行結果我們可以驗證我們生命周期圖中解釋的內容: 我們發現onBind()方法並沒有被調用,另外多次點擊啟動Service,只會重復地調用onStartCommand 方法!無論我們啟動多少次Service,一個stopService就會停止Service!
在開始講寫代碼之前,我們先要來了解一些東西先: 首先是第一個大圖下面給出的Context的bindService方法:
- ServiceConnection對象:監聽訪問者與Service間的連接情況,如果成功連接,回調 onServiceConnected(),如果異常終止或者其他原因終止導致Service與訪問者斷開 連接則回調onServiceDisconnected方法,調用unBindService()不會調用該方法!
- onServiceConnected方法中有一個IBinder對象,該對象即可實現與被綁定Service 之間的通信!我們再開發Service類時,默認需要實現IBinder onBind()方法,該方法返回的 IBinder對象會傳到ServiceConnection對象中的onServiceConnected的參數,我們就可以 在這裡通過這個IBinder與Service進行通信!
總結:
Step 1:在自定義的Service中繼承Binder,實現自己的IBinder對象
Step 2:通過onBind( )方法返回自己的IBinder對象
Step 3:在綁定該Service的類中定義一個ServiceConnection對象,重寫兩個方法,
onServiceConnected和onDisconnected!然後直接讀取IBinder傳遞過來的參數即可!
那麼好了,接下來就是寫代碼驗證了,這裡的話我們定義一個用來計時的Service, 然後來演示BindService的用法以及方法調用流程!代碼比較簡單,不解釋了!
TestService2.java:
public class TestService2 extends Service {
private final String TAG = "TestService2";
private int count;
private boolean quit;
//定義onBinder方法所返回的對象
private MyBinder binder = new MyBinder();
public class MyBinder extends Binder
{
public int getCount()
{
return count;
}
}
//必須實現的方法,綁定改Service時回調該方法
@Override
public IBinder onBind(Intent intent) {
Log.i(TAG, "onBind方法被調用!");
return binder;
}
//Service被創建時回調
@Override
public void onCreate() {
super.onCreate();
Log.i(TAG, "onCreate方法被調用!");
//創建一個線程動態地修改count的值
new Thread()
{
public void run()
{
while(!quit)
{
try
{
Thread.sleep(1000);
}catch(InterruptedException e){e.printStackTrace();}
count++;
}
};
}.start();
}
//Service斷開連接時回調
@Override
public boolean onUnbind(Intent intent) {
Log.i(TAG, "onUnbind方法被調用!");
return true;
}
//Service被關閉前回調
@Override
public void onDestroy() {
super.onDestroy();
this.quit = true;
Log.i(TAG, "onDestroyed方法被調用!");
}
@Override
public void onRebind(Intent intent) {
Log.i(TAG, "onRebind方法被調用!");
super.onRebind(intent);
}
}
在AndroidManifest.xml中對Service組件進行注冊:
<service android:name=".TestService2" android:exported="false">
<intent-filter>
<action android:name="com.jay.example.service.TEST_SERVICE2"/>
</intent-filter>
</service>
MainActivity.java:
public class MainActivity extends Activity {
private Button btnbind;
private Button btncancel;
private Button btnstatus;
//保持所啟動的Service的IBinder對象,同時定義一個ServiceConnection對象
TestService2.MyBinder binder;
private ServiceConnection conn = new ServiceConnection() {
//Activity與Service斷開連接時回調該方法
@Override
public void onServiceDisconnected(ComponentName name) {
System.out.println("------Service DisConnected-------");
}
//Activity與Service連接成功時回調該方法
@Override
public void onServiceConnected(ComponentName name, IBinder service) {
System.out.println("------Service Connected-------");
binder = (TestService2.MyBinder) service;
}
};
@Override
protected void onCreate(Bundle savedInstanceState) {
super.onCreate(savedInstanceState);
setContentView(R.layout.activity_main);
btnbind = (Button) findViewById(R.id.btnbind);
btncancel = (Button) findViewById(R.id.btncancel);
btnstatus = (Button) findViewById(R.id.btnstatus);
final Intent intent = new Intent();
intent.setAction("com.jay.example.service.TEST_SERVICE2");
btnbind.setOnClickListener(new OnClickListener() {
@Override
public void onClick(View v) {
//綁定service
bindService(intent, conn, Service.BIND_AUTO_CREATE);
}
});
btncancel.setOnClickListener(new OnClickListener() {
@Override
public void onClick(View v) {
//解除service綁定
unbindService(conn);
}
});
btnstatus.setOnClickListener(new OnClickListener() {
@Override
public void onClick(View v) {
Toast.makeText(getApplicationContext(), "Service的count的值為:"
+ binder.getCount(), Toast.LENGTH_SHORT).show();
}
});
}
}
運行截圖:

點擊鎖定Service:

繼續點擊鎖定:沒任何變化

獲取當前Service的狀態:

解除綁定:

如果我們再綁定後直接關掉Activity的話會報錯, 然後會自動調用onUnbind和onDestory方法!
。。。

從上面的運行結果驗證了生命周期圖中的:
使用BindService綁定Service,依次調用onCreate(),onBind()方法, 我們可以在onBind()方法中返回自定義的IBinder對象;再接著調用的是 ServiceConnection的onServiceConnected()方法該方法中可以獲得 IBinder對象,從而進行相關操作;當Service解除綁定後會自動調用 onUnbind和onDestroyed方法,當然綁定多客戶端情況需要解除所有 的綁定才會調用onDestoryed方法進行銷毀哦!
5.2.3 Fragment實例精講——底部導航欄的實現(方法3)
本節引言前面我們已經跟大家講解了實現底部導航欄的兩種方案,但是這兩種方案只適合普通的情況,如果是像新浪微博那樣的,想在底部導航欄上的item帶有一個
1.2 開發環境搭建
現在主流的Android開發環境有:①Eclipse + ADT + SDK②Android Studio + SDK③IntelliJ IDEA
2.4.4 Adapter基礎講解
本節引言從本節開始我們要講的UI控件都是跟Adapter(適配器)打交道的,了解並學會使用這個Adapter很重要,Adapter是用來幫助填充數據
第8章、下拉列表框Spinner(從零開始學Android)
在Android App應用中,下拉列表框Spinner的使用頻次是相當高的,如果你對Spinner陌生,你一定不會對HTML中的SELECT陌生,他們的作用是一樣的,都