編輯:關於Android編程
在前面一篇文章Android系統進程間通信(IPC)機制Binder中的Server和Client獲得Service Manager接口之路中,介紹了在Android系統中Binder進程間通信機制中的Server角色是如何獲得Service Manager遠程接口的,即defaultServiceManager函數的實現。Server獲得了Service Manager遠程接口之後,就要把自己的Service添加到Service Manager中去,然後把自己啟動起來,等待Client的請求。本文將通過分析源代碼了解Server的啟動過程是怎麼樣的。
本文通過一個具體的例子來說明Binder機制中Server的啟動過程。我們知道,在Android系統中,提供了多媒體播放的功能,這個功能是以服務的形式來提供的。這裡,我們就通過分析MediaPlayerService的實現來了解Media Server的啟動過程。
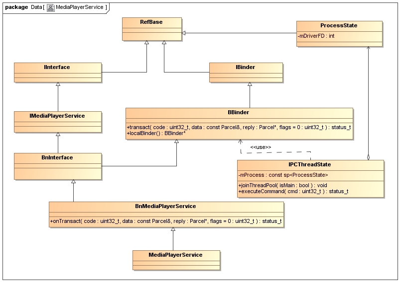
首先,看一下MediaPlayerService的類圖,以便我們理解下面要描述的內容。

我們將要介紹的主角MediaPlayerService繼承於BnMediaPlayerService類,熟悉Binder機制的同學應該知道BnMediaPlayerService是一個Binder Native類,用來處理Client請求的。BnMediaPlayerService繼承於BnInterface<IMediaPlayerService>類,BnInterface是一個模板類,它定義在frameworks/base/include/binder/IInterface.h文件中:
template<typename INTERFACE>
class BnInterface : public INTERFACE, public BBinder
{
public:
virtual sp<IInterface> queryLocalInterface(const String16& _descriptor);
virtual const String16& getInterfaceDescriptor() const;
protected:
virtual IBinder* onAsBinder();
};
這裡可以看出,BnMediaPlayerService實際是繼承了IMediaPlayerService和BBinder類。IMediaPlayerService和BBinder類又分別繼承了IInterface和IBinder類,IInterface和IBinder類又同時繼承了RefBase類。
實際上,BnMediaPlayerService並不是直接接收到Client處發送過來的請求,而是使用了IPCThreadState接收Client處發送過來的請求,而IPCThreadState又借助了ProcessState類來與Binder驅動程序交互。有關IPCThreadState和ProcessState的關系,可以參考上一篇文章Android系統進程間通信(IPC)機制Binder中的Server和Client獲得Service Manager接口之路,接下來也會有相應的描述。IPCThreadState接收到了Client處的請求後,就會調用BBinder類的transact函數,並傳入相關參數,BBinder類的transact函數最終調用BnMediaPlayerService類的onTransact函數,於是,就開始真正地處理Client的請求了。
了解了MediaPlayerService類結構之後,就要開始進入到本文的主題了。
首先,看看MediaPlayerService是如何啟動的。啟動MediaPlayerService的代碼位於frameworks/base/media/mediaserver/main_mediaserver.cpp文件中:
int main(int argc, char** argv)
{
sp<ProcessState> proc(ProcessState::self());
sp<IServiceManager> sm = defaultServiceManager();
LOGI("ServiceManager: %p", sm.get());
AudioFlinger::instantiate();
MediaPlayerService::instantiate();
CameraService::instantiate();
AudioPolicyService::instantiate();
ProcessState::self()->startThreadPool();
IPCThreadState::self()->joinThreadPool();
}
這裡我們不關注AudioFlinger和CameraService相關的代碼。
先看下面這句代碼:
sp<ProcessState> proc(ProcessState::self());
這句代碼的作用是通過ProcessState::self()調用創建一個ProcessState實例。ProcessState::self()是ProcessState類的一個靜態成員變量,定義在frameworks/base/libs/binder/ProcessState.cpp文件中:
sp<ProcessState> ProcessState::self()
{
if (gProcess != NULL) return gProcess;
AutoMutex _l(gProcessMutex);
if (gProcess == NULL) gProcess = new ProcessState;
return gProcess;
}
這裡可以看出,這個函數作用是返回一個全局唯一的ProcessState實例gProcess。全局唯一實例變量gProcess定義在frameworks/base/libs/binder/Static.cpp文件中:
Mutex gProcessMutex;
sp<ProcessState> gProcess;
再來看ProcessState的構造函數:
ProcessState::ProcessState()
: mDriverFD(open_driver())
, mVMStart(MAP_FAILED)
, mManagesContexts(false)
, mBinderContextCheckFunc(NULL)
, mBinderContextUserData(NULL)
, mThreadPoolStarted(false)
, mThreadPoolSeq(1)
{
if (mDriverFD >= 0) {
// XXX Ideally, there should be a specific define for whether we
// have mmap (or whether we could possibly have the kernel module
// availabla).
#if !defined(HAVE_WIN32_IPC)
// mmap the binder, providing a chunk of virtual address space to receive transactions.
mVMStart = mmap(0, BINDER_VM_SIZE, PROT_READ, MAP_PRIVATE | MAP_NORESERVE, mDriverFD, 0);
if (mVMStart == MAP_FAILED) {
// *sigh*
LOGE("Using /dev/binder failed: unable to mmap transaction memory.\n");
close(mDriverFD);
mDriverFD = -1;
}
#else
mDriverFD = -1;
#endif
}
if (mDriverFD < 0) {
// Need to run without the driver, starting our own thread pool.
}
}
這個函數有兩個關鍵地方,一是通過open_driver函數打開Binder設備文件/dev/binder,並將打開設備文件描述符保存在成員變量mDriverFD中;二是通過mmap來把設備文件/dev/binder映射到內存中。
先看open_driver函數的實現,這個函數同樣位於frameworks/base/libs/binder/ProcessState.cpp文件中:
static int open_driver()
{
if (gSingleProcess) {
return -1;
}
int fd = open("/dev/binder", O_RDWR);
if (fd >= 0) {
fcntl(fd, F_SETFD, FD_CLOEXEC);
int vers;
#if defined(HAVE_ANDROID_OS)
status_t result = ioctl(fd, BINDER_VERSION, &vers);
#else
status_t result = -1;
errno = EPERM;
#endif
if (result == -1) {
LOGE("Binder ioctl to obtain version failed: %s", strerror(errno));
close(fd);
fd = -1;
}
if (result != 0 || vers != BINDER_CURRENT_PROTOCOL_VERSION) {
LOGE("Binder driver protocol does not match user space protocol!");
close(fd);
fd = -1;
}
#if defined(HAVE_ANDROID_OS)
size_t maxThreads = 15;
result = ioctl(fd, BINDER_SET_MAX_THREADS, &maxThreads);
if (result == -1) {
LOGE("Binder ioctl to set max threads failed: %s", strerror(errno));
}
#endif
} else {
LOGW("Opening '/dev/binder' failed: %s\n", strerror(errno));
}
return fd;
}
這個函數的作用主要是通過open文件操作函數來打開/dev/binder設備文件,然後再調用ioctl文件控制函數來分別執行BINDER_VERSION和BINDER_SET_MAX_THREADS兩個命令來和Binder驅動程序進行交互,前者用於獲得當前Binder驅動程序的版本號,後者用於通知Binder驅動程序,MediaPlayerService最多可同時啟動15個線程來處理Client端的請求。
open在Binder驅動程序中的具體實現,請參考前面一篇文章淺談Service Manager成為Android進程間通信(IPC)機制Binder守護進程之路,這裡不再重復描述。打開/dev/binder設備文件後,Binder驅動程序就為MediaPlayerService進程創建了一個struct binder_proc結構體實例來維護MediaPlayerService進程上下文相關信息。
我們來看一下ioctl文件操作函數執行BINDER_VERSION命令的過程:
status_t result = ioctl(fd, BINDER_VERSION, &vers);
這個函數調用最終進入到Binder驅動程序的binder_ioctl函數中,我們只關注BINDER_VERSION相關的部分邏輯:
static long binder_ioctl(struct file *filp, unsigned int cmd, unsigned long arg)
{
int ret;
struct binder_proc *proc = filp->private_data;
struct binder_thread *thread;
unsigned int size = _IOC_SIZE(cmd);
void __user *ubuf = (void __user *)arg;
/*printk(KERN_INFO "binder_ioctl: %d:%d %x %lx\n", proc->pid, current->pid, cmd, arg);*/
ret = wait_event_interruptible(binder_user_error_wait, binder_stop_on_user_error < 2);
if (ret)
return ret;
mutex_lock(&binder_lock);
thread = binder_get_thread(proc);
if (thread == NULL) {
ret = -ENOMEM;
goto err;
}
switch (cmd) {
......
case BINDER_VERSION:
if (size != sizeof(struct binder_version)) {
ret = -EINVAL;
goto err;
}
if (put_user(BINDER_CURRENT_PROTOCOL_VERSION, &((struct binder_version *)ubuf)->protocol_version)) {
ret = -EINVAL;
goto err;
}
break;
......
}
ret = 0;
err:
......
return ret;
}
很簡單,只是將BINDER_CURRENT_PROTOCOL_VERSION寫入到傳入的參數arg指向的用戶緩沖區中去就返回了。BINDER_CURRENT_PROTOCOL_VERSION是一個宏,定義在kernel/common/drivers/staging/android/binder.h文件中:
/* This is the current protocol version. */
#define BINDER_CURRENT_PROTOCOL_VERSION 7
這裡為什麼要把ubuf轉換成struct binder_version之後,再通過其protocol_version成員變量再來寫入呢,轉了一圈,最終內容還是寫入到ubuf中。我們看一下struct binder_version的定義就會明白,同樣是在kernel/common/drivers/staging/android/binder.h文件中:
/* Use with BINDER_VERSION, driver fills in fields. */
struct binder_version {
/* driver protocol version -- increment with incompatible change */
signed long protocol_version;
};
從注釋中可以看出來,這裡是考慮到兼容性,因為以後很有可能不是用signed long來表示版本號。
這裡有一個重要的地方要注意的是,由於這裡是打開設備文件/dev/binder之後,第一次進入到binder_ioctl函數,因此,這裡調用binder_get_thread的時候,就會為當前線程創建一個struct binder_thread結構體變量來維護線程上下文信息,具體可以參考淺談Service Manager成為Android進程間通信(IPC)機制Binder守護進程之路一文。
接著我們再來看一下ioctl文件操作函數執行BINDER_SET_MAX_THREADS命令的過程:
result = ioctl(fd, BINDER_SET_MAX_THREADS, &maxThreads);
這個函數調用最終進入到Binder驅動程序的binder_ioctl函數中,我們只關注BINDER_SET_MAX_THREADS相關的部分邏輯:
static long binder_ioctl(struct file *filp, unsigned int cmd, unsigned long arg)
{
int ret;
struct binder_proc *proc = filp->private_data;
struct binder_thread *thread;
unsigned int size = _IOC_SIZE(cmd);
void __user *ubuf = (void __user *)arg;
/*printk(KERN_INFO "binder_ioctl: %d:%d %x %lx\n", proc->pid, current->pid, cmd, arg);*/
ret = wait_event_interruptible(binder_user_error_wait, binder_stop_on_user_error < 2);
if (ret)
return ret;
mutex_lock(&binder_lock);
thread = binder_get_thread(proc);
if (thread == NULL) {
ret = -ENOMEM;
goto err;
}
switch (cmd) {
......
case BINDER_SET_MAX_THREADS:
if (copy_from_user(&proc->max_threads, ubuf, sizeof(proc->max_threads))) {
ret = -EINVAL;
goto err;
}
break;
......
}
ret = 0;
err:
......
return ret;
}
這裡實現也是非常簡單,只是簡單地把用戶傳進來的參數保存在proc->max_threads中就完畢了。注意,這裡再調用binder_get_thread函數的時候,就可以在proc->threads中找到當前線程對應的struct binder_thread結構了,因為前面已經創建好並保存在proc->threads紅黑樹中。
回到ProcessState的構造函數中,這裡還通過mmap函數來把設備文件/dev/binder映射到內存中,這個函數在淺談Service Manager成為Android進程間通信(IPC)機制Binder守護進程之路一文也已經有詳細介紹,這裡不再重復描述。宏BINDER_VM_SIZE就定義在ProcessState.cpp文件中:
#define BINDER_VM_SIZE ((1*1024*1024) - (4096 *2))
mmap函數調用完成之後,Binder驅動程序就為當前進程預留了BINDER_VM_SIZE大小的內存空間了。
這樣,ProcessState全局唯一變量gProcess就創建完畢了,回到frameworks/base/media/mediaserver/main_mediaserver.cpp文件中的main函數,下一步是調用defaultServiceManager函數來獲得Service Manager的遠程接口,這個已經在上一篇文章淺談Android系統進程間通信(IPC)機制Binder中的Server和Client獲得Service Manager接口之路有詳細描述,讀者可以回過頭去參考一下。
再接下來,就進入到MediaPlayerService::instantiate函數把MediaPlayerService添加到Service Manger中去了。這個函數定義在frameworks/base/media/libmediaplayerservice/MediaPlayerService.cpp文件中:
void MediaPlayerService::instantiate() {
defaultServiceManager()->addService(
String16("media.player"), new MediaPlayerService());
}
我們重點看一下IServiceManger::addService的過程,這有助於我們加深對Binder機制的理解。
在上一篇文章淺談Android系統進程間通信(IPC)機制Binder中的Server和Client獲得Service Manager接口之路中說到,defaultServiceManager返回的實際是一個BpServiceManger類實例,因此,我們看一下BpServiceManger::addService的實現,這個函數實現在frameworks/base/libs/binder/IServiceManager.cpp文件中:
class BpServiceManager : public BpInterface<IServiceManager>
{
public:
BpServiceManager(const sp<IBinder>& impl)
: BpInterface<IServiceManager>(impl)
{
}
......
virtual status_t addService(const String16& name, const sp<IBinder>& service)
{
Parcel data, reply;
data.writeInterfaceToken(IServiceManager::getInterfaceDescriptor());
data.writeString16(name);
data.writeStrongBinder(service);
status_t err = remote()->transact(ADD_SERVICE_TRANSACTION, data, &reply);
return err == NO_ERROR ? reply.readExceptionCode()
}
......
};
這裡的Parcel類是用來於序列化進程間通信數據用的。
先來看這一句的調用:
data.writeInterfaceToken(IServiceManager::getInterfaceDescriptor());
IServiceManager::getInterfaceDescriptor()返回來的是一個字符串,即"android.os.IServiceManager",具體可以參考IServiceManger的實現。我們看一下Parcel::writeInterfaceToken的實現,位於frameworks/base/libs/binder/Parcel.cpp文件中:
// Write RPC headers. (previously just the interface token)
status_t Parcel::writeInterfaceToken(const String16& interface)
{
writeInt32(IPCThreadState::self()->getStrictModePolicy() |
STRICT_MODE_PENALTY_GATHER);
// currently the interface identification token is just its name as a string
return writeString16(interface);
}
它的作用是寫入一個整數和一個字符串到Parcel中去。
再來看下面的調用:
data.writeString16(name);
這裡又是寫入一個字符串到Parcel中去,這裡的name即是上面傳進來的“media.player”字符串。
往下看:
data.writeStrongBinder(service);
這裡定入一個Binder對象到Parcel去。我們重點看一下這個函數的實現,因為它涉及到進程間傳輸Binder實體的問題,比較復雜,需要重點關注,同時,也是理解Binder機制的一個重點所在。注意,這裡的service參數是一個MediaPlayerService對象。
status_t Parcel::writeStrongBinder(const sp<IBinder>& val)
{
return flatten_binder(ProcessState::self(), val, this);
}
看到flatten_binder函數,是不是似曾相識的感覺?我們在前面一篇文章淺談Service Manager成為Android進程間通信(IPC)機制Binder守護進程之路中,曾經提到在Binder驅動程序中,使用struct flat_binder_object來表示傳輸中的一個binder對象,它的定義如下所示:
/*
* This is the flattened representation of a Binder object for transfer
* between processes. The 'offsets' supplied as part of a binder transaction
* contains offsets into the data where these structures occur. The Binder
* driver takes care of re-writing the structure type and data as it moves
* between processes.
*/
struct flat_binder_object {
/* 8 bytes for large_flat_header. */
unsigned long type;
unsigned long flags;
/* 8 bytes of data. */
union {
void *binder; /* local object */
signed long handle; /* remote object */
};
/* extra data associated with local object */
void *cookie;
};
各個成員變量的含義請參考資料Android Binder設計與實現。
我們進入到flatten_binder函數看看:
status_t flatten_binder(const sp<ProcessState>& proc,
const sp<IBinder>& binder, Parcel* out)
{
flat_binder_object obj;
obj.flags = 0x7f | FLAT_BINDER_FLAG_ACCEPTS_FDS;
if (binder != NULL) {
IBinder *local = binder->localBinder();
if (!local) {
BpBinder *proxy = binder->remoteBinder();
if (proxy == NULL) {
LOGE("null proxy");
}
const int32_t handle = proxy ? proxy->handle() : 0;
obj.type = BINDER_TYPE_HANDLE;
obj.handle = handle;
obj.cookie = NULL;
} else {
obj.type = BINDER_TYPE_BINDER;
obj.binder = local->getWeakRefs();
obj.cookie = local;
}
} else {
obj.type = BINDER_TYPE_BINDER;
obj.binder = NULL;
obj.cookie = NULL;
}
return finish_flatten_binder(binder, obj, out);
}
首先是初始化flat_binder_object的flags域:
obj.flags = 0x7f | FLAT_BINDER_FLAG_ACCEPTS_FDS;
0x7f表示處理本Binder實體請求數據包的線程的最低優先級,FLAT_BINDER_FLAG_ACCEPTS_FDS表示這個Binder實體可以接受文件描述符,Binder實體在收到文件描述符時,就會在本進程中打開這個文件。
傳進來的binder即為MediaPlayerService::instantiate函數中new出來的MediaPlayerService實例,因此,不為空。又由於MediaPlayerService繼承自BBinder類,它是一個本地Binder實體,因此binder->localBinder返回一個BBinder指針,而且肯定不為空,於是執行下面語句:
obj.type = BINDER_TYPE_BINDER; obj.binder = local->getWeakRefs(); obj.cookie = local;
設置了flat_binder_obj的其他成員變量,注意,指向這個Binder實體地址的指針local保存在flat_binder_obj的成員變量cookie中。
函數調用finish_flatten_binder來將這個flat_binder_obj寫入到Parcel中去:
inline static status_t finish_flatten_binder(
const sp<IBinder>& binder, const flat_binder_object& flat, Parcel* out)
{
return out->writeObject(flat, false);
}
Parcel::writeObject的實現如下:
status_t Parcel::writeObject(const flat_binder_object& val, bool nullMetaData)
{
const bool enoughData = (mDataPos+sizeof(val)) <= mDataCapacity;
const bool enoughObjects = mObjectsSize < mObjectsCapacity;
if (enoughData && enoughObjects) {
restart_write:
*reinterpret_cast<flat_binder_object*>(mData+mDataPos) = val;
// Need to write meta-data?
if (nullMetaData || val.binder != NULL) {
mObjects[mObjectsSize] = mDataPos;
acquire_object(ProcessState::self(), val, this);
mObjectsSize++;
}
// remember if it's a file descriptor
if (val.type == BINDER_TYPE_FD) {
mHasFds = mFdsKnown = true;
}
return finishWrite(sizeof(flat_binder_object));
}
if (!enoughData) {
const status_t err = growData(sizeof(val));
if (err != NO_ERROR) return err;
}
if (!enoughObjects) {
size_t newSize = ((mObjectsSize+2)*3)/2;
size_t* objects = (size_t*)realloc(mObjects, newSize*sizeof(size_t));
if (objects == NULL) return NO_MEMORY;
mObjects = objects;
mObjectsCapacity = newSize;
}
goto restart_write;
}
這裡除了把flat_binder_obj寫到Parcel裡面之內,還要記錄這個flat_binder_obj在Parcel裡面的偏移位置:
mObjects[mObjectsSize] = mDataPos;
這裡因為,如果進程間傳輸的數據間帶有Binder對象的時候,Binder驅動程序需要作進一步的處理,以維護各個Binder實體的一致性,下面我們將會看到Binder驅動程序是怎麼處理這些Binder對象的。
再回到BpServiceManager::addService函數中,調用下面語句:
status_t err = remote()->transact(ADD_SERVICE_TRANSACTION, data, &reply);
回到淺談Android系統進程間通信(IPC)機制Binder中的Server和Client獲得Service Manager接口之路一文中的類圖中去看一下,這裡的remote成員函數來自於BpRefBase類,它返回一個BpBinder指針。因此,我們繼續進入到BpBinder::transact函數中去看看:
status_t BpBinder::transact(
uint32_t code, const Parcel& data, Parcel* reply, uint32_t flags)
{
// Once a binder has died, it will never come back to life.
if (mAlive) {
status_t status = IPCThreadState::self()->transact(
mHandle, code, data, reply, flags);
if (status == DEAD_OBJECT) mAlive = 0;
return status;
}
return DEAD_OBJECT;
}
這裡又調用了IPCThreadState::transact進執行實際的操作。注意,這裡的mHandle為0,code為ADD_SERVICE_TRANSACTION。ADD_SERVICE_TRANSACTION是上面以參數形式傳進來的,那mHandle為什麼是0呢?因為這裡表示的是Service Manager遠程接口,它的句柄值一定是0,具體請參考淺談Android系統進程間通信(IPC)機制Binder中的Server和Client獲得Service Manager接口之路一文。
再進入到IPCThreadState::transact函數,看看做了些什麼事情:
status_t IPCThreadState::transact(int32_t handle,
uint32_t code, const Parcel& data,
Parcel* reply, uint32_t flags)
{
status_t err = data.errorCheck();
flags |= TF_ACCEPT_FDS;
IF_LOG_TRANSACTIONS() {
TextOutput::Bundle _b(alog);
alog << "BC_TRANSACTION thr " << (void*)pthread_self() << " / hand "
<< handle << " / code " << TypeCode(code) << ": "
<< indent << data << dedent << endl;
}
if (err == NO_ERROR) {
LOG_ONEWAY(">>>> SEND from pid %d uid %d %s", getpid(), getuid(),
(flags & TF_ONE_WAY) == 0 ? "READ REPLY" : "ONE WAY");
err = writeTransactionData(BC_TRANSACTION, flags, handle, code, data, NULL);
}
if (err != NO_ERROR) {
if (reply) reply->setError(err);
return (mLastError = err);
}
if ((flags & TF_ONE_WAY) == 0) {
#if 0
if (code == 4) { // relayout
LOGI(">>>>>> CALLING transaction 4");
} else {
LOGI(">>>>>> CALLING transaction %d", code);
}
#endif
if (reply) {
err = waitForResponse(reply);
} else {
Parcel fakeReply;
err = waitForResponse(&fakeReply);
}
#if 0
if (code == 4) { // relayout
LOGI("<<<<<< RETURNING transaction 4");
} else {
LOGI("<<<<<< RETURNING transaction %d", code);
}
#endif
IF_LOG_TRANSACTIONS() {
TextOutput::Bundle _b(alog);
alog << "BR_REPLY thr " << (void*)pthread_self() << " / hand "
<< handle << ": ";
if (reply) alog << indent << *reply << dedent << endl;
else alog << "(none requested)" << endl;
}
} else {
err = waitForResponse(NULL, NULL);
}
return err;
}
IPCThreadState::transact函數的參數flags是一個默認值為0的參數,上面沒有傳相應的實參進來,因此,這裡就為0。
函數首先調用writeTransactionData函數准備好一個struct binder_transaction_data結構體變量,這個是等一下要傳輸給Binder驅動程序的。struct binder_transaction_data的定義我們在淺談Service Manager成為Android進程間通信(IPC)機制Binder守護進程之路一文中有詳細描述,讀者不妨回過去讀一下。這裡為了方便描述,將struct binder_transaction_data的定義再次列出來:
struct binder_transaction_data {
/* The first two are only used for bcTRANSACTION and brTRANSACTION,
* identifying the target and contents of the transaction.
*/
union {
size_t handle; /* target descriptor of command transaction */
void *ptr; /* target descriptor of return transaction */
} target;
void *cookie; /* target object cookie */
unsigned int code; /* transaction command */
/* General information about the transaction. */
unsigned int flags;
pid_t sender_pid;
uid_t sender_euid;
size_t data_size; /* number of bytes of data */
size_t offsets_size; /* number of bytes of offsets */
/* If this transaction is inline, the data immediately
* follows here; otherwise, it ends with a pointer to
* the data buffer.
*/
union {
struct {
/* transaction data */
const void *buffer;
/* offsets from buffer to flat_binder_object structs */
const void *offsets;
} ptr;
uint8_t buf[8];
} data;
};
writeTransactionData函數的實現如下:
status_t IPCThreadState::writeTransactionData(int32_t cmd, uint32_t binderFlags,
int32_t handle, uint32_t code, const Parcel& data, status_t* statusBuffer)
{
binder_transaction_data tr;
tr.target.handle = handle;
tr.code = code;
tr.flags = binderFlags;
const status_t err = data.errorCheck();
if (err == NO_ERROR) {
tr.data_size = data.ipcDataSize();
tr.data.ptr.buffer = data.ipcData();
tr.offsets_size = data.ipcObjectsCount()*sizeof(size_t);
tr.data.ptr.offsets = data.ipcObjects();
} else if (statusBuffer) {
tr.flags |= TF_STATUS_CODE;
*statusBuffer = err;
tr.data_size = sizeof(status_t);
tr.data.ptr.buffer = statusBuffer;
tr.offsets_size = 0;
tr.data.ptr.offsets = NULL;
} else {
return (mLastError = err);
}
mOut.writeInt32(cmd);
mOut.write(&tr, sizeof(tr));
return NO_ERROR;
}
注意,這裡的cmd為BC_TRANSACTION。 這個函數很簡單,在這個場景下,就是執行下面語句來初始化本地變量tr:
tr.data_size = data.ipcDataSize(); tr.data.ptr.buffer = data.ipcData(); tr.offsets_size = data.ipcObjectsCount()*sizeof(size_t); tr.data.ptr.offsets = data.ipcObjects();
回憶一下上面的內容,寫入到tr.data.ptr.buffer的內容相當於下面的內容:
writeInt32(IPCThreadState::self()->getStrictModePolicy() |
STRICT_MODE_PENALTY_GATHER);
writeString16("android.os.IServiceManager");
writeString16("media.player");
writeStrongBinder(new MediaPlayerService());
其中包含了一個Binder實體MediaPlayerService,因此需要設置tr.offsets_size就為1,tr.data.ptr.offsets就指向了這個MediaPlayerService的地址在tr.data.ptr.buffer中的偏移量。最後,將tr的內容保存在IPCThreadState的成員變量mOut中。
回到IPCThreadState::transact函數中,接下去看,(flags & TF_ONE_WAY) == 0為true,並且reply不為空,所以最終進入到waitForResponse(reply)這條路徑來。我們看一下waitForResponse函數的實現:
status_t IPCThreadState::waitForResponse(Parcel *reply, status_t *acquireResult)
{
int32_t cmd;
int32_t err;
while (1) {
if ((err=talkWithDriver()) < NO_ERROR) break;
err = mIn.errorCheck();
if (err < NO_ERROR) break;
if (mIn.dataAvail() == 0) continue;
cmd = mIn.readInt32();
IF_LOG_COMMANDS() {
alog << "Processing waitForResponse Command: "
<< getReturnString(cmd) << endl;
}
switch (cmd) {
case BR_TRANSACTION_COMPLETE:
if (!reply && !acquireResult) goto finish;
break;
case BR_DEAD_REPLY:
err = DEAD_OBJECT;
goto finish;
case BR_FAILED_REPLY:
err = FAILED_TRANSACTION;
goto finish;
case BR_ACQUIRE_RESULT:
{
LOG_ASSERT(acquireResult != NULL, "Unexpected brACQUIRE_RESULT");
const int32_t result = mIn.readInt32();
if (!acquireResult) continue;
*acquireResult = result ? NO_ERROR : INVALID_OPERATION;
}
goto finish;
case BR_REPLY:
{
binder_transaction_data tr;
err = mIn.read(&tr, sizeof(tr));
LOG_ASSERT(err == NO_ERROR, "Not enough command data for brREPLY");
if (err != NO_ERROR) goto finish;
if (reply) {
if ((tr.flags & TF_STATUS_CODE) == 0) {
reply->ipcSetDataReference(
reinterpret_cast<const uint8_t*>(tr.data.ptr.buffer),
tr.data_size,
reinterpret_cast<const size_t*>(tr.data.ptr.offsets),
tr.offsets_size/sizeof(size_t),
freeBuffer, this);
} else {
err = *static_cast<const status_t*>(tr.data.ptr.buffer);
freeBuffer(NULL,
reinterpret_cast<const uint8_t*>(tr.data.ptr.buffer),
tr.data_size,
reinterpret_cast<const size_t*>(tr.data.ptr.offsets),
tr.offsets_size/sizeof(size_t), this);
}
} else {
freeBuffer(NULL,
reinterpret_cast<const uint8_t*>(tr.data.ptr.buffer),
tr.data_size,
reinterpret_cast<const size_t*>(tr.data.ptr.offsets),
tr.offsets_size/sizeof(size_t), this);
continue;
}
}
goto finish;
default:
err = executeCommand(cmd);
if (err != NO_ERROR) goto finish;
break;
}
}
finish:
if (err != NO_ERROR) {
if (acquireResult) *acquireResult = err;
if (reply) reply->setError(err);
mLastError = err;
}
return err;
}
這個函數雖然很長,但是主要調用了talkWithDriver函數來與Binder驅動程序進行交互:
status_t IPCThreadState::talkWithDriver(bool doReceive)
{
LOG_ASSERT(mProcess->mDriverFD >= 0, "Binder driver is not opened");
binder_write_read bwr;
// Is the read buffer empty?
const bool needRead = mIn.dataPosition() >= mIn.dataSize();
// We don't want to write anything if we are still reading
// from data left in the input buffer and the caller
// has requested to read the next data.
const size_t outAvail = (!doReceive || needRead) ? mOut.dataSize() : 0;
bwr.write_size = outAvail;
bwr.write_buffer = (long unsigned int)mOut.data();
// This is what we'll read.
if (doReceive && needRead) {
bwr.read_size = mIn.dataCapacity();
bwr.read_buffer = (long unsigned int)mIn.data();
} else {
bwr.read_size = 0;
}
IF_LOG_COMMANDS() {
TextOutput::Bundle _b(alog);
if (outAvail != 0) {
alog << "Sending commands to driver: " << indent;
const void* cmds = (const void*)bwr.write_buffer;
const void* end = ((const uint8_t*)cmds)+bwr.write_size;
alog << HexDump(cmds, bwr.write_size) << endl;
while (cmds < end) cmds = printCommand(alog, cmds);
alog << dedent;
}
alog << "Size of receive buffer: " << bwr.read_size
<< ", needRead: " << needRead << ", doReceive: " << doReceive << endl;
}
// Return immediately if there is nothing to do.
if ((bwr.write_size == 0) && (bwr.read_size == 0)) return NO_ERROR;
bwr.write_consumed = 0;
bwr.read_consumed = 0;
status_t err;
do {
IF_LOG_COMMANDS() {
alog << "About to read/write, write size = " << mOut.dataSize() << endl;
}
#if defined(HAVE_ANDROID_OS)
if (ioctl(mProcess->mDriverFD, BINDER_WRITE_READ, &bwr) >= 0)
err = NO_ERROR;
else
err = -errno;
#else
err = INVALID_OPERATION;
#endif
IF_LOG_COMMANDS() {
alog << "Finished read/write, write size = " << mOut.dataSize() << endl;
}
} while (err == -EINTR);
IF_LOG_COMMANDS() {
alog << "Our err: " << (void*)err << ", write consumed: "
<< bwr.write_consumed << " (of " << mOut.dataSize()
<< "), read consumed: " << bwr.read_consumed << endl;
}
if (err >= NO_ERROR) {
if (bwr.write_consumed > 0) {
if (bwr.write_consumed < (ssize_t)mOut.dataSize())
mOut.remove(0, bwr.write_consumed);
else
mOut.setDataSize(0);
}
if (bwr.read_consumed > 0) {
mIn.setDataSize(bwr.read_consumed);
mIn.setDataPosition(0);
}
IF_LOG_COMMANDS() {
TextOutput::Bundle _b(alog);
alog << "Remaining data size: " << mOut.dataSize() << endl;
alog << "Received commands from driver: " << indent;
const void* cmds = mIn.data();
const void* end = mIn.data() + mIn.dataSize();
alog << HexDump(cmds, mIn.dataSize()) << endl;
while (cmds < end) cmds = printReturnCommand(alog, cmds);
alog << dedent;
}
return NO_ERROR;
}
return err;
}
這裡doReceive和needRead均為1,有興趣的讀者可以自已分析一下。因此,這裡告訴Binder驅動程序,先執行write操作,再執行read操作,下面我們將會看到。
最後,通過ioctl(mProcess->mDriverFD, BINDER_WRITE_READ, &bwr)進行到Binder驅動程序的binder_ioctl函數,我們只關注cmd為BINDER_WRITE_READ的邏輯:
static long binder_ioctl(struct file *filp, unsigned int cmd, unsigned long arg)
{
int ret;
struct binder_proc *proc = filp->private_data;
struct binder_thread *thread;
unsigned int size = _IOC_SIZE(cmd);
void __user *ubuf = (void __user *)arg;
/*printk(KERN_INFO "binder_ioctl: %d:%d %x %lx\n", proc->pid, current->pid, cmd, arg);*/
ret = wait_event_interruptible(binder_user_error_wait, binder_stop_on_user_error < 2);
if (ret)
return ret;
mutex_lock(&binder_lock);
thread = binder_get_thread(proc);
if (thread == NULL) {
ret = -ENOMEM;
goto err;
}
switch (cmd) {
case BINDER_WRITE_READ: {
struct binder_write_read bwr;
if (size != sizeof(struct binder_write_read)) {
ret = -EINVAL;
goto err;
}
if (copy_from_user(&bwr, ubuf, sizeof(bwr))) {
ret = -EFAULT;
goto err;
}
if (binder_debug_mask & BINDER_DEBUG_READ_WRITE)
printk(KERN_INFO "binder: %d:%d write %ld at %08lx, read %ld at %08lx\n",
proc->pid, thread->pid, bwr.write_size, bwr.write_buffer, bwr.read_size, bwr.read_buffer);
if (bwr.write_size > 0) {
ret = binder_thread_write(proc, thread, (void __user *)bwr.write_buffer, bwr.write_size, &bwr.write_consumed);
if (ret < 0) {
bwr.read_consumed = 0;
if (copy_to_user(ubuf, &bwr, sizeof(bwr)))
ret = -EFAULT;
goto err;
}
}
if (bwr.read_size > 0) {
ret = binder_thread_read(proc, thread, (void __user *)bwr.read_buffer, bwr.read_size, &bwr.read_consumed, filp->f_flags & O_NONBLOCK);
if (!list_empty(&proc->todo))
wake_up_interruptible(&proc->wait);
if (ret < 0) {
if (copy_to_user(ubuf, &bwr, sizeof(bwr)))
ret = -EFAULT;
goto err;
}
}
if (binder_debug_mask & BINDER_DEBUG_READ_WRITE)
printk(KERN_INFO "binder: %d:%d wrote %ld of %ld, read return %ld of %ld\n",
proc->pid, thread->pid, bwr.write_consumed, bwr.write_size, bwr.read_consumed, bwr.read_size);
if (copy_to_user(ubuf, &bwr, sizeof(bwr))) {
ret = -EFAULT;
goto err;
}
break;
}
......
}
ret = 0;
err:
......
return ret;
}
函數首先是將用戶傳進來的參數拷貝到本地變量struct binder_write_read bwr中去。這裡bwr.write_size > 0為true,因此,進入到binder_thread_write函數中,我們只關注BC_TRANSACTION部分的邏輯:
binder_thread_write(struct binder_proc *proc, struct binder_thread *thread,
void __user *buffer, int size, signed long *consumed)
{
uint32_t cmd;
void __user *ptr = buffer + *consumed;
void __user *end = buffer + size;
while (ptr < end && thread->return_error == BR_OK) {
if (get_user(cmd, (uint32_t __user *)ptr))
return -EFAULT;
ptr += sizeof(uint32_t);
if (_IOC_NR(cmd) < ARRAY_SIZE(binder_stats.bc)) {
binder_stats.bc[_IOC_NR(cmd)]++;
proc->stats.bc[_IOC_NR(cmd)]++;
thread->stats.bc[_IOC_NR(cmd)]++;
}
switch (cmd) {
.....
case BC_TRANSACTION:
case BC_REPLY: {
struct binder_transaction_data tr;
if (copy_from_user(&tr, ptr, sizeof(tr)))
return -EFAULT;
ptr += sizeof(tr);
binder_transaction(proc, thread, &tr, cmd == BC_REPLY);
break;
}
......
}
*consumed = ptr - buffer;
}
return 0;
}
首先將用戶傳進來的transact參數拷貝在本地變量struct binder_transaction_data tr中去,接著調用binder_transaction函數進一步處理,這裡我們忽略掉無關代碼:
static void
binder_transaction(struct binder_proc *proc, struct binder_thread *thread,
struct binder_transaction_data *tr, int reply)
{
struct binder_transaction *t;
struct binder_work *tcomplete;
size_t *offp, *off_end;
struct binder_proc *target_proc;
struct binder_thread *target_thread = NULL;
struct binder_node *target_node = NULL;
struct list_head *target_list;
wait_queue_head_t *target_wait;
struct binder_transaction *in_reply_to = NULL;
struct binder_transaction_log_entry *e;
uint32_t return_error;
......
if (reply) {
......
} else {
if (tr->target.handle) {
......
} else {
target_node = binder_context_mgr_node;
if (target_node == NULL) {
return_error = BR_DEAD_REPLY;
goto err_no_context_mgr_node;
}
}
......
target_proc = target_node->proc;
if (target_proc == NULL) {
return_error = BR_DEAD_REPLY;
goto err_dead_binder;
}
......
}
if (target_thread) {
......
} else {
target_list = &target_proc->todo;
target_wait = &target_proc->wait;
}
......
/* TODO: reuse incoming transaction for reply */
t = kzalloc(sizeof(*t), GFP_KERNEL);
if (t == NULL) {
return_error = BR_FAILED_REPLY;
goto err_alloc_t_failed;
}
......
tcomplete = kzalloc(sizeof(*tcomplete), GFP_KERNEL);
if (tcomplete == NULL) {
return_error = BR_FAILED_REPLY;
goto err_alloc_tcomplete_failed;
}
......
if (!reply && !(tr->flags & TF_ONE_WAY))
t->from = thread;
else
t->from = NULL;
t->sender_euid = proc->tsk->cred->euid;
t->to_proc = target_proc;
t->to_thread = target_thread;
t->code = tr->code;
t->flags = tr->flags;
t->priority = task_nice(current);
t->buffer = binder_alloc_buf(target_proc, tr->data_size,
tr->offsets_size, !reply && (t->flags & TF_ONE_WAY));
if (t->buffer == NULL) {
return_error = BR_FAILED_REPLY;
goto err_binder_alloc_buf_failed;
}
t->buffer->allow_user_free = 0;
t->buffer->debug_id = t->debug_id;
t->buffer->transaction = t;
t->buffer->target_node = target_node;
if (target_node)
binder_inc_node(target_node, 1, 0, NULL);
offp = (size_t *)(t->buffer->data + ALIGN(tr->data_size, sizeof(void *)));
if (copy_from_user(t->buffer->data, tr->data.ptr.buffer, tr->data_size)) {
......
return_error = BR_FAILED_REPLY;
goto err_copy_data_failed;
}
if (copy_from_user(offp, tr->data.ptr.offsets, tr->offsets_size)) {
......
return_error = BR_FAILED_REPLY;
goto err_copy_data_failed;
}
......
off_end = (void *)offp + tr->offsets_size;
for (; offp < off_end; offp++) {
struct flat_binder_object *fp;
......
fp = (struct flat_binder_object *)(t->buffer->data + *offp);
switch (fp->type) {
case BINDER_TYPE_BINDER:
case BINDER_TYPE_WEAK_BINDER: {
struct binder_ref *ref;
struct binder_node *node = binder_get_node(proc, fp->binder);
if (node == NULL) {
node = binder_new_node(proc, fp->binder, fp->cookie);
if (node == NULL) {
return_error = BR_FAILED_REPLY;
goto err_binder_new_node_failed;
}
node->min_priority = fp->flags & FLAT_BINDER_FLAG_PRIORITY_MASK;
node->accept_fds = !!(fp->flags & FLAT_BINDER_FLAG_ACCEPTS_FDS);
}
if (fp->cookie != node->cookie) {
......
goto err_binder_get_ref_for_node_failed;
}
ref = binder_get_ref_for_node(target_proc, node);
if (ref == NULL) {
return_error = BR_FAILED_REPLY;
goto err_binder_get_ref_for_node_failed;
}
if (fp->type == BINDER_TYPE_BINDER)
fp->type = BINDER_TYPE_HANDLE;
else
fp->type = BINDER_TYPE_WEAK_HANDLE;
fp->handle = ref->desc;
binder_inc_ref(ref, fp->type == BINDER_TYPE_HANDLE, &thread->todo);
......
} break;
......
}
}
if (reply) {
......
} else if (!(t->flags & TF_ONE_WAY)) {
BUG_ON(t->buffer->async_transaction != 0);
t->need_reply = 1;
t->from_parent = thread->transaction_stack;
thread->transaction_stack = t;
} else {
......
}
t->work.type = BINDER_WORK_TRANSACTION;
list_add_tail(&t->work.entry, target_list);
tcomplete->type = BINDER_WORK_TRANSACTION_COMPLETE;
list_add_tail(&tcomplete->entry, &thread->todo);
if (target_wait)
wake_up_interruptible(target_wait);
return;
......
}
注意,這裡傳進來的參數reply為0,tr->target.handle也為0。因此,target_proc、target_thread、target_node、target_list和target_wait的值分別為:
target_node = binder_context_mgr_node; target_proc = target_node->proc; target_list = &target_proc->todo; target_wait = &target_proc->wait;
接著,分配了一個待處理事務t和一個待完成工作項tcomplete,並執行初始化工作:
/* TODO: reuse incoming transaction for reply */
t = kzalloc(sizeof(*t), GFP_KERNEL);
if (t == NULL) {
return_error = BR_FAILED_REPLY;
goto err_alloc_t_failed;
}
......
tcomplete = kzalloc(sizeof(*tcomplete), GFP_KERNEL);
if (tcomplete == NULL) {
return_error = BR_FAILED_REPLY;
goto err_alloc_tcomplete_failed;
}
......
if (!reply && !(tr->flags & TF_ONE_WAY))
t->from = thread;
else
t->from = NULL;
t->sender_euid = proc->tsk->cred->euid;
t->to_proc = target_proc;
t->to_thread = target_thread;
t->code = tr->code;
t->flags = tr->flags;
t->priority = task_nice(current);
t->buffer = binder_alloc_buf(target_proc, tr->data_size,
tr->offsets_size, !reply && (t->flags & TF_ONE_WAY));
if (t->buffer == NULL) {
return_error = BR_FAILED_REPLY;
goto err_binder_alloc_buf_failed;
}
t->buffer->allow_user_free = 0;
t->buffer->debug_id = t->debug_id;
t->buffer->transaction = t;
t->buffer->target_node = target_node;
if (target_node)
binder_inc_node(target_node, 1, 0, NULL);
offp = (size_t *)(t->buffer->data + ALIGN(tr->data_size, sizeof(void *)));
if (copy_from_user(t->buffer->data, tr->data.ptr.buffer, tr->data_size)) {
......
return_error = BR_FAILED_REPLY;
goto err_copy_data_failed;
}
if (copy_from_user(offp, tr->data.ptr.offsets, tr->offsets_size)) {
......
return_error = BR_FAILED_REPLY;
goto err_copy_data_failed;
}
注意,這裡的事務t是要交給target_proc處理的,在這個場景之下,就是Service Manager了。因此,下面的語句:
t->buffer = binder_alloc_buf(target_proc, tr->data_size, tr->offsets_size, !reply && (t->flags & TF_ONE_WAY));
就是在Service Manager的進程空間中分配一塊內存來保存用戶傳進入的參數了:
if (copy_from_user(t->buffer->data, tr->data.ptr.buffer, tr->data_size)) {
......
return_error = BR_FAILED_REPLY;
goto err_copy_data_failed;
}
if (copy_from_user(offp, tr->data.ptr.offsets, tr->offsets_size)) {
......
return_error = BR_FAILED_REPLY;
goto err_copy_data_failed;
}
由於現在target_node要被使用了,增加它的引用計數:
if (target_node) binder_inc_node(target_node, 1, 0, NULL);
接下去的for循環,就是用來處理傳輸數據中的Binder對象了。在我們的場景中,有一個類型為BINDER_TYPE_BINDER的Binder實體MediaPlayerService:
switch (fp->type) {
case BINDER_TYPE_BINDER:
case BINDER_TYPE_WEAK_BINDER: {
struct binder_ref *ref;
struct binder_node *node = binder_get_node(proc, fp->binder);
if (node == NULL) {
node = binder_new_node(proc, fp->binder, fp->cookie);
if (node == NULL) {
return_error = BR_FAILED_REPLY;
goto err_binder_new_node_failed;
}
node->min_priority = fp->flags & FLAT_BINDER_FLAG_PRIORITY_MASK;
node->accept_fds = !!(fp->flags & FLAT_BINDER_FLAG_ACCEPTS_FDS);
}
if (fp->cookie != node->cookie) {
......
goto err_binder_get_ref_for_node_failed;
}
ref = binder_get_ref_for_node(target_proc, node);
if (ref == NULL) {
return_error = BR_FAILED_REPLY;
goto err_binder_get_ref_for_node_failed;
}
if (fp->type == BINDER_TYPE_BINDER)
fp->type = BINDER_TYPE_HANDLE;
else
fp->type = BINDER_TYPE_WEAK_HANDLE;
fp->handle = ref->desc;
binder_inc_ref(ref, fp->type == BINDER_TYPE_HANDLE, &thread->todo);
......
} break;
由於是第一次在Binder驅動程序中傳輸這個MediaPlayerService,調用binder_get_node函數查詢這個Binder實體時,會返回空,於是binder_new_node在proc中新建一個,下次就可以直接使用了。
現在,由於要把這個Binder實體MediaPlayerService交給target_proc,也就是Service Manager來管理,也就是說Service Manager要引用這個MediaPlayerService了,於是通過binder_get_ref_for_node為MediaPlayerService創建一個引用,並且通過binder_inc_ref來增加這個引用計數,防止這個引用還在使用過程當中就被銷毀。注意,到了這裡的時候,t->buffer中的flat_binder_obj的type已經改為BINDER_TYPE_HANDLE,handle已經改為ref->desc,跟原來不一樣了,因為這個flat_binder_obj是最終是要傳給Service Manager的,而Service Manager只能夠通過句柄值來引用這個Binder實體。
最後,把待處理事務加入到target_list列表中去:
list_add_tail(&t->work.entry, target_list);
並且把待完成工作項加入到本線程的todo等待執行列表中去:
list_add_tail(&tcomplete->entry, &thread->todo);
現在目標進程有事情可做了,於是喚醒它:
if (target_wait)
wake_up_interruptible(target_wait);
這裡就是要喚醒Service Manager進程了。回憶一下前面這篇文章,此時, Service Manager正在binder_t淺談Service Manager成為Android進程間通信(IPC)機制Binder守護進程之路hread_read函數中調用wait_event_interruptible進入休眠狀態。
這裡我們先忽略一下Service Manager被喚醒之後的場景,繼續MedaPlayerService的啟動過程,然後再回來。
回到binder_ioctl函數,bwr.read_size > 0為true,於是進入binder_thread_read函數:
static int
binder_thread_read(struct binder_proc *proc, struct binder_thread *thread,
void __user *buffer, int size, signed long *consumed, int non_block)
{
void __user *ptr = buffer + *consumed;
void __user *end = buffer + size;
int ret = 0;
int wait_for_proc_work;
if (*consumed == 0) {
if (put_user(BR_NOOP, (uint32_t __user *)ptr))
return -EFAULT;
ptr += sizeof(uint32_t);
}
retry:
wait_for_proc_work = thread->transaction_stack == NULL && list_empty(&thread->todo);
.......
if (wait_for_proc_work) {
.......
} else {
if (non_block) {
if (!binder_has_thread_work(thread))
ret = -EAGAIN;
} else
ret = wait_event_interruptible(thread->wait, binder_has_thread_work(thread));
}
......
while (1) {
uint32_t cmd;
struct binder_transaction_data tr;
struct binder_work *w;
struct binder_transaction *t = NULL;
if (!list_empty(&thread->todo))
w = list_first_entry(&thread->todo, struct binder_work, entry);
else if (!list_empty(&proc->todo) && wait_for_proc_work)
w = list_first_entry(&proc->todo, struct binder_work, entry);
else {
if (ptr - buffer == 4 && !(thread->looper & BINDER_LOOPER_STATE_NEED_RETURN)) /* no data added */
goto retry;
break;
}
if (end - ptr < sizeof(tr) + 4)
break;
switch (w->type) {
......
case BINDER_WORK_TRANSACTION_COMPLETE: {
cmd = BR_TRANSACTION_COMPLETE;
if (put_user(cmd, (uint32_t __user *)ptr))
return -EFAULT;
ptr += sizeof(uint32_t);
binder_stat_br(proc, thread, cmd);
if (binder_debug_mask & BINDER_DEBUG_TRANSACTION_COMPLETE)
printk(KERN_INFO "binder: %d:%d BR_TRANSACTION_COMPLETE\n",
proc->pid, thread->pid);
list_del(&w->entry);
kfree(w);
binder_stats.obj_deleted[BINDER_STAT_TRANSACTION_COMPLETE]++;
} break;
......
}
if (!t)
continue;
......
}
done:
......
return 0;
}
這裡,thread->transaction_stack和thread->todo均不為空,於是wait_for_proc_work為false,由於binder_has_thread_work的時候,返回true,這裡因為thread->todo不為空,因此,線程雖然調用了wait_event_interruptible,但是不會睡眠,於是繼續往下執行。
由於thread->todo不為空,執行下列語句:
if (!list_empty(&thread->todo)) w = list_first_entry(&thread->todo, struct binder_work, entry);
w->type為BINDER_WORK_TRANSACTION_COMPLETE,這是在上面的binder_transaction函數設置的,於是執行:
switch (w->type) {
......
case BINDER_WORK_TRANSACTION_COMPLETE: {
cmd = BR_TRANSACTION_COMPLETE;
if (put_user(cmd, (uint32_t __user *)ptr))
return -EFAULT;
ptr += sizeof(uint32_t);
......
list_del(&w->entry);
kfree(w);
} break;
......
}
這裡就將w從thread->todo刪除了。由於這裡t為空,重新執行while循環,這時由於已經沒有事情可做了,最後就返回到binder_ioctl函數中。注間,這裡一共往用戶傳進來的緩沖區buffer寫入了兩個整數,分別是BR_NOOP和BR_TRANSACTION_COMPLETE。
binder_ioctl函數返回到用戶空間之前,把數據消耗情況拷貝回用戶空間中:
if (copy_to_user(ubuf, &bwr, sizeof(bwr))) {
ret = -EFAULT;
goto err;
}
最後返回到IPCThreadState::talkWithDriver函數中,執行下面語句:
if (err >= NO_ERROR) {
if (bwr.write_consumed > 0) {
if (bwr.write_consumed < (ssize_t)mOut.dataSize())
mOut.remove(0, bwr.write_consumed);
else
mOut.setDataSize(0);
}
if (bwr.read_consumed > 0) {
<pre code_snippet_id="134056" snippet_file_name="blog_20131230_54_6706870" name="code" class="cpp"> mIn.setDataSize(bwr.read_consumed);
mIn.setDataPosition(0);</pre> } ...... return NO_ERROR; }
首先是把mOut的數據清空:
mOut.setDataSize(0);
然後設置已經讀取的內容的大小:
mIn.setDataSize(bwr.read_consumed);
mIn.setDataPosition(0);
然後返回到IPCThreadState::waitForResponse函數中。在IPCThreadState::waitForResponse函數,先是從mIn讀出一個整數,這個便是BR_NOOP了,這是一個空操作,什麼也不做。然後繼續進入IPCThreadState::talkWithDriver函數中。
這時候,下面語句執行後:
const bool needRead = mIn.dataPosition() >= mIn.dataSize();
needRead為false,因為在mIn中,尚有一個整數BR_TRANSACTION_COMPLETE未讀出。
這時候,下面語句執行後:
const size_t outAvail = (!doReceive || needRead) ? mOut.dataSize() : 0;
outAvail等於0。因此,最後bwr.write_size和bwr.read_size均為0,IPCThreadState::talkWithDriver函數什麼也不做,直接返回到IPCThreadState::waitForResponse函數中。在IPCThreadState::waitForResponse函數,又繼續從mIn讀出一個整數,這個便是BR_TRANSACTION_COMPLETE:
switch (cmd) {
case BR_TRANSACTION_COMPLETE:
if (!reply && !acquireResult) goto finish;
break;
......
}
reply不為NULL,因此,IPCThreadState::waitForResponse的循環沒有結束,繼續執行,又進入到IPCThreadState::talkWithDrive中。
這次,needRead就為true了,而outAvail仍為0,所以bwr.read_size不為0,bwr.write_size為0。於是通過:
ioctl(mProcess->mDriverFD, BINDER_WRITE_READ, &bwr)
進入到Binder驅動程序中的binder_ioctl函數中。由於bwr.write_size為0,bwr.read_size不為0,這次直接就進入到binder_thread_read函數中。這時候,thread->transaction_stack不等於0,但是thread->todo為空,於是線程就通過:
[cpp] view plain copy 在CODE上查看代碼片派生到我的代碼片
wait_event_interruptible(thread->wait, binder_has_thread_work(thread));
進入睡眠狀態,等待Service Manager來喚醒了。
現在,我們可以回到Service Manager被喚醒的過程了。我們接著前面淺談Service Manager成為Android進程間通信(IPC)機制Binder守護進程之路這篇文章的最後,繼續描述。此時, Service Manager正在binder_thread_read函數中調用wait_event_interruptible_exclusive進入休眠狀態。上面被MediaPlayerService啟動後進程喚醒後,繼續執行binder_thread_read函數:
static int
binder_thread_read(struct binder_proc *proc, struct binder_thread *thread,
void __user *buffer, int size, signed long *consumed, int non_block)
{
void __user *ptr = buffer + *consumed;
void __user *end = buffer + size;
int ret = 0;
int wait_for_proc_work;
if (*consumed == 0) {
if (put_user(BR_NOOP, (uint32_t __user *)ptr))
return -EFAULT;
ptr += sizeof(uint32_t);
}
retry:
wait_for_proc_work = thread->transaction_stack == NULL && list_empty(&thread->todo);
......
if (wait_for_proc_work) {
......
if (non_block) {
if (!binder_has_proc_work(proc, thread))
ret = -EAGAIN;
} else
ret = wait_event_interruptible_exclusive(proc->wait, binder_has_proc_work(proc, thread));
} else {
......
}
......
while (1) {
uint32_t cmd;
struct binder_transaction_data tr;
struct binder_work *w;
struct binder_transaction *t = NULL;
if (!list_empty(&thread->todo))
w = list_first_entry(&thread->todo, struct binder_work, entry);
else if (!list_empty(&proc->todo) && wait_for_proc_work)
w = list_first_entry(&proc->todo, struct binder_work, entry);
else {
if (ptr - buffer == 4 && !(thread->looper & BINDER_LOOPER_STATE_NEED_RETURN)) /* no data added */
goto retry;
break;
}
if (end - ptr < sizeof(tr) + 4)
break;
switch (w->type) {
case BINDER_WORK_TRANSACTION: {
t = container_of(w, struct binder_transaction, work);
} break;
......
}
if (!t)
continue;
BUG_ON(t->buffer == NULL);
if (t->buffer->target_node) {
struct binder_node *target_node = t->buffer->target_node;
tr.target.ptr = target_node->ptr;
tr.cookie = target_node->cookie;
......
cmd = BR_TRANSACTION;
} else {
......
}
tr.code = t->code;
tr.flags = t->flags;
tr.sender_euid = t->sender_euid;
if (t->from) {
struct task_struct *sender = t->from->proc->tsk;
tr.sender_pid = task_tgid_nr_ns(sender, current->nsproxy->pid_ns);
} else {
tr.sender_pid = 0;
}
tr.data_size = t->buffer->data_size;
tr.offsets_size = t->buffer->offsets_size;
tr.data.ptr.buffer = (void *)t->buffer->data + proc->user_buffer_offset;
tr.data.ptr.offsets = tr.data.ptr.buffer + ALIGN(t->buffer->data_size, sizeof(void *));
if (put_user(cmd, (uint32_t __user *)ptr))
return -EFAULT;
ptr += sizeof(uint32_t);
if (copy_to_user(ptr, &tr, sizeof(tr)))
return -EFAULT;
ptr += sizeof(tr);
......
list_del(&t->work.entry);
t->buffer->allow_user_free = 1;
if (cmd == BR_TRANSACTION && !(t->flags & TF_ONE_WAY)) {
t->to_parent = thread->transaction_stack;
t->to_thread = thread;
thread->transaction_stack = t;
} else {
t->buffer->transaction = NULL;
kfree(t);
binder_stats.obj_deleted[BINDER_STAT_TRANSACTION]++;
}
break;
}
done:
......
return 0;
}
Service Manager被喚醒之後,就進入while循環開始處理事務了。這裡wait_for_proc_work等於1,並且proc->todo不為空,所以從proc->todo列表中得到第一個工作項:
w = list_first_entry(&proc->todo, struct binder_work, entry);
從上面的描述中,我們知道,這個工作項的類型為BINDER_WORK_TRANSACTION,於是通過下面語句得到事務項:
t = container_of(w, struct binder_transaction, work);
接著就是把事務項t中的數據拷貝到本地局部變量struct binder_transaction_data tr中去了:
if (t->buffer->target_node) {
struct binder_node *target_node = t->buffer->target_node;
tr.target.ptr = target_node->ptr;
tr.cookie = target_node->cookie;
......
cmd = BR_TRANSACTION;
} else {
......
}
tr.code = t->code;
tr.flags = t->flags;
tr.sender_euid = t->sender_euid;
if (t->from) {
struct task_struct *sender = t->from->proc->tsk;
tr.sender_pid = task_tgid_nr_ns(sender, current->nsproxy->pid_ns);
} else {
tr.sender_pid = 0;
}
tr.data_size = t->buffer->data_size;
tr.offsets_size = t->buffer->offsets_size;
tr.data.ptr.buffer = (void *)t->buffer->data + proc->user_buffer_offset;
tr.data.ptr.offsets = tr.data.ptr.buffer + ALIGN(t->buffer->data_size, sizeof(void *));
這裡有一個非常重要的地方,是Binder進程間通信機制的精髓所在:
tr.data.ptr.buffer = (void *)t->buffer->data + proc->user_buffer_offset; tr.data.ptr.offsets = tr.data.ptr.buffer + ALIGN(t->buffer->data_size, sizeof(void *));
t->buffer->data所指向的地址是內核空間的,現在要把數據返回給Service Manager進程的用戶空間,而Service Manager進程的用戶空間是不能訪問內核空間的數據的,所以這裡要作一下處理。怎麼處理呢?我們在學面向對象語言的時候,對象的拷貝有深拷貝和淺拷貝之分,深拷貝是把另外分配一塊新內存,然後把原始對象的內容搬過去,淺拷貝是並沒有為新對象分配一塊新空間,而只是分配一個引用,而個引用指向原始對象。Binder機制用的是類似淺拷貝的方法,通過在用戶空間分配一個虛擬地址,然後讓這個用戶空間虛擬地址與 t->buffer->data這個內核空間虛擬地址指向同一個物理地址,這樣就可以實現淺拷貝了。怎麼樣用戶空間和內核空間的虛擬地址同時指向同一個物理地址呢?請參考前面一篇文章淺談Service Manager成為Android進程間通信(IPC)機制Binder守護進程之路,那裡有詳細描述。這裡只要將t->buffer->data加上一個偏移值proc->user_buffer_offset就可以得到t->buffer->data對應的用戶空間虛擬地址了。調整了tr.data.ptr.buffer的值之後,不要忘記也要一起調整tr.data.ptr.offsets的值。
接著就是把tr的內容拷貝到用戶傳進來的緩沖區去了,指針ptr指向這個用戶緩沖區的地址:
if (put_user(cmd, (uint32_t __user *)ptr)) return -EFAULT; ptr += sizeof(uint32_t); if (copy_to_user(ptr, &tr, sizeof(tr))) return -EFAULT; ptr += sizeof(tr);
這裡可以看出,這裡只是對作tr.data.ptr.bufferr和tr.data.ptr.offsets的內容作了淺拷貝。
最後,由於已經處理了這個事務,要把它從todo列表中刪除:
list_del(&t->work.entry);
t->buffer->allow_user_free = 1;
if (cmd == BR_TRANSACTION && !(t->flags & TF_ONE_WAY)) {
t->to_parent = thread->transaction_stack;
t->to_thread = thread;
thread->transaction_stack = t;
} else {
t->buffer->transaction = NULL;
kfree(t);
binder_stats.obj_deleted[BINDER_STAT_TRANSACTION]++;
}
注意,這裡的cmd == BR_TRANSACTION && !(t->flags & TF_ONE_WAY)為true,表明這個事務雖然在驅動程序中已經處理完了,但是它仍然要等待Service Manager完成之後,給驅動程序一個確認,也就是需要等待回復,於是把當前事務t放在thread->transaction_stack隊列的頭部:
t->to_parent = thread->transaction_stack; t->to_thread = thread; thread->transaction_stack = t;
如果cmd == BR_TRANSACTION && !(t->flags & TF_ONE_WAY)為false,那就不需要等待回復了,直接把事務t刪掉。
這個while最後通過一個break跳了出來,最後返回到binder_ioctl函數中:
static long binder_ioctl(struct file *filp, unsigned int cmd, unsigned long arg)
{
int ret;
struct binder_proc *proc = filp->private_data;
struct binder_thread *thread;
unsigned int size = _IOC_SIZE(cmd);
void __user *ubuf = (void __user *)arg;
......
switch (cmd) {
case BINDER_WRITE_READ: {
struct binder_write_read bwr;
if (size != sizeof(struct binder_write_read)) {
ret = -EINVAL;
goto err;
}
if (copy_from_user(&bwr, ubuf, sizeof(bwr))) {
ret = -EFAULT;
goto err;
}
......
if (bwr.read_size > 0) {
ret = binder_thread_read(proc, thread, (void __user *)bwr.read_buffer, bwr.read_size, &bwr.read_consumed, filp->f_flags & O_NONBLOCK);
if (!list_empty(&proc->todo))
wake_up_interruptible(&proc->wait);
if (ret < 0) {
if (copy_to_user(ubuf, &bwr, sizeof(bwr)))
ret = -EFAULT;
goto err;
}
}
......
if (copy_to_user(ubuf, &bwr, sizeof(bwr))) {
ret = -EFAULT;
goto err;
}
break;
}
......
default:
ret = -EINVAL;
goto err;
}
ret = 0;
err:
......
return ret;
}
從binder_thread_read返回來後,再看看proc->todo是否還有事務等待處理,如果是,就把睡眠在proc->wait隊列的線程喚醒來處理。最後,把本地變量struct binder_write_read bwr的內容拷貝回到用戶傳進來的緩沖區中,就返回了。
這裡就是返回到frameworks/base/cmds/servicemanager/binder.c文件中的binder_loop函數了:
void binder_loop(struct binder_state *bs, binder_handler func)
{
int res;
struct binder_write_read bwr;
unsigned readbuf[32];
bwr.write_size = 0;
bwr.write_consumed = 0;
bwr.write_buffer = 0;
readbuf[0] = BC_ENTER_LOOPER;
binder_write(bs, readbuf, sizeof(unsigned));
for (;;) {
bwr.read_size = sizeof(readbuf);
bwr.read_consumed = 0;
bwr.read_buffer = (unsigned) readbuf;
res = ioctl(bs->fd, BINDER_WRITE_READ, &bwr);
if (res < 0) {
LOGE("binder_loop: ioctl failed (%s)\n", strerror(errno));
break;
}
res = binder_parse(bs, 0, readbuf, bwr.read_consumed, func);
if (res == 0) {
LOGE("binder_loop: unexpected reply?!\n");
break;
}
if (res < 0) {
LOGE("binder_loop: io error %d %s\n", res, strerror(errno));
break;
}
}
}
返回來的數據都放在readbuf中,接著調用binder_parse進行解析:
int binder_parse(struct binder_state *bs, struct binder_io *bio,
uint32_t *ptr, uint32_t size, binder_handler func)
{
int r = 1;
uint32_t *end = ptr + (size / 4);
while (ptr < end) {
uint32_t cmd = *ptr++;
......
case BR_TRANSACTION: {
struct binder_txn *txn = (void *) ptr;
if ((end - ptr) * sizeof(uint32_t) < sizeof(struct binder_txn)) {
LOGE("parse: txn too small!\n");
return -1;
}
binder_dump_txn(txn);
if (func) {
unsigned rdata[256/4];
struct binder_io msg;
struct binder_io reply;
int res;
bio_init(&reply, rdata, sizeof(rdata), 4);
bio_init_from_txn(&msg, txn);
res = func(bs, txn, &msg, &reply);
binder_send_reply(bs, &reply, txn->data, res);
}
ptr += sizeof(*txn) / sizeof(uint32_t);
break;
}
......
default:
LOGE("parse: OOPS %d\n", cmd);
return -1;
}
}
return r;
}
首先把從Binder驅動程序讀出來的數據轉換為一個struct binder_txn結構體,保存在txn本地變量中,struct binder_txn定義在frameworks/base/cmds/servicemanager/binder.h文件中:
struct binder_txn
{
void *target;
void *cookie;
uint32_t code;
uint32_t flags;
uint32_t sender_pid;
uint32_t sender_euid;
uint32_t data_size;
uint32_t offs_size;
void *data;
void *offs;
};
函數中還用到了另外一個數據結構struct binder_io,也是定義在frameworks/base/cmds/servicemanager/binder.h文件中:
struct binder_io
{
char *data; /* pointer to read/write from */
uint32_t *offs; /* array of offsets */
uint32_t data_avail; /* bytes available in data buffer */
uint32_t offs_avail; /* entries available in offsets array */
char *data0; /* start of data buffer */
uint32_t *offs0; /* start of offsets buffer */
uint32_t flags;
uint32_t unused;
};
接著往下看,函數調bio_init來初始化reply變量:
void bio_init(struct binder_io *bio, void *data,
uint32_t maxdata, uint32_t maxoffs)
{
uint32_t n = maxoffs * sizeof(uint32_t);
if (n > maxdata) {
bio->flags = BIO_F_OVERFLOW;
bio->data_avail = 0;
bio->offs_avail = 0;
return;
}
bio->data = bio->data0 = data + n;
bio->offs = bio->offs0 = data;
bio->data_avail = maxdata - n;
bio->offs_avail = maxoffs;
bio->flags = 0;
}
接著又調用bio_init_from_txn來初始化msg變量:
void bio_init_from_txn(struct binder_io *bio, struct binder_txn *txn)
{
bio->data = bio->data0 = txn->data;
bio->offs = bio->offs0 = txn->offs;
bio->data_avail = txn->data_size;
bio->offs_avail = txn->offs_size / 4;
bio->flags = BIO_F_SHARED;
}
最後,真正進行處理的函數是從參數中傳進來的函數指針func,這裡就是定義在frameworks/base/cmds/servicemanager/service_manager.c文件中的svcmgr_handler函數:
int svcmgr_handler(struct binder_state *bs,
struct binder_txn *txn,
struct binder_io *msg,
struct binder_io *reply)
{
struct svcinfo *si;
uint16_t *s;
unsigned len;
void *ptr;
uint32_t strict_policy;
if (txn->target != svcmgr_handle)
return -1;
// Equivalent to Parcel::enforceInterface(), reading the RPC
// header with the strict mode policy mask and the interface name.
// Note that we ignore the strict_policy and don't propagate it
// further (since we do no outbound RPCs anyway).
strict_policy = bio_get_uint32(msg);
s = bio_get_string16(msg, &len);
if ((len != (sizeof(svcmgr_id) / 2)) ||
memcmp(svcmgr_id, s, sizeof(svcmgr_id))) {
fprintf(stderr,"invalid id %s\n", str8(s));
return -1;
}
switch(txn->code) {
......
case SVC_MGR_ADD_SERVICE:
s = bio_get_string16(msg, &len);
ptr = bio_get_ref(msg);
if (do_add_service(bs, s, len, ptr, txn->sender_euid))
return -1;
break;
......
}
bio_put_uint32(reply, 0);
return 0;
}
回憶一下,在BpServiceManager::addService時,傳給Binder驅動程序的參數為:
writeInt32(IPCThreadState::self()->getStrictModePolicy() | STRICT_MODE_PENALTY_GATHER);
writeString16("android.os.IServiceManager");
writeString16("media.player");
writeStrongBinder(new MediaPlayerService());
這裡的語句:
strict_policy = bio_get_uint32(msg); s = bio_get_string16(msg, &len); s = bio_get_string16(msg, &len); ptr = bio_get_ref(msg);
就是依次把它們讀取出來了,這裡,我們只要看一下bio_get_ref的實現。先看一個數據結構struct binder_obj的定義:
struct binder_object
{
uint32_t type;
uint32_t flags;
void *pointer;
void *cookie;
};
這個結構體其實就是對應struct flat_binder_obj的。
接著看bio_get_ref實現:
void *bio_get_ref(struct binder_io *bio)
{
struct binder_object *obj;
obj = _bio_get_obj(bio);
if (!obj)
return 0;
if (obj->type == BINDER_TYPE_HANDLE)
return obj->pointer;
return 0;
}
_bio_get_obj這個函數就不跟進去看了,它的作用就是從binder_io中取得第一個還沒取獲取過的binder_object。在這個場景下,就是我們最開始傳過來代表MediaPlayerService的flat_binder_obj了,這個原始的flat_binder_obj的type為BINDER_TYPE_BINDER,binder為指向MediaPlayerService的弱引用的地址。在前面我們說過,在Binder驅動驅動程序裡面,會把這個flat_binder_obj的type改為BINDER_TYPE_HANDLE,handle改為一個句柄值。這裡的handle值就等於obj->pointer的值。
回到svcmgr_handler函數,調用do_add_service進一步處理:
int do_add_service(struct binder_state *bs,
uint16_t *s, unsigned len,
void *ptr, unsigned uid)
{
struct svcinfo *si;
// LOGI("add_service('%s',%p) uid=%d\n", str8(s), ptr, uid);
if (!ptr || (len == 0) || (len > 127))
return -1;
if (!svc_can_register(uid, s)) {
LOGE("add_service('%s',%p) uid=%d - PERMISSION DENIED\n",
str8(s), ptr, uid);
return -1;
}
si = find_svc(s, len);
if (si) {
if (si->ptr) {
LOGE("add_service('%s',%p) uid=%d - ALREADY REGISTERED\n",
str8(s), ptr, uid);
return -1;
}
si->ptr = ptr;
} else {
si = malloc(sizeof(*si) + (len + 1) * sizeof(uint16_t));
if (!si) {
LOGE("add_service('%s',%p) uid=%d - OUT OF MEMORY\n",
str8(s), ptr, uid);
return -1;
}
si->ptr = ptr;
si->len = len;
memcpy(si->name, s, (len + 1) * sizeof(uint16_t));
si->name[len] = '\0';
si->death.func = svcinfo_death;
si->death.ptr = si;
si->next = svclist;
svclist = si;
}
binder_acquire(bs, ptr);
binder_link_to_death(bs, ptr, &si->death);
return 0;
}
這個函數的實現很簡單,就是把MediaPlayerService這個Binder實體的引用寫到一個struct svcinfo結構體中,主要是它的名稱和句柄值,然後插入到鏈接svclist的頭部去。這樣,Client來向Service Manager查詢服務接口時,只要給定服務名稱,Service Manger就可以返回相應的句柄值了。
這個函數執行完成後,返回到svcmgr_handler函數,函數的最後,將一個錯誤碼0寫到reply變量中去,表示一切正常:
bio_put_uint32(reply, 0);
svcmgr_handler函數執行完成後,返回到binder_parse函數,執行下面語句:
binder_send_reply(bs, &reply, txn->data, res);
我們看一下binder_send_reply的實現,從函數名就可以猜到它要做什麼了,告訴Binder驅動程序,它完成了Binder驅動程序交給它的任務了。
void binder_send_reply(struct binder_state *bs,
struct binder_io *reply,
void *buffer_to_free,
int status)
{
struct {
uint32_t cmd_free;
void *buffer;
uint32_t cmd_reply;
struct binder_txn txn;
} __attribute__((packed)) data;
data.cmd_free = BC_FREE_BUFFER;
data.buffer = buffer_to_free;
data.cmd_reply = BC_REPLY;
data.txn.target = 0;
data.txn.cookie = 0;
data.txn.code = 0;
if (status) {
data.txn.flags = TF_STATUS_CODE;
data.txn.data_size = sizeof(int);
data.txn.offs_size = 0;
data.txn.data = &status;
data.txn.offs = 0;
} else {
data.txn.flags = 0;
data.txn.data_size = reply->data - reply->data0;
data.txn.offs_size = ((char*) reply->offs) - ((char*) reply->offs0);
data.txn.data = reply->data0;
data.txn.offs = reply->offs0;
}
binder_write(bs, &data, sizeof(data));
}
從這裡可以看出,binder_send_reply告訴Binder驅動程序執行BC_FREE_BUFFER和BC_REPLY命令,前者釋放之前在binder_transaction分配的空間,地址為buffer_to_free,buffer_to_free這個地址是Binder驅動程序把自己在內核空間用的地址轉換成用戶空間地址再傳給Service Manager的,所以Binder驅動程序拿到這個地址後,知道怎麼樣釋放這個空間;後者告訴MediaPlayerService,它的addService操作已經完成了,錯誤碼是0,保存在data.txn.data中。
再來看binder_write函數:
int binder_write(struct binder_state *bs, void *data, unsigned len)
{
struct binder_write_read bwr;
int res;
bwr.write_size = len;
bwr.write_consumed = 0;
bwr.write_buffer = (unsigned) data;
bwr.read_size = 0;
bwr.read_consumed = 0;
bwr.read_buffer = 0;
res = ioctl(bs->fd, BINDER_WRITE_READ, &bwr);
if (res < 0) {
fprintf(stderr,"binder_write: ioctl failed (%s)\n",
strerror(errno));
}
return res;
}
這裡可以看出,只有寫操作,沒有讀操作,即read_size為0。
這裡又是一個ioctl的BINDER_WRITE_READ操作。直入到驅動程序的binder_ioctl函數後,執行BINDER_WRITE_READ命令,這裡就不累述了。
最後,從binder_ioctl執行到binder_thread_write函數,我們首先看第一個命令BC_FREE_BUFFER:
int
binder_thread_write(struct binder_proc *proc, struct binder_thread *thread,
void __user *buffer, int size, signed long *consumed)
{
uint32_t cmd;
void __user *ptr = buffer + *consumed;
void __user *end = buffer + size;
while (ptr < end && thread->return_error == BR_OK) {
if (get_user(cmd, (uint32_t __user *)ptr))
return -EFAULT;
ptr += sizeof(uint32_t);
if (_IOC_NR(cmd) < ARRAY_SIZE(binder_stats.bc)) {
binder_stats.bc[_IOC_NR(cmd)]++;
proc->stats.bc[_IOC_NR(cmd)]++;
thread->stats.bc[_IOC_NR(cmd)]++;
}
switch (cmd) {
......
case BC_FREE_BUFFER: {
void __user *data_ptr;
struct binder_buffer *buffer;
if (get_user(data_ptr, (void * __user *)ptr))
return -EFAULT;
ptr += sizeof(void *);
buffer = binder_buffer_lookup(proc, data_ptr);
if (buffer == NULL) {
binder_user_error("binder: %d:%d "
"BC_FREE_BUFFER u%p no match\n",
proc->pid, thread->pid, data_ptr);
break;
}
if (!buffer->allow_user_free) {
binder_user_error("binder: %d:%d "
"BC_FREE_BUFFER u%p matched "
"unreturned buffer\n",
proc->pid, thread->pid, data_ptr);
break;
}
if (binder_debug_mask & BINDER_DEBUG_FREE_BUFFER)
printk(KERN_INFO "binder: %d:%d BC_FREE_BUFFER u%p found buffer %d for %s transaction\n",
proc->pid, thread->pid, data_ptr, buffer->debug_id,
buffer->transaction ? "active" : "finished");
if (buffer->transaction) {
buffer->transaction->buffer = NULL;
buffer->transaction = NULL;
}
if (buffer->async_transaction && buffer->target_node) {
BUG_ON(!buffer->target_node->has_async_transaction);
if (list_empty(&buffer->target_node->async_todo))
buffer->target_node->has_async_transaction = 0;
else
list_move_tail(buffer->target_node->async_todo.next, &thread->todo);
}
binder_transaction_buffer_release(proc, buffer, NULL);
binder_free_buf(proc, buffer);
break;
}
......
*consumed = ptr - buffer;
}
return 0;
}
首先通過看這個語句:
get_user(data_ptr, (void * __user *)ptr)
這個是獲得要刪除的Buffer的用戶空間地址,接著通過下面這個語句來找到這個地址對應的struct binder_buffer信息:
buffer = binder_buffer_lookup(proc, data_ptr);
因為這個空間是前面在binder_transaction裡面分配的,所以這裡一定能找到。
最後,就可以釋放這塊內存了:
binder_transaction_buffer_release(proc, buffer, NULL);
binder_free_buf(proc, buffer);
再來看另外一個命令BC_REPLY:
int
binder_thread_write(struct binder_proc *proc, struct binder_thread *thread,
void __user *buffer, int size, signed long *consumed)
{
uint32_t cmd;
void __user *ptr = buffer + *consumed;
void __user *end = buffer + size;
while (ptr < end && thread->return_error == BR_OK) {
if (get_user(cmd, (uint32_t __user *)ptr))
return -EFAULT;
ptr += sizeof(uint32_t);
if (_IOC_NR(cmd) < ARRAY_SIZE(binder_stats.bc)) {
binder_stats.bc[_IOC_NR(cmd)]++;
proc->stats.bc[_IOC_NR(cmd)]++;
thread->stats.bc[_IOC_NR(cmd)]++;
}
switch (cmd) {
......
case BC_TRANSACTION:
case BC_REPLY: {
struct binder_transaction_data tr;
if (copy_from_user(&tr, ptr, sizeof(tr)))
return -EFAULT;
ptr += sizeof(tr);
binder_transaction(proc, thread, &tr, cmd == BC_REPLY);
break;
}
......
*consumed = ptr - buffer;
}
return 0;
}
又再次進入到binder_transaction函數:
static void
binder_transaction(struct binder_proc *proc, struct binder_thread *thread,
struct binder_transaction_data *tr, int reply)
{
struct binder_transaction *t;
struct binder_work *tcomplete;
size_t *offp, *off_end;
struct binder_proc *target_proc;
struct binder_thread *target_thread = NULL;
struct binder_node *target_node = NULL;
struct list_head *target_list;
wait_queue_head_t *target_wait;
struct binder_transaction *in_reply_to = NULL;
struct binder_transaction_log_entry *e;
uint32_t return_error;
......
if (reply) {
in_reply_to = thread->transaction_stack;
if (in_reply_to == NULL) {
......
return_error = BR_FAILED_REPLY;
goto err_empty_call_stack;
}
binder_set_nice(in_reply_to->saved_priority);
if (in_reply_to->to_thread != thread) {
.......
goto err_bad_call_stack;
}
thread->transaction_stack = in_reply_to->to_parent;
target_thread = in_reply_to->from;
if (target_thread == NULL) {
return_error = BR_DEAD_REPLY;
goto err_dead_binder;
}
if (target_thread->transaction_stack != in_reply_to) {
......
return_error = BR_FAILED_REPLY;
in_reply_to = NULL;
target_thread = NULL;
goto err_dead_binder;
}
target_proc = target_thread->proc;
} else {
......
}
if (target_thread) {
e->to_thread = target_thread->pid;
target_list = &target_thread->todo;
target_wait = &target_thread->wait;
} else {
......
}
/* TODO: reuse incoming transaction for reply */
t = kzalloc(sizeof(*t), GFP_KERNEL);
if (t == NULL) {
return_error = BR_FAILED_REPLY;
goto err_alloc_t_failed;
}
tcomplete = kzalloc(sizeof(*tcomplete), GFP_KERNEL);
if (tcomplete == NULL) {
return_error = BR_FAILED_REPLY;
goto err_alloc_tcomplete_failed;
}
if (!reply && !(tr->flags & TF_ONE_WAY))
t->from = thread;
else
t->from = NULL;
t->sender_euid = proc->tsk->cred->euid;
t->to_proc = target_proc;
t->to_thread = target_thread;
t->code = tr->code;
t->flags = tr->flags;
t->priority = task_nice(current);
t->buffer = binder_alloc_buf(target_proc, tr->data_size,
tr->offsets_size, !reply && (t->flags & TF_ONE_WAY));
if (t->buffer == NULL) {
return_error = BR_FAILED_REPLY;
goto err_binder_alloc_buf_failed;
}
t->buffer->allow_user_free = 0;
t->buffer->debug_id = t->debug_id;
t->buffer->transaction = t;
t->buffer->target_node = target_node;
if (target_node)
binder_inc_node(target_node, 1, 0, NULL);
offp = (size_t *)(t->buffer->data + ALIGN(tr->data_size, sizeof(void *)));
if (copy_from_user(t->buffer->data, tr->data.ptr.buffer, tr->data_size)) {
binder_user_error("binder: %d:%d got transaction with invalid "
"data ptr\n", proc->pid, thread->pid);
return_error = BR_FAILED_REPLY;
goto err_copy_data_failed;
}
if (copy_from_user(offp, tr->data.ptr.offsets, tr->offsets_size)) {
binder_user_error("binder: %d:%d got transaction with invalid "
"offsets ptr\n", proc->pid, thread->pid);
return_error = BR_FAILED_REPLY;
goto err_copy_data_failed;
}
......
if (reply) {
BUG_ON(t->buffer->async_transaction != 0);
binder_pop_transaction(target_thread, in_reply_to);
} else if (!(t->flags & TF_ONE_WAY)) {
......
} else {
......
}
t->work.type = BINDER_WORK_TRANSACTION;
list_add_tail(&t->work.entry, target_list);
tcomplete->type = BINDER_WORK_TRANSACTION_COMPLETE;
list_add_tail(&tcomplete->entry, &thread->todo);
if (target_wait)
wake_up_interruptible(target_wait);
return;
......
}
注意,這裡的reply為1,我們忽略掉其它無關代碼。
前面Service Manager正在binder_thread_read函數中被MediaPlayerService啟動後進程喚醒後,在最後會把當前處理完的事務放在thread->transaction_stack中:
if (cmd == BR_TRANSACTION && !(t->flags & TF_ONE_WAY)) {
t->to_parent = thread->transaction_stack;
t->to_thread = thread;
thread->transaction_stack = t;
}
所以,這裡,首先是把它這個binder_transaction取回來,並且放在本地變量in_reply_to中:
in_reply_to = thread->transaction_stack;
接著就可以通過in_reply_to得到最終發出這個事務請求的線程和進程:
target_thread = in_reply_to->from;
target_proc = target_thread->proc;
然後得到target_list和target_wait:
target_list = &target_thread->todo;
target_wait = &target_thread->wait;
下面這一段代碼:
/* TODO: reuse incoming transaction for reply */
t = kzalloc(sizeof(*t), GFP_KERNEL);
if (t == NULL) {
return_error = BR_FAILED_REPLY;
goto err_alloc_t_failed;
}
tcomplete = kzalloc(sizeof(*tcomplete), GFP_KERNEL);
if (tcomplete == NULL) {
return_error = BR_FAILED_REPLY;
goto err_alloc_tcomplete_failed;
}
if (!reply && !(tr->flags & TF_ONE_WAY))
t->from = thread;
else
t->from = NULL;
t->sender_euid = proc->tsk->cred->euid;
t->to_proc = target_proc;
t->to_thread = target_thread;
t->code = tr->code;
t->flags = tr->flags;
t->priority = task_nice(current);
t->buffer = binder_alloc_buf(target_proc, tr->data_size,
tr->offsets_size, !reply && (t->flags & TF_ONE_WAY));
if (t->buffer == NULL) {
return_error = BR_FAILED_REPLY;
goto err_binder_alloc_buf_failed;
}
t->buffer->allow_user_free = 0;
t->buffer->debug_id = t->debug_id;
t->buffer->transaction = t;
t->buffer->target_node = target_node;
if (target_node)
binder_inc_node(target_node, 1, 0, NULL);
offp = (size_t *)(t->buffer->data + ALIGN(tr->data_size, sizeof(void *)));
if (copy_from_user(t->buffer->data, tr->data.ptr.buffer, tr->data_size)) {
binder_user_error("binder: %d:%d got transaction with invalid "
"data ptr\n", proc->pid, thread->pid);
return_error = BR_FAILED_REPLY;
goto err_copy_data_failed;
}
if (copy_from_user(offp, tr->data.ptr.offsets, tr->offsets_size)) {
binder_user_error("binder: %d:%d got transaction with invalid "
"offsets ptr\n", proc->pid, thread->pid);
return_error = BR_FAILED_REPLY;
goto err_copy_data_failed;
}
我們在前面已經分析過了,這裡不再重復。但是有一點要注意的是,這裡target_node為NULL,因此,t->buffer->target_node也為NULL。
函數本來有一個for循環,用來處理數據中的Binder對象,這裡由於沒有Binder對象,所以就略過了。到了下面這句代碼:
binder_pop_transaction(target_thread, in_reply_to);
我們看看做了什麼事情:
static void
binder_pop_transaction(
struct binder_thread *target_thread, struct binder_transaction *t)
{
if (target_thread) {
BUG_ON(target_thread->transaction_stack != t);
BUG_ON(target_thread->transaction_stack->from != target_thread);
target_thread->transaction_stack =
target_thread->transaction_stack->from_parent;
t->from = NULL;
}
t->need_reply = 0;
if (t->buffer)
t->buffer->transaction = NULL;
kfree(t);
binder_stats.obj_deleted[BINDER_STAT_TRANSACTION]++;
}
由於到了這裡,已經不需要in_reply_to這個transaction了,就把它刪掉。
回到binder_transaction函數:
t->work.type = BINDER_WORK_TRANSACTION; list_add_tail(&t->work.entry, target_list); tcomplete->type = BINDER_WORK_TRANSACTION_COMPLETE; list_add_tail(&tcomplete->entry, &thread->todo);
和前面一樣,分別把t和tcomplete分別放在target_list和thread->todo隊列中,這裡的target_list指的就是最初調用IServiceManager::addService的MediaPlayerService的Server主線程的的thread->todo隊列了,而thread->todo指的是Service Manager中用來回復IServiceManager::addService請求的線程。
最後,喚醒等待在target_wait隊列上的線程了,就是最初調用IServiceManager::addService的MediaPlayerService的Server主線程了,它最後在binder_thread_read函數中睡眠在thread->wait上,就是這裡的target_wait了:
if (target_wait)
wake_up_interruptible(target_wait);
這樣,Service Manger回復調用IServiceManager::addService請求就算完成了,重新回到frameworks/base/cmds/servicemanager/binder.c文件中的binder_loop函數等待下一個Client請求的到來。事實上,Service Manger回到binder_loop函數再次執行ioctl函數時候,又會再次進入到binder_thread_read函數。這時個會發現thread->todo不為空,這是因為剛才我們調用了:
list_add_tail(&tcomplete->entry, &thread->todo);
把一個工作項tcompelete放在了在thread->todo中,這個tcompelete的type為BINDER_WORK_TRANSACTION_COMPLETE,因此,Binder驅動程序會執行下面操作:
switch (w->type) {
case BINDER_WORK_TRANSACTION_COMPLETE: {
cmd = BR_TRANSACTION_COMPLETE;
if (put_user(cmd, (uint32_t __user *)ptr))
return -EFAULT;
ptr += sizeof(uint32_t);
list_del(&w->entry);
kfree(w);
} break;
......
}
binder_loop函數執行完這個ioctl調用後,才會在下一次調用ioctl進入到Binder驅動程序進入休眠狀態,等待下一次Client的請求。
上面講到調用IServiceManager::addService的MediaPlayerService的Server主線程被喚醒了,於是,重新執行binder_thread_read函數:
static int
binder_thread_read(struct binder_proc *proc, struct binder_thread *thread,
void __user *buffer, int size, signed long *consumed, int non_block)
{
void __user *ptr = buffer + *consumed;
void __user *end = buffer + size;
int ret = 0;
int wait_for_proc_work;
if (*consumed == 0) {
if (put_user(BR_NOOP, (uint32_t __user *)ptr))
return -EFAULT;
ptr += sizeof(uint32_t);
}
retry:
wait_for_proc_work = thread->transaction_stack == NULL && list_empty(&thread->todo);
......
if (wait_for_proc_work) {
......
} else {
if (non_block) {
if (!binder_has_thread_work(thread))
ret = -EAGAIN;
} else
ret = wait_event_interruptible(thread->wait, binder_has_thread_work(thread));
}
......
while (1) {
uint32_t cmd;
struct binder_transaction_data tr;
struct binder_work *w;
struct binder_transaction *t = NULL;
if (!list_empty(&thread->todo))
w = list_first_entry(&thread->todo, struct binder_work, entry);
else if (!list_empty(&proc->todo) && wait_for_proc_work)
w = list_first_entry(&proc->todo, struct binder_work, entry);
else {
if (ptr - buffer == 4 && !(thread->looper & BINDER_LOOPER_STATE_NEED_RETURN)) /* no data added */
goto retry;
break;
}
......
switch (w->type) {
case BINDER_WORK_TRANSACTION: {
t = container_of(w, struct binder_transaction, work);
} break;
......
}
if (!t)
continue;
BUG_ON(t->buffer == NULL);
if (t->buffer->target_node) {
......
} else {
tr.target.ptr = NULL;
tr.cookie = NULL;
cmd = BR_REPLY;
}
tr.code = t->code;
tr.flags = t->flags;
tr.sender_euid = t->sender_euid;
if (t->from) {
......
} else {
tr.sender_pid = 0;
}
tr.data_size = t->buffer->data_size;
tr.offsets_size = t->buffer->offsets_size;
tr.data.ptr.buffer = (void *)t->buffer->data + proc->user_buffer_offset;
tr.data.ptr.offsets = tr.data.ptr.buffer + ALIGN(t->buffer->data_size, sizeof(void *));
if (put_user(cmd, (uint32_t __user *)ptr))
return -EFAULT;
ptr += sizeof(uint32_t);
if (copy_to_user(ptr, &tr, sizeof(tr)))
return -EFAULT;
ptr += sizeof(tr);
......
list_del(&t->work.entry);
t->buffer->allow_user_free = 1;
if (cmd == BR_TRANSACTION && !(t->flags & TF_ONE_WAY)) {
......
} else {
t->buffer->transaction = NULL;
kfree(t);
binder_stats.obj_deleted[BINDER_STAT_TRANSACTION]++;
}
break;
}
done:
......
return 0;
}
在while循環中,從thread->todo得到w,w->type為BINDER_WORK_TRANSACTION,於是,得到t。從上面可以知道,Service Manager反回了一個0回來,寫在t->buffer->data裡面,現在把t->buffer->data加上proc->user_buffer_offset,得到用戶空間地址,保存在tr.data.ptr.buffer裡面,這樣用戶空間就可以訪問這個返回碼了。由於cmd不等於BR_TRANSACTION,這時就可以把t刪除掉了,因為以後都不需要用了。
執行完這個函數後,就返回到binder_ioctl函數,執行下面語句,把數據返回給用戶空間:
if (copy_to_user(ubuf, &bwr, sizeof(bwr))) {
ret = -EFAULT;
goto err;
}
接著返回到用戶空間IPCThreadState::talkWithDriver函數,最後返回到IPCThreadState::waitForResponse函數,最終執行到下面語句:
status_t IPCThreadState::waitForResponse(Parcel *reply, status_t *acquireResult)
{
int32_t cmd;
int32_t err;
while (1) {
if ((err=talkWithDriver()) < NO_ERROR) break;
......
cmd = mIn.readInt32();
......
switch (cmd) {
......
case BR_REPLY:
{
binder_transaction_data tr;
err = mIn.read(&tr, sizeof(tr));
LOG_ASSERT(err == NO_ERROR, "Not enough command data for brREPLY");
if (err != NO_ERROR) goto finish;
if (reply) {
if ((tr.flags & TF_STATUS_CODE) == 0) {
reply->ipcSetDataReference(
reinterpret_cast<const uint8_t*>(tr.data.ptr.buffer),
tr.data_size,
reinterpret_cast<const size_t*>(tr.data.ptr.offsets),
tr.offsets_size/sizeof(size_t),
freeBuffer, this);
} else {
......
}
} else {
......
}
}
goto finish;
......
}
}
finish:
......
return err;
}
注意,這裡的tr.flags等於0,這個是在上面的binder_send_reply函數裡設置的。最終把結果保存在reply了:
reply->ipcSetDataReference( reinterpret_cast<const uint8_t*>(tr.data.ptr.buffer), tr.data_size, reinterpret_cast<const size_t*>(tr.data.ptr.offsets), tr.offsets_size/sizeof(size_t), freeBuffer, this);
這個函數我們就不看了,有興趣的讀者可以研究一下。
從這裡層層返回,最後回到MediaPlayerService::instantiate函數中。
至此,IServiceManager::addService終於執行完畢了。這個過程非常復雜,但是如果我們能夠深刻地理解這一過程,將能很好地理解Binder機制的設計思想和實現過程。這裡,對IServiceManager::addService過程中MediaPlayerService、ServiceManager和BinderDriver之間的交互作一個小結:

回到frameworks/base/media/mediaserver/main_mediaserver.cpp文件中的main函數,接下去還要執行下面兩個函數:
ProcessState::self()->startThreadPool();
IPCThreadState::self()->joinThreadPool();
首先看ProcessState::startThreadPool函數的實現:
void ProcessState::startThreadPool()
{
AutoMutex _l(mLock);
if (!mThreadPoolStarted) {
mThreadPoolStarted = true;
spawnPooledThread(true);
}
}
這裡調用spwanPooledThread:
void ProcessState::spawnPooledThread(bool isMain)
{
if (mThreadPoolStarted) {
int32_t s = android_atomic_add(1, &mThreadPoolSeq);
char buf[32];
sprintf(buf, "Binder Thread #%d", s);
LOGV("Spawning new pooled thread, name=%s\n", buf);
sp<Thread> t = new PoolThread(isMain);
t->run(buf);
}
}
這裡主要是創建一個線程,PoolThread繼續Thread類,Thread類定義在frameworks/base/libs/utils/Threads.cpp文件中,其run函數最終調用子類的threadLoop函數,這裡即為PoolThread::threadLoop函數:
virtual bool threadLoop()
{
IPCThreadState::self()->joinThreadPool(mIsMain);
return false;
}
這裡和frameworks/base/media/mediaserver/main_mediaserver.cpp文件中的main函數一樣,最終都是調用了IPCThreadState::joinThreadPool函數,它們的區別是,一個參數是true,一個是默認值false。我們來看一下這個函數的實現:
void IPCThreadState::joinThreadPool(bool isMain)
{
LOG_THREADPOOL("**** THREAD %p (PID %d) IS JOINING THE THREAD POOL\n", (void*)pthread_self(), getpid());
mOut.writeInt32(isMain ? BC_ENTER_LOOPER : BC_REGISTER_LOOPER);
......
status_t result;
do {
int32_t cmd;
.......
// now get the next command to be processed, waiting if necessary
result = talkWithDriver();
if (result >= NO_ERROR) {
size_t IN = mIn.dataAvail();
if (IN < sizeof(int32_t)) continue;
cmd = mIn.readInt32();
......
}
result = executeCommand(cmd);
}
......
} while (result != -ECONNREFUSED && result != -EBADF);
.......
mOut.writeInt32(BC_EXIT_LOOPER);
talkWithDriver(false);
}
這個函數最終是在一個無窮循環中,通過調用talkWithDriver函數來和Binder驅動程序進行交互,實際上就是調用talkWithDriver來等待Client的請求,然後再調用executeCommand來處理請求,而在executeCommand函數中,最終會調用BBinder::transact來真正處理Client的請求:
status_t IPCThreadState::executeCommand(int32_t cmd)
{
BBinder* obj;
RefBase::weakref_type* refs;
status_t result = NO_ERROR;
switch (cmd) {
......
case BR_TRANSACTION:
{
binder_transaction_data tr;
result = mIn.read(&tr, sizeof(tr));
......
Parcel reply;
......
if (tr.target.ptr) {
sp<BBinder> b((BBinder*)tr.cookie);
const status_t error = b->transact(tr.code, buffer, &reply, tr.flags);
if (error < NO_ERROR) reply.setError(error);
} else {
const status_t error = the_context_object->transact(tr.code, buffer, &reply, tr.flags);
if (error < NO_ERROR) reply.setError(error);
}
......
}
break;
.......
}
if (result != NO_ERROR) {
mLastError = result;
}
return result;
}
接下來再看一下BBinder::transact的實現:
status_t BBinder::transact(
uint32_t code, const Parcel& data, Parcel* reply, uint32_t flags)
{
data.setDataPosition(0);
status_t err = NO_ERROR;
switch (code) {
case PING_TRANSACTION:
reply->writeInt32(pingBinder());
break;
default:
err = onTransact(code, data, reply, flags);
break;
}
if (reply != NULL) {
reply->setDataPosition(0);
}
return err;
}
最終會調用onTransact函數來處理。在這個場景中,BnMediaPlayerService繼承了BBinder類,並且重載了onTransact函數,因此,這裡實際上是調用了BnMediaPlayerService::onTransact函數,這個函數定義在frameworks/base/libs/media/libmedia/IMediaPlayerService.cpp文件中:
status_t BnMediaPlayerService::onTransact(
uint32_t code, const Parcel& data, Parcel* reply, uint32_t flags)
{
switch(code) {
case CREATE_URL: {
......
} break;
case CREATE_FD: {
......
} break;
case DECODE_URL: {
......
} break;
case DECODE_FD: {
......
} break;
case CREATE_MEDIA_RECORDER: {
......
} break;
case CREATE_METADATA_RETRIEVER: {
......
} break;
case GET_OMX: {
......
} break;
default:
return BBinder::onTransact(code, data, reply, flags);
}
}
至此,我們就以MediaPlayerService為例,完整地介紹了Android系統進程間通信Binder機制中的Server啟動過程。Server啟動起來之後,就會在一個無窮循環中等待Client的請求了。在下一篇文章中,我們將介紹Client如何通過Service Manager遠程接口來獲得Server遠程接口,進而調用Server遠程接口來使用Server提供的服務,敬請關注。
Android 之多線程下載原理
在Android之中呢,對於多線程的操作很是平凡,所以對於多線程的理解越深,那麼對於自己的程序便能夠很好的運行 這也是對於Android開發是一個重要的知識點,那麼我
Android—Activity的四種啟動模式及區別
活動的啟動模式啟動模式一共有四種,分別是 standard、singleTop、singleTask 和singleInstance,可以在AndroidManifest
自定義控件三部曲之繪圖篇(十二)——Paint之setXfermode(三)
一篇給大家講解了有關setXfermode的幾種模式,還剩最後一系列DST模式沒講,這篇文章就給大家講講這個模式的用法及實戰一、DST相關模式在講完了SRC相關的模式以後
android中AutoCompleteTextView的簡單用法(實現搜索歷史)
網上有不少教程,那個提示框字符集都是事先寫好的,例如用一個String[] 數組去包含了這些數據,但是,我們也可以吧用戶輸入的作為歷史記錄保存下面先上我寫的代碼: imp