編輯:關於Android編程
每一個build.gradle文件代表一個project,一個project會有多個tasks
如Android工程:包含Android tasks,build tasks,build setup tasks,help tasks,install tasks,other tasks.
gradlew -help—->查看命令
gradlew tasks—->查看root project有多少個task
gradlew tasks –all—->查看詳細的tasks
gradlew -v/gradlew.bat -v—->查看Gradle版本及其他信息
gradlew assembleDebug—->創建一個debug版本的app,在app/build/outputs/apk目錄下,也可以執行簡稱:gradlew assDeb或gradlew aD
gradlew :app:assembleDebug—->指定module名稱執行assemble任務創建debug版本apk文件。
Base tasks:定義了tasks,但沒有實現
assemble clean check buildAndroid tasks:實現了base tasks的行為
- assemble:對每一個build type創建一個apk
assemble tasks默認依賴assembleDebug和assembleRelease
clean:移除所有的編譯產生的文件 check:執行Lint檢查,如果Lint檢測到問題,可以中斷編譯 build:在assemble和check都運行
Project中build.gradle文件,對多個Module統一管理如果你的工程有多個Android項目,可以把共同的設置寫在allprojects中,如
allprojects{
apply plugin:'com.android.application'
android{
compileSdkVersion 24
buildToolsVersion "24.0.0"
}
}
這樣要求你的module都是Android app,當然有更好的一個寫法,可以在project中的build文件中定義一個ext{},如:
ext{
compileSdkVersion = 24
buildToolsVersion = "24.0.0"
}
在Module中的build文件中的android{}中使用,如:
android{
compileSdkVersion rootProject.ext.compileSdkVersion
buildToolsVersion rootProject.ext.buildToolsVersion
}
自定義task在build.gradle中自定義tasks任務,如:
ext{
local="hello local"
}
task print<<{
println local
println ok //task可以執行gradle.properties文件中的配置
}
在gradle.properties文件中
ok='hello property'
Native Library:android默認支持native library,當然你需要 在Module中創建一個jniLib目錄,如:

android{
...
sourceSets.main{
jniLibs.srcDir 'src/main/libs'
}
}
使用.aar文件
repositories{
flatDir{
dirs 'aars'
}
}
dependencies{
compile(name:'libraryname',ext:'aar')
}
Dependency的概念:compile:默認,大多數應用都全部依賴於它 apk:僅僅添加包,不參與編譯。僅僅作為Jar依賴,添加代lib庫中可能導致error provided:這個依賴不會被打包。僅僅作為Jar依賴,添加代lib庫中可能導致error testCompile:添加測試的依賴 androidTestCompile:添加測試的依賴。 debugCompile:debug版本的依賴。 releaseProvided:release版本不打包。
自定義buildTypes{}在module項目中會自動生成一個release版本的build type,同時也有一個默認的debug版本(只不過隱藏了,可以對它的屬性值進行重寫,當然也可以自定義,如:
android{
...
buildTypes{
release{
...
}
debug{
...
}
my.initWith(buildTypes.debug) //復制debug的所有屬性
my{
applicationIdSuffix ".my" //applicationId的變體
versionNameSuffix "-my"
buildConfigFiled "boolean" "LOG_DEBUG" "true"
...
}
}
}
my.initWith(buildTypes.debug) —-表示my類型復制debug所有屬性
applicationIdSuffix “.my” —-表示應用id後面接上一個.my,如:
debug類型的applicationId:com.example
my類型的applicationId:com.example.my
應為applicationId不同,所以可以在同一個設備同時安裝這2個apk。一般用於區分free版,price版。
buildConfigFiled—-設置編譯配置
buildConfigFiled "boolean" "LOG_DEBUG" "true"
意思是:給這個類型設置設置一個boolean類型的變量LOG_DEBUG,默認為true。
同樣還可以這樣設置:
buildConfigField "String", "API_URL", "http://staging.example.com/api"
意思是:配置文件從網絡請求。
在項目中的使用:
if(BuildConfig.LOG_DEBUG){
log.e("","")
}
封裝成一個工具類,可以根據debug版本和release版本的不同進行log的統一開閉管理。
SourceSets當你創建一個名稱為staging的build類型時,你需要使用自定義的source code和resource時,需要手動創建一個名稱和build type名稱相同的目錄。如圖:

我們在staging目錄下可以創建自己的resource,可以覆蓋和main目錄中的resource。
如:
你的main中string.xml文件中
Application
hello
...
你的staging目錄中string.xml文件
Application Staging
那麼在合並的時候,string.xml是這樣的
Application Staging
hello
...
如果你的staging目錄沒有,或沒有資源時,直接使用的main中的。
Multiflavtor variants(多渠道打包)比如我們的app需要打包到多個應用市場,如xiaomi,360等。
android{
productFlavors{
xiaomi{
applicationId "com.example.application"
...
}
360{
applicationId "com.example.application"
...
}
}
}
這樣打包的時候就可以打出2個應用市場的release-apk。
如果現在需求變更,需要一個free版本,一個price版本,如何打包呢?
我們可以這樣打包,如下:
android{
...
flavorDimensions 'price','store'
productFlavors{
xiaomi{
flavorDimension "store"
}
360{
flavorDimension "store"
}
free{
flavorDimension "price"
}
price{
flavorDimension "price"
}
}
}
flavorDimensions—-是一個數組,store和price代表的2個維度,每個flavor分配到指定的維度中。
上面的例子中將 Product Flavor 分為兩組(即兩個維度),分別為price維度 [free, paid]和store維度[xiaomi,360] ,再加上默認的 BuildType 有 [debug, release] ,這將會組合生成以下的 Build Variant:
xiaomi-free-debug和xiaomi-free-release 360-free-debug和360-free-release xiaomi-price-debug和xiaomi-price-release 360-price-debug和360-price-release
Variant filters(過濾變體)這段代碼可放在android{…}中,也可以放在android{}外。
android.variantFilter { variant ->
if (!variant.buildType.name.equals('debug')) {
variant.getFlavors().each() {
flavor ->
if (!flavor.name.equals('xiaomi')) {
variant.setIgnore(true);
}
}
}
}
代碼用來過濾一些Variant。結果可以查看這裡

Signing configurations(簽名配置)默認情況下大概是這樣:一般只需要設置一個release的就好。
android{
signingConfigs{
release{
storeFile file("release.keystore")
storePassword "storepassword"
keyAilas "keyAlias"
keyPassword "keyPassword"
}
}
}
在buildTypes{}中使用
android{
buildTypes{
release{
signingConfig signingConfig.release
}
}
}
這樣release版本的在打包的時候,就會帶上簽名文件。
如果所有的都需要帶上簽名文件,可以在defaultConfigs{}中使用:
defaultConfigs{
signingConfig signingConfig.release
}
如果針對某個store平台加上簽名文件。可以:
android{
productFlavors{
xiaomi{//以小米為例
signingConfig signingConfig.release
}
}
}
如果我們需要對每一個平台使用不同的簽名打包,我們可以:
android{
signingConfigs{
release{
...//簽名配置,參考上面
}
xiaomi{
...
}
baidu{
...
}
}
}
對release版本打包簽名處理:
android{
buildTypes{
release{
productFlavors.xiaomi.signingConfig signConfigs.xiaomi //針對小米release版本進行簽名處理(使用小米特用的簽名文件)
productFlavors.baidu.signingConfig signConfigs.baidu //針對百度elease版本進行簽名處理(使用百度特用的簽名文件)
}
}
}
Android View 自定義RangeSeekBar范圍選擇器
前段時間群裡兄弟項目中有類似這樣的需求 我看到兄弟受苦受難,於心不忍。又因事不關己,打算高高掛起。正在愛恨糾結之時,日神對我說:沒事多造點輪子,你的人生會有很多
全新android Tab控件PagerSlidingTabStrip最簡使用方法
眾所周知Android的Tab控件不是很好用,因此Github上的PagerSlidingTabStrip項目被廣為使用,該項目地址為: 其示例圖如下:由於其d
Android中使用RecyclerView實現下拉刷新和上拉加載
推薦閱讀:使用RecyclerView添加Header和Footer的方法
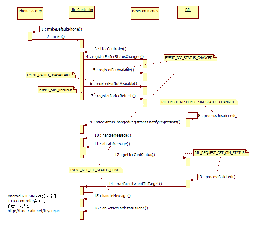
Android 6.0 SIM卡初始化流程
本文主要講述Android 6.0 SIM卡初始化流程,這個過程也涉及到UICC框架的初始化,UICC(Universal Integrated Circuit Card