編輯:關於Android編程
(一)概述

(二)Activity
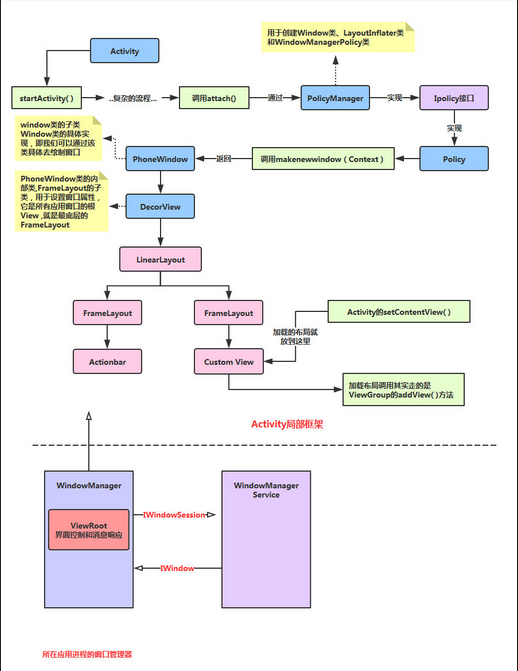
1.Activity,Window與View的關系
下面是自己查閱資料,看了下一點源碼的歸納所得,如果哪寫錯了歡迎指出!下面貼下小結圖:

流程解析: Activity調用startActivity後最後會調用attach方法,然後在PolicyManager實現一個Ipolicy接口,接著實現一個Policy對象,接著調用makenewwindow(Context)方法,該方法會返回一個PhoneWindow對象,而PhoneWindow 是Window的子類,在這個PhoneWindow中有一個DecorView的內部類,是所有應用窗口的根View,即View的老大, 直接控制Activity是否顯示(引用老司機原話..),好吧,接著裡面有一個LinearLayout,裡面又有兩個FrameLayout他們分別拿來裝ActionBar和CustomView,而我們setContentView()加載的布局就放到這個CustomView中!
總結下這三者的關系: 打個牽強的比喻: 我們可以把這三個類分別堪稱:畫家,畫布,畫筆畫出的東西; 畫家通過畫筆( LayoutInflater.infalte)畫出圖案,再繪制在畫布(addView)上! 最後顯示出來(setContentView)
2.Activity,Task和Back Stack的一些概念
接著我們來了解Android中Activity的管理機制,這就涉及到了兩個名詞:Task和Back Stack了!
概念解析:
我們的APP一般都是由多個Activity構成的,而在Android中給我們提供了一個Task(任務)的概念, 就是將多個相關的Activity收集起來,然後進行Activity的跳轉與返回!當然,這個Task只是一個 frameworker層的概念,而在Android中實現了Task的數據結構就是Back Stack(回退堆棧)! 相信大家對於棧這種數據結構並不陌生,Java中也有個Stack的集合類!棧具有如下特點:
先進先出(LIFO),常用操作入棧(push),出棧(pop),處於最頂部的叫棧頂,最底部叫棧底
而Android中的Stack Stack也具有上述特點,他是這樣來管理Activity的:
當切換到新的Activity,那麼該Activity會被壓入棧中,成為棧頂! 而當用戶點擊Back鍵,棧頂的Activity出棧,緊隨其後的Activity來到棧頂!
我們來看下官方文檔給出的一個流程圖:

流程解析:
應用程序中存在A1,A2,A3三個activity,當用戶在Launcher或Home Screen點擊應用程序圖標時, 啟動主A1,接著A1開啟A2,A2開啟A3,這時棧中有三個Activity,並且這三個Activity默認在 同一個任務(Task)中,當用戶按返回時,彈出A3,棧中只剩A1和A2,再按返回鍵, 彈出A2,棧中只剩A1,再繼續按返回鍵,彈出A1,任務被移除,即程序退出!
接著在官方文檔中又看到了另外兩個圖,處於好奇,我又看了下解釋,然後跟群裡的人討論了下:

然後還有這段解釋:

然後總結下了結論:
Task是Activity的集合,是一個概念,實際使用的Back Stack來存儲Activity,可以有多個Task,但是 同一時刻只有一個棧在最前面,其他的都在後台!那棧是如何產生的呢?
答:當我們通過主屏幕,點擊圖標打開一個新的App,此時會創建一個新的Task!舉個例子:
我們通過點擊通信錄APP的圖標打開APP,這個時候會新建一個棧1,然後開始把新產生的Activity添加進來,可能我們在通訊錄的APP中打開了短信APP的頁面,但是此時不會新建一個棧,而是繼續添加到棧1中,這是 Android推崇一種用戶體驗方式,即不同應用程序之間的切換能使用戶感覺就像是同一個應用程序, 很連貫的用戶體驗,官方稱其為seamless (無縫銜接)! ——————這個時候假如我們點擊Home鍵,回到主屏幕,此時棧1進入後台,我們可能有下述兩種操作:
1)點擊菜單鍵(正方形那個按鈕),點擊打開剛剛的程序,然後棧1又回到前台了! 又或者我們點擊主屏幕上通信錄的圖標,打開APP,此時也不會創建新的棧,棧1回到前台!
2)如果此時我們點擊另一個圖標打開一個新的APP,那麼此時則會創建一個新的棧2,棧2就會到前台, 而棧1繼續呆在後台;
3) 後面也是這樣...以此類推!
3.Task的管理
1)文檔翻譯:
好的,繼續走文檔,從文檔中的ManagingTasks開始,大概的翻譯如下:
1)文檔翻譯
繼續走文檔,從文檔中的ManagingTasks開始,翻譯如下:
如上面所述,Android會將新成功啟動的Activity添加到同一個Task中並且按照以"先進先出"方式管理多個Task 和Back Stack,用戶就無需去擔心Activites如何與Task任務進行交互又或者它們是如何存在於Back Stack中! 或許,你想改變這種正常的管理方式。比如,你希望你的某個Activity能夠在一個新的Task中進行管理; 或者你只想對某個Activity進行實例化,又或者你想在用戶離開任務時清理Task中除了根Activity所有Activities。你可以做這些事或者更多,只需要通過修改AndroidManifest.xml中 < activity >的相關屬性值或者在代碼中通過傳遞特殊標識的Intent給startActivity( )就可以輕松的實現 對Actvitiy的管理了。
< activity >中我們可以使用的屬性如下:
taskAffinity
launchMode
allowTaskReparenting
clearTaskOnLaunch
alwaysRetainTaskState
finishOnTaskLaunch
你能用的主要的Intent標志有:
FLAG_ACTIVITY_NEW_TASK
FLAG_ACTIVITY_CLEAR_TOP
FLAG_ACTIVITY_SINGLE_TOP
好的,接下來逐個介紹這些怎麼用:
2)taskAffinity和allowTaskReparenting
默認情況下,一個應用程序中的所有activity都有一個Affinity,這讓它們屬於同一個Task。 你可以理解為是否處於同一個Task的標志,然而,每個Activity可以通過 < activity>中的taskAffinity屬性設置單獨的Affinity。 不同應用程序中的Activity可以共享同一個Affinity,同一個應用程序中的不同Activity 也可以設置成不同的Affinity。 Affinity屬性在2種情況下起作用:
1)當啟動 activity的Intent對象包含FLAG_ACTIVITY_NEW_TASK標記: 當傳遞給startActivity()的Intent對象包含 FLAG_ACTIVITY_NEW_TASK標記時,系統會為需要啟動的Activity尋找與當前Activity不同Task。如果要啟動的 Activity的Affinity屬性與當前所有的Task的Affinity屬性都不相同,系統會新建一個帶那個Affinity屬性的Task,並將要啟動的Activity壓到新建的Task棧中;否則將Activity壓入那個Affinity屬性相同的棧中。
2)allowTaskReparenting屬性設置為true 如果一個activity的allowTaskReparenting屬性為true, 那麼它可以從一個Task(Task1)移到另外一個有相同Affinity的Task(Task2)中(Task2帶到前台時)。 如果一個.apk文件從用戶角度來看包含了多個"應用程序",你可能需要對那些 Activity賦不同的Affinity值。
3)launchMode:
四個可選值,啟動模式我們研究的核心,下面再詳細講! 他們分別是:standard(默認),singleTop,singleTask,singleInstance
4)清空棧
當用戶長時間離開Task(當前task被轉移到後台)時,系統會清除task中棧底Activity外的所有Activity 。這樣,當用戶返回到Task時,只留下那個task最初始的Activity了。我們可以通過修改下面這些屬性來 改變這種行為!
alwaysRetainTaskState: 如果棧底Activity的這個屬性被設置為true,上述的情況就不會發生。 Task中的所有activity將被長時間保存。
clearTaskOnLaunch 如果棧底activity的這個屬性被設置為true,一旦用戶離開Task, 則 Task棧中的Activity將被清空到只剩下棧底activity。這種情況剛好與 alwaysRetainTaskState相反。即使用戶只是短暫地離開,task也會返回到初始狀態 (只剩下棧底acitivty)。
finishOnTaskLaunch 與clearTaskOnLaunch相似,但它只對單獨的activity操 作,而不是整個Task。它可以結束任何Activity,包括棧底的Activity。 當它設置為true時,當前的Activity只在當前會話期間作為Task的一部分存在, 當用戶退出Activity再返回時,它將不存在。
4.Activity的四種加載模式詳解:
接下來我們來詳細地講解下四種加載模式: 他們分別是:standard(默認),singleTop,singleTask,singleInstance 在泡在網上的日子看到一篇圖文並茂的講解啟動模式的,很贊,可能更容易理解吧,這裡借鑒下:
原文鏈接:Activity啟動模式圖文詳解:standard, singleTop, singleTask 以及 singleInstance
英文原文:Understand Android Activity’s launchMode: standard, singleTop, singleTask and singleInstance 另外還有一篇詳細講解加載模式的:Android中Activity四種啟動模式和taskAffinity屬性詳解
先來看看總結圖:

模式詳解:
standard模式:
標准啟動模式,也是activity的默認啟動模式。在這種模式下啟動的activity可以被多次實例化,即在同一個任務中可以存在多個activity的實例,每個實例都會處理一個Intent對象。如果Activity A的啟動模式為standard,並且A已經啟動,在A中再次啟動Activity A,即調用startActivity(new Intent(this,A.class)),會在A的上面再次啟動一個A的實例,即當前的桟中的狀態為A–>A。


singleTop模式:
如果一個以singleTop模式啟動的Activity的實例已經存在於任務棧的棧頂, 那麼再啟動這個Activity時,不會創建新的實例,而是重用位於棧頂的那個實例, 並且會調用該實例的onNewIntent()方法將Intent對象傳遞到這個實例中。 舉例來說,如果A的啟動模式為singleTop,並且A的一個實例已經存在於棧頂中, 那麼再調用startActivity(new Intent(this,A.class))啟動A時, 不會再次創建A的實例,而是重用原來的實例,並且調用原來實例的onNewIntent()方法。 這時任務棧中還是這有一個A的實例。如果以singleTop模式啟動的activity的一個實例 已經存在與任務棧中,但是不在棧頂,那麼它的行為和standard模式相同,也會創建多個實例。

singleTask模式:
只允許在系統中有一個Activity實例。如果系統中已經有了一個實例, 持有這個實例的任務將移動到頂部,同時intent將被通過onNewIntent()發送。 如果沒有,則會創建一個新的Activity並置放在合適的任務中。

官方文檔中提到的一個問題:
系統會創建一個新的任務,並將這個Activity實例化為新任務的根部(root) 這個則需要我們對taskAffinity進行設置了,使用taskAffinity後的解雇:


singleInstance模式
保證系統無論從哪個Task啟動Activity都只會創建一個Activity實例,並將它加入新的Task棧頂 也就是說被該實例啟動的其他activity會自動運行於另一個Task中。 當再次啟動該activity的實例時,會重用已存在的任務和實例。並且會調用這個實例 的onNewIntent()方法,將Intent實例傳遞到該實例中。和singleTask相同, 同一時刻在系統中只會存在一個這樣的Activity實例。

5.Activity拾遺
對於Activity可能有些東西還沒講到,這裡預留一個位置,漏掉的都會在這裡補上! 首先是群友珠海-坤的建議,把開源中國的Activity管理類也貼上,嗯,這就貼上,大家可以直接用到 項目中~
1)開源中國客戶端Activity管理類:
package net.oschina.app;
import java.util.Stack;
import android.app.Activity;
import android.app.ActivityManager;
import android.content.Context;
public class AppManager {
private static Stack activityStack;
private static AppManager instance;
private AppManager(){}
/**
* 單一實例
*/
public static AppManager getAppManager(){
if(instance==null){
instance=new AppManager();
}
return instance;
}
/**
* 添加Activity到堆棧
*/
public void addActivity(Activity activity){
if(activityStack==null){
activityStack=new Stack();
}
activityStack.add(activity);
}
/**
* 獲取當前Activity(堆棧中最後一個壓入的)
*/
public Activity currentActivity(){
Activity activity=activityStack.lastElement();
return activity;
}
/**
* 結束當前Activity(堆棧中最後一個壓入的)
*/
public void finishActivity(){
Activity activity=activityStack.lastElement();
finishActivity(activity);
}
/**
* 結束指定的Activity
*/
public void finishActivity(Activity activity){
if(activity!=null){
activityStack.remove(activity);
activity.finish();
activity=null;
}
}
/**
* 結束指定類名的Activity
*/
public void finishActivity(Class cls){
for (Activity activity : activityStack) {
if(activity.getClass().equals(cls) ){
finishActivity(activity);
}
}
}
/**
* 結束所有Activity
*/
public void finishAllActivity(){
for (int i = 0, size = activityStack.size(); i < size; i++){
if (null != activityStack.get(i)){
activityStack.get(i).finish();
}
}
activityStack.clear();
}
/**
* 退出應用程序
*/
public void AppExit(Context context) {
try {
finishAllActivity();
ActivityManager activityMgr= (ActivityManager) context.getSystemService(Context.ACTIVITY_SERVICE);
activityMgr.restartPackage(context.getPackageName());
System.exit(0);
} catch (Exception e) { }
}
}
好的,本節就到這裡,東西都比較苦澀難懂,暫時知道下即可,總結下Task進行整體調度的 相關操作吧:
按Home鍵,將之前的Task切換到後台
長按Home鍵,會顯示出最近執行過的Task列表
在Launcher或HomeScreen點擊app圖標,開啟一個新Task,或者是將已有的Task調度到前台
啟動singleTask模式的Activity時,會在系統中搜尋是否已經存在一個合適的Task,若存在,則會將這個Task調度到前台以重用這個Task。如果這個Task中已經存在一個要啟動的Activity的實例,則清除這個實例之上的所有Activity,將這個實例顯示給用戶。如果這個已存在的Task中不存在一個要啟動的Activity的實例,則在這個Task的頂端啟動一個實例。若這個Task不存在,則會啟動一個新的Task,在這個新的Task中啟動這個singleTask模式的Activity的一個實例。
啟動singleInstance的Activity時,會在系統中搜尋是否已經存在一個這個Activity的實例,如果存在,會將這個實例所在的Task調度到前台,重用這個Activity的實例(該Task中只有這一個Activity),如果不存在,會開啟一個新任務,並在這個新Task中啟動這個singleInstance模式的Activity的一個實例。
好的本節就到這裡,關於Task與Activity加載模式的東西還是比較復雜的,知道個大概就可以了,用到了在深入研究吧~
淺談Android自定義鎖屏頁
一、為什麼需要自定義鎖屏頁鎖屏作為一種黑白屏時代就存在的手機功能,至今仍發揮著巨大作用,特別是觸屏時代的到來,鎖屏的功用被發揮到了極致。多少人曾經在無聊的時候每隔幾分鐘劃
Android動畫之插值器(三)
本文從源碼的角度,來展開對動畫的深入解析,關於動畫基本用法,可查看Android動畫之入門篇(一),Android動畫之入門篇(二)。關於動畫有兩個非常重要
Android圖片處理內存優化系列之圖片牆案例
本篇文章的主要內容是說圖片的內存緩存和從網絡異步獲取圖片的過程工程效果圖如下: 代碼中部分不常見的屬性解釋如下(百度也可以找到的)android:numCo
msm8909+android5.1.1--打開調試(debug)串口
msm8909+android5.1.1--打開調試(debug)串口1.共同修改的地方(1)kernel\arch\arm\configs\msm8909-1gb-CB