編輯:關於Android編程
一、概述
Android4.4的電池管理功能用於管理電池的充、放電功能。整個電池管理的部分包括Linux電池驅動、Android電池服務、電池屬性和參數、電池曲線優化四個部分。
Linux電池驅動用於和PMIC交互、負責監聽電池產生的相關事件,例如低電報警、電量發生變化、高溫報警、USB插拔等等。
Android電池服務,用來監聽內核上報的電池事件,並將最新的電池數據上報給系統,系統收到新數據後會去更新電池顯示狀態、剩余電量等信息。如果收到過溫報警和低電報警,系統會自動觸發關機流程,保護電池和機器不受到危害。
研究電池屬性和參數對提高電池子系統的性能也是很重要的,電池的性能越好,上報的數據越准確,因此研發人員也需對此有深入的了解。電池曲線優化是很重要的,電池曲線優化得越好,顯示的電量比越准確,放電曲線的線性度也越好,因此對放電曲線的優化是重中之重。
二、Android電池服務
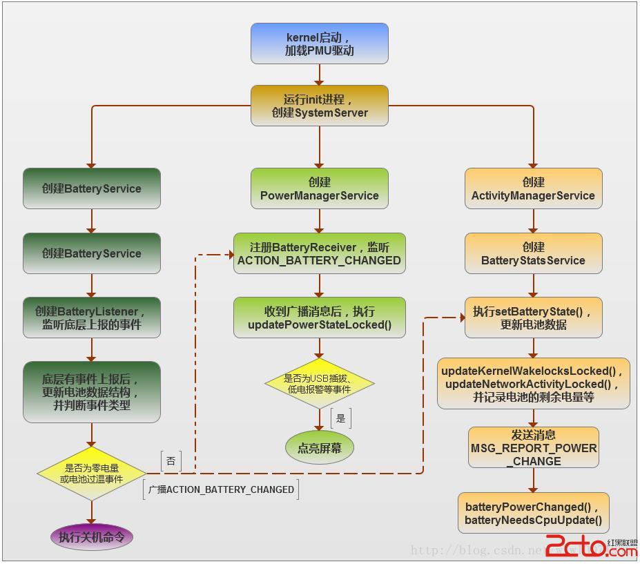
1. Android電池服務的啟動和運行流程

2. Android電池服務的源碼結構<喎?/kf/ware/vc/" target="_blank" class="keylink">vcD4KPHA+oaGhoaGhPGJyPgogICAgICAgICBGcmFtZXdvcmtcYmFzZVxzZXJ2aWNlc1xqYXZhXGNvbVxhbmRyb2lkXHNlcnZlcjxicj4KICAgICAgICCpwKmkqaQgU3lzdGVtU2VydmVyLmphdmE8YnI+CiAgICAgICAgICAgICAgICAgtLS9qEJhdHRlcnlTZXJ2aWNlc6GiUG93ZXJNYW5hZ2VyU2VydmljZaGiQWN0aXZpdHlNYW5hZ2VyU2VydmljZTxicj4KICAgICAgICCpwKmkqaQgQmF0dGVyeVNldmljZXMuamF2YTxicj4KICAgICAgICAgICAgICAgICC84Mz9tdey48nPsai1xGJhdHRlcnnKwrz+o6y547Klteez2Leiyfq4xLHktcTP+8+iPC9wPgo8cD4gICAgICAgICBGcmFtZXdvcmtcYmFzZVxzZXJ2aWNlc1xqYXZhXGNvbVxhbmRyb2lkXHNlcnZlclxhbTxicj4KICAgICAgICCpwKmkqaQgQWN0aXZpdHlNYW5hZ2VyU2VydmljZS5qYXZhPGJyPgogICAgICAgICAgICAgICAgILS0vahCYXR0ZXJ5U3RhdHNTZXJ2aWNlPGJyPgogICAgICAgIKnAqaSppCBCYXR0ZXJ5U3RhdHNTZXJ2aWNlLmphdmE8YnI+CiAgICAgICAgICAgICAgICAgzbO8xrrNvMfCvLXns9iyzsr9tcTQxc+iPC9wPgo8cD4gICAgICAgICBGcmFtZXdvcmtcYmFzZVxzZXJ2aWNlc1xqYXZhXGNvbVxhbmRyb2lkXHNlcnZlclxwb3dlcjxicj4KICAgICAgICCpwKmkqaQgUG93ZXJNYW5hZ2VyU2VydmljZS5qYXZhPGJyPgogICAgICAgICAgICAgICAgILzgzP2157PYt6LJ+rHku6+1xLnjsqXP+8+io6yyorX3vdrPtc2ztcS159S017TMrKOswP3I58HBxsE8L3A+CjxwPiAgICAgICAgIEZyYW1ld29ya1xiYXNlXGNvcmVcamF2YVxjb21caW50ZXJuYWxcb3NcPGJyPgogICAgICAgIKnAqaSppCBCYXR0ZXJ5U3RhdHNJbXBsLmphdmE8YnI+CiAgICAgICAgICAgICAgICAgzbO8xrrNvMfCvLXns9iyzsr9tcTQxc+io6yyos2o1qrG5Mv7xKO/6TwvcD4KPHA+ICAgICAgICAgU3lzdGVtXGNvcmVcaGVhbHRoZDxicj4KICAgICAgICCpwKmkqaQgaGVhbHRoZC5jcHA8YnI+CiAgICAgICAgICAgICAgICAgtLS9qHVldmVudCBzb2NrZXSjrLzgzP3E2rrLyc+xqLXExNq6y8rCvP48YnI+CiAgICAgICAgqcCppKmkIEJhdHRlcnlNb25pdG9yLmNwcDxicj4KICAgICAgICAgICAgICAgICCz9cq8u6+xvrXYteez2Mr9vt294bm5o6y9q3Bvd2VyX3N1cHBsecK3vrbPwsr00NS92rXjwre+tszus+S9+Milo6w8YnI+CiAgICAgICAgqcCppKmkIEJhdHRlcnlNb25pdG9yLmg8YnI+CiAgICAgICAgqcCppKmkIEJhdHRlcnlQcm9wZXJ0aWVzUmVnaXN0cmFyLmNwcDxicj4KICAgICAgICAgICAgICAgICC0tL2oteez2Mr00NS84Mz9xvejrLKivavG5NeisuG1vUFuZHJvaWS1xM+1zbO3/s7x1tA8YnI+CiAgICAgICAgqcCppKmkIEJhdHRlcnlQcm9wZXJ0aWVzUmVnaXN0cmFyLmg8L3A+CjxwPiA8L3A+CjxwPiAgICAgMy4gteez2M+1zbO007XXsuPP8kZyYW1ld29ya7Ljyc+xqMr9vt21xMH3s8w8L3A+CjxwIGFsaWduPQ=="center">
三、電池屬性和參數
1. 锂電池的六個主要參數
A. 電池容量
電池的容量由電池內活性物質的數量決定,通常用mAh或Ah表示。例如1000mAh就是能以1A的電流放電1h,換
算為所含電荷量大約為3600C。
B. 標稱電壓
電池正負極之間的電勢差稱為標稱電壓。標稱電壓由極板材料的電極電位和內部電解液的濃度決定。锂電池放
電圖是呈拋物線的,4.3V降到3.7V和3.7V降到3.0V都是變化很快的。唯有3.7V左右的放電時間最長,幾乎占到
了3/4的時間,因此锂電池的標稱電壓是指維持放電時間最長的那段電壓。锂電池的標稱電壓有3.7V和3.8V,如
果為3.7V,則充電終止電壓為4.2V,如果為3.8V,則充電終止電壓為4.35V。
C. 充電終止電壓
可充電電池充足電時,極板上的活性物質已達到飽和狀態,再繼續充電,電池的電壓也不會上升,此時的電壓
稱為充電終止電壓。锂離子電池的充電終止電壓為4.2V或者4.35V。
D. 放電終止電壓
放電電壓是指電池放電時允許的最低電壓。放電終止電壓和放電率有關,锂離子電池的放電終止電壓為2.7V。
E. 電池內阻
電池的內阻由極板的電阻和離子流的阻抗決定。在充放電過程中,極板的電阻是不變的,但是離子流的阻抗將
隨電解液的濃度和帶電離子的增減而變化。當锂電池的OCV電壓降低時,阻抗會增大,因此在低電充電時,要
先進行預充電,防止大電流引起電池發熱量過大。
F. 自放電率
是指在一段時間內,電池在沒有使用的情況下,自動損失的電量占總容量的百分比。常溫下,锂電池自放電率
在5%~8%。
2. 锂電池的工作原理
锂離子電池的正極材料通常有锂的活性化合物組成,負極則是特殊分子結構的碳。常見的正極材料主要成汾喎?/kf/yidong/wp/" target="_blank" class="keylink">WPC9wPgo8cD4gICAgICDOqiBMaUNvTzIgo6yz5LXnyrGjrLzT1Nq157PYwb28q7XEtefKxsbIyrnV/byrtcS7r7rPzu/KzbP2767A69fTo6zHtsjruLq8q7fW19PFxcHQs8rGrLLjveG5ubXEzLw8L3A+CjxwPiAgICAgINbQoaO3xbXnyrGjrO+uwOvX09TytNPGrLLjveG5ubXEzLzW0M72s/ajrNbY0MK6zdX9vKu1xLuvus/O773hus+ho++uwOvX07XE0sa2r7L6yfrBy7XnwfehozwvcD4KPHAgYWxpZ249"center">
3. 锂電池的充電方式
锂電池的充電主要分三步完成:預充電、橫流充電、恆壓充電。
第一步:當電壓小於3V時,要先進行預充電,預充電的電流一般為充電電流的10%,預充電結束條件為Vbat電
壓達到3V;
第二步:當電壓大於3V並小於4.2V時,進行恆流充電,恆流充電的電流一般為0.2C~1C;
第三步:當Vbat電壓達到4.2V時,進行恆壓充電,此時充電電流會逐漸減小,當恆壓充電電流減小為橫流充電
電流的15%或20%時,充電結束,如果使用了庫侖計,充電結束的條件要加上庫倫計的電量是否達到
100%;
4. 锂電池的放電方式
锂電池的方式需要注意以下幾點:
A. 放電電流不能過大,過大的電流導致電池內部發熱,有可能會造成永久性的損壞;
B. 絕不能過放電,锂電池最怕過放電,一旦OCV電壓低於2.7V,將可能導致電池報廢;
C. 電池放電電流越大,放電容量越小,電壓下降更快,因此電池在大負荷工作後,減小負荷會出現電壓回升現
象,就是所謂的“回電”現象;
四、電池曲線
電池曲線包括充電曲線和放電曲線,用戶一般更關注放電曲線的線性度。
1. PMU計算剩余電量的方式
PMU計算電池剩余電量的方式有兩種:一種是通過OCV電壓計算得到,另一種是通過電量計計算得到。當使用
電量計計算剩余電量時,需要和OCV一起校正剩余容量。開始從100%放電時,PMU寄存器計算得到的剩余電
量以電量計的計算結果為准,當電量降低到95%時,PMU會參考OCV,然後校正電量計算出來的剩余電量。當
剩余電量降低到95%以下時,剩余電量又以電量計為准。當電量降低到7%時,PMU又會去參考OCV,校正電量
計的剩余電量。當電量降低到7%以下時,剩余電量以電量計為准。
2. 影響電池曲線精准度的因素
影響因素主要包括電池的內阻(RDC)、電池容量、新電池的激活狀態以及測量電池曲線的方法。
A. 電池內阻
理論上電池內阻越小,測出來的曲線越精准。當電池在使用時,電池內阻也是隨之變化的,因此電池內阻的
變化幅度會影響電池曲線的精准度;
B. 電池容量
電池在出廠時,廠家會給出電池的標稱容量,有些時候電池的標稱容量和實際容量不一致,甚至相差很大,
這樣一來電池放電曲線的線性度也會受到影響。因此,最好使用測量工具測到的電池實際容量。
C. 新電池的激活狀態
電池在剛出廠時,沒有被完全激活,此時電池表現出來的OCV和實際電量的對應關系會不穩定、不准確,因
此新電池在測電池曲線之前,需要進行多次的完全充放電。
D. 測量電池曲線的方法
如果測量電池曲線的方法不正確,也會導致測得的電池曲線線性度不好。例如,測試板和電池之間的連接線
太長、太細,這樣會使電池的RDC偏大,測出來的曲線就不准確。因此,在測量的時候,要盡可能的避免增
加電池的RDC。
此外,測量次數也要盡可能的多一些,因為有時候一些環境因素也會影響測量結果。
Adapter類控件使用之ViewPager(視圖滑動切換工具)的基本使用
(一)概述Android 3.0後引入的一個UI控件——ViewPager(視圖滑動切換工具),實在想不到 如何來稱呼這個控件,他的大概功能:通過
Android進階(二十四)Android UI---界面開發推薦顏色
在Android開發過程中,總要給app添加一些背景,個人認為使用純色調便可以達到優雅的視覺效果。補充一些常用的顏色值:colors.xml #ffffff #f
Android WebSocket協議
首先明確一下概念,WebSocket協議是一種建立在TCP連接基礎上的全雙工通信的協議。概念強調了兩點內容:TCP基礎上 全雙工通信那麼什麼是全雙工通信呢? 全雙工就是指
CoordinatorLayout的使用如此簡單(Android)
曾在網上找了一些關於CoordinatorLayout的教程,大部分文章都是把CoordinatorLayout、AppbarLayout、CollapsingToolb